Development
Single codebase
Maintain one codebase and deploy to multiple platforms, speeding up and simplifying workflows.
Performant by design
Flutter gives you the power of hardware-accelerated graphics for performant apps on any platform.
Customize every pixel
The Flutter rendering engine lets you control every pixel, and its widget library automatically adapts to any screen.
Mobile
iOS and Android apps
Build features once and deploy to both iOS and Android. Cupertino and Material designs are built into the Flutter framework, so your apps feel at home on both platforms.

Web
Web apps
Reach users everywhere by deploying Flutter apps on the web. Build fast prototypes and deploy your mobile app to the web from the same codebase.

Desktop
Windows, macOS, and Linux apps
Transform your apps into desktop experiences with a single codebase and familiar tooling. Target Windows, macOS, and Linux without rewriting.
Embedded
Flutter apps — anywhere
Create custom solutions with the power and flexibility of Flutter. Deploy anywhere, including smart devices, cars, and more.

Open source ecosystem
Join a vast open source ecosystem
Pub.dev
Pub.dev is the official package manager for Flutter and Dart packages. Browse thousands of open source packages and plugins and get insights into package quality and popularity.
Flutter repo
Dive into the Flutter source code and get up to speed with well-documented, declarative code. There's never any mystery with open source — the source for Flutter is right there in front of you. View the latest updates, ask questions, open issues, and vote on proposals.
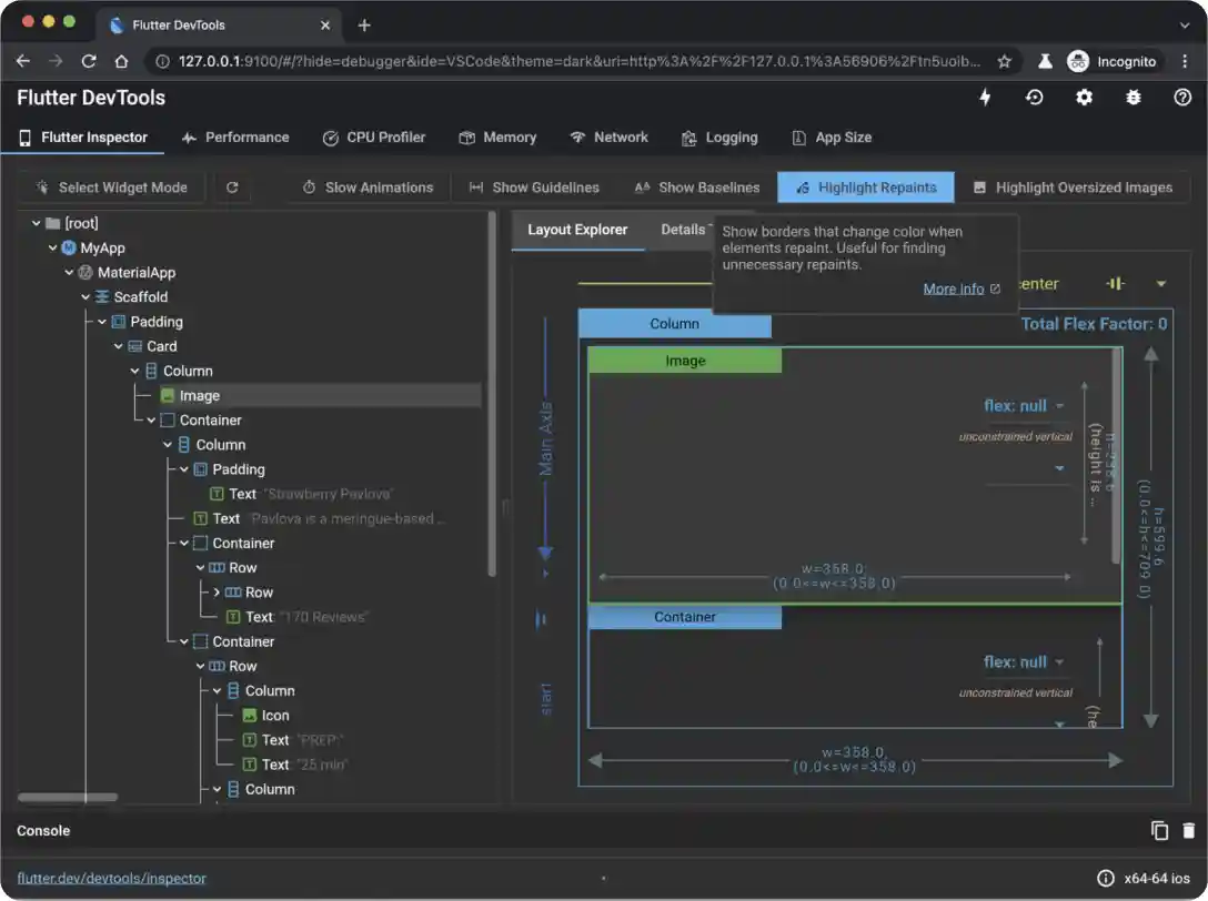
DevTools
Build confidently
Build confidently with a full suite of performance and debugging tools, including widget and layout inspectors, network and memory profilers, and more.

Documentation
Extensive Flutter docs
Find documentation for everything Flutter - from interactive examples and tutorials, to building and deploying your first Flutter app.

AI
Build GenAI experiences
Build your own generative AI-based features into Dart and Flutter apps with leading AI models and APIs.


When using Flutter, 90% of the code became multi-platform and only needed to be updated once.
Senior Software Engineer, Tencent
Get started
Instant access to the power of the Flutter framework