elements

netedit elements#

This elements comprise the road network and can be created and modified with netedit.

Network Elements#

Junctions#

Junctions, (also referred to as Nodes), represent intersections. A SUMO junction is equivalent to a Vertex in graph theory.

Example of different junctions

Edges#

In the SUMO-context, edges represent roads or streets. Note that edges are unidirectional. It's equivalent to a edge in a graph theory.

Example of edge. Note that the box "select edge" is checked

Lanes#

Each SUMO edge is composed of a set of lanes (At least one).

Example of lane. Note that the box "select edge" is unchecked

Connections#

Connections describe how incoming and outgoing edges of junctions are connected (for example to prohibit left-turns at some junctions).

Example of connection between a source lane and a target lane

Traffic Lights#

A traffic light program defines the phases of a traffic light.

Example of Traffic light

Additional elements#

Additionals are elements which do not belong to the network, but may be used to influence the simulation or generate specific outputs. Additionals are defined in an additional-file and can be loaded in netedit. Additionals are created in the Additionals editing mode (shortcut key: a). Once this mode is selected, the first step is to choose what kind of additional should be created in the comboBox "additional element". Once selected and if required, the parameters of the additional can be changed. Finally, with a click over a Lane/junction/edge (If the additional should be set over an element of the network), or over an empty area (if the item is independent of the network) the additional will be created.

Menu for loading additionals

Frame to insert additionals

Move and references#

Additionals can be moved, but the freedom of movement depends of their relation with the network. Additionals that must be located over a lane can only move along the lane, and additionals that are located on a map can be moved in any direction. The movement also depends if the item is locked or not (symbolized by a lock icon on the item). The movement can be blocked during the creation of the element. The corresponding parameter can be changed within the inspector mode. Certain additionals have a length contingent to the length of the lane. To create a bus stop by choosing a reference point, which marks the initial position of this additional element, three types of references for the length can be selected. E.g. for a bus stop with the length 20 in the point 50 of the lane it will be the following:

  • Reference left will create a new bus stop with startPos = 30 and endPos = 50.
  • Reference right will create a new bus stop with startPos = 50 and endPos = 70.
  • Reference center will create a new bus stop with startPos = 40 and endPos = 60.

Movement of different additionals

Additional locked and unlocked

Some additional types cannot be moved, therefore show a different icon:

Example of additional that cannot be moved

Parameters#

There are two types of parameters for each additional: User-defined-parameters and netedit-parameters. The first mentioned parameters can be of type int, float, bool string, or list and each has a default value. In the case of type list the user can add or remove values using the add or remove row buttons. In the case of the characteristic parameters of netedit, this is the option to block the movement of an element, and in the case of the elements have a length, the user is allowed to change the length and reference.

Adding a list of bus stop lines

Adding additional with different references

Additional sets#

Additional sets are additionals that comprise or contain another additionals (called childs) (For example, detectorE3 contains a list of detEntry and detExit). Additional sets are inserted in the same way as an Additional, but the insertion of an additional child is different. Before the insertion of an additional child in the map, the ID of the additionalSet parent must be selected in the list of IDs placed on the left frame. In this list the IDs of the additional sets only appear when they can be parents of the additional child (Referring to the given example: if the user wants to insert a detEntry, than only IDs of detectorE3 will appear in the list on the left frame). Additional sets and their childs are graphically connected by a yellow line.

Insertion of an additional Set

Help dialogs#

With the help buttons placed in the left frame, users can obtain information about additional and editor parameters (Full name, type and description).

Help window for parameters

Help window for editor parameter

Additional types#

This section describes the different types of additional objects which are supported

Stopping Places#

Stopping places are sections of lanes, in which vehicles can stop during a certain time defined by the user.

Bus stop#

Bus stops are positions of a lane in which vehicles ("busses") stop for a pre-given time. Every Bus stop has an unique ID assigned automatically by netedit, a length and a list of bus lines defined by the user.

Bus stop

Container stops#

Container stops are similar to BusStops, but they are oriented towards logistics simulation.

Container stop

Charging station#

Charging stations define a surface over a lane in which the vehicles equipped with a battery are charged. Charging stations own an unique-ID generated by netedit, a length, a charging power defined in W, a charging efficiency, a switch for enable or disable charge in transit, and a charge delay.

Charging station

Parking Areas#
Parking Spaces#

Detectors#

Detectors are additionals which save information about vehicles that passed over a certain position on the lane.

Induction Loops Detectors (E1)#

A E1 detector owns a ID parameter generated by netedit, a position at a certain lane, a freq attribute which describes the period over which collected values shall be aggregated, a list of VTypes that will be detected, and a file attribute which tells the simulation to which file the detector shall write his results to.

Detector E1

Lane Area Detectors (E2)#

Most of the E2 detectors' attributes have the same meaning as for E1 induction loops, including automatic ID and position at a certain lane. As a real detector has a certain length, "length" must be supplied as a further parameter. When placed in netedit, the detector will be extended by the given length in the upstream direction.

When selecting 'e2MultiLaneDetector', two or more sequential lanes must selected on which to place the detector.

Detector E2

Multi-Entry Multi-Exit Detectors (E3)#

A Detector E3 is an AdditionalSet with the same attributes as Induction Loop Detector E1. The difference is that detectors E3 have as childs the Entry/Exit detectors.

Detector E3

DetEntry/DetExit#

Childs of an AdditionalSet Multi-Entry Multi-Exit Detectors E3. These additionals have only the attributes ID of a lane in which it is placed and positioned over a lane.

Detector entry

Detector exit

Instant Induction Loops Detectors (E1Instant)#

A E1 detector owns a ID parameter generated by netedit, a position at a certain lane, a freq attribute which describes the period over which collected values shall be aggregated, a list of VTypes that will be detected and a file attribute which tells the simulation to which file the detector shall write his results to.

Detector E1 Instant

Route Probe#

RouteProbe detectors are meant to determine the route distribution for all vehicles that passed an edge in a given interval. Their real-world equivalent would be a police stop with questionnaire or a look into the database of navigation providers such as TomTom.

Route Probe

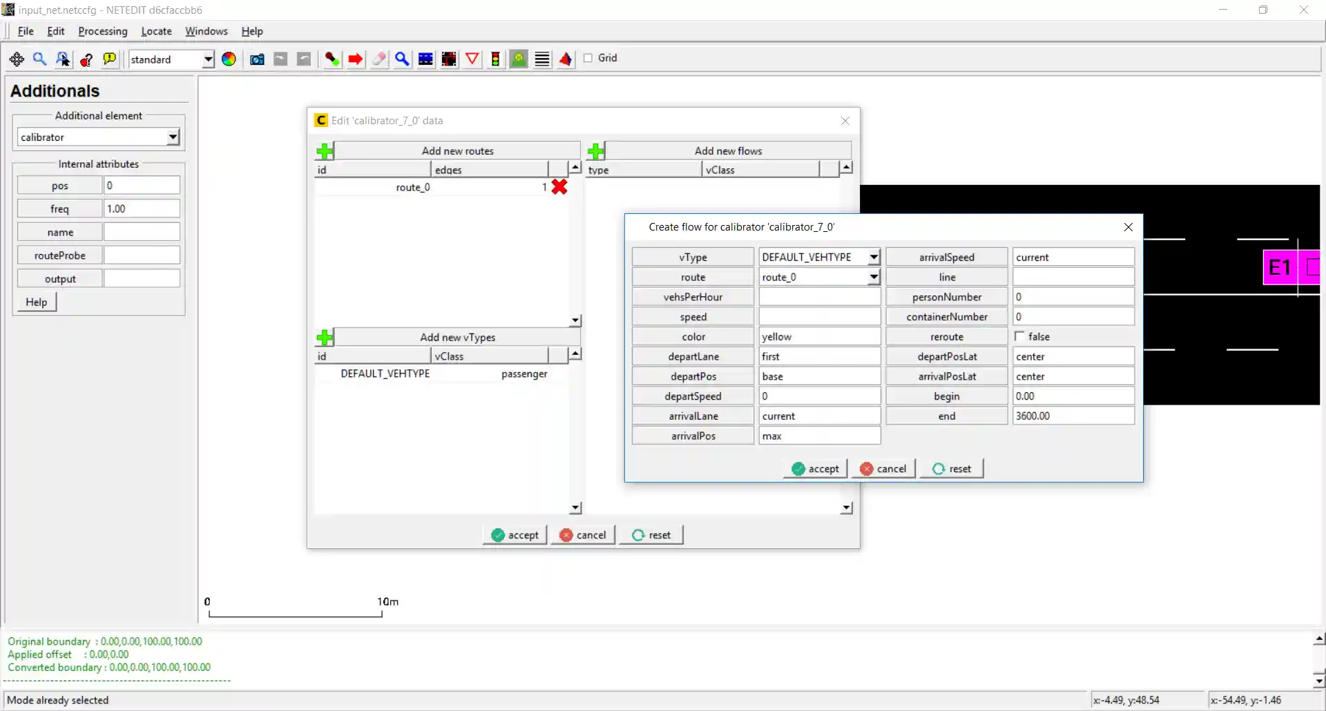
Calibrator#

A calibrator generates a flow of vehicles during a certain time, and allows dynamic adaption of traffic flows and speeds. A calibrator can be used to modify a simulation scenario based on induction loop measurements. It will remove vehicles in excess of the specified flow and will insert new vehicles if the normal traffic demand of the simulation does not reach the specified number of vehsPerHour. Furthermore, the defined edge speed will be adjusted to the specified speed similar of the operation of a variable speed sign. Calibrators will also remove vehicles if the traffic on their lane is jammed beyond the specified flow and speed. This ensures that invalid jams do not grow upstream past a calibrator. A double click over the calibrator icon opens the values editor.

Calibrator

Editing calibrator's values

Rerouter#

A rerouter changes the route of a vehicle as soon as the vehicle moves onto a specified edge.

Rerouter is placed off the net.

A double click over the rerouter icon opens the values editor. Rerouter's values are divided in intervals, and every interval contains a list of closing streets, closing lanes, assignations of new destinations and assignations of new routes:

Double click open rerouter dialog. One click over '+' button open a dialog for adding a new interval.

In interval dialog can be specified the four types of actions, as well as the begin and end of interval.

If values of actions are invalid, a warning icon appears in every row. This can be applicable in begin and end of interval.

A click over begin or end of interval opens the Rerouter interval dialog. In the same way, a click over "x" button removes the interval.

Vaporizer#

Vaporizers remove all vehicles as soon as they move onto a specified edge.

Vaporizer placed over edge. Its placed always at the beginning of an edge.

Caution

Vaporizers are deprecated

Variable Speed Signs#

A Variable Speed Signal modifies the speed of a set of lanes during a certain time defined by user. A double click over the Variable Speed Signal icon opens the values editor.

Variable Speed Sign

Variable Speed Signal Sign

Route elements#

Missing

Route elements aren't implemented yet