Design Patterns In Angular
- Run
ng servefor a dev server. Navigate tohttp://localhost:4201/ - Run
ng generate module singleton --route singleton --module app.moduleto create a feature module with routing
Creational Patterns
Abstract Factory
- short description: create a related object family
- applicability: system is capsulated of the creation & composition of its models
- visual resource: https://refactoring.guru/design-patterns/abstract-factory
- expandability: concrete factories as singletons, factory method for creation of concrete objects, for too much objects you can use the Prototype Pattern
UML
UML: example of this repo
Singleton
- short description: hold one instance globally
- visual resource: https://refactoring.guru/design-patterns/singleton
UML
UML: example of this repo
Prototype (Clone)
- short description: clone/copy a component
- applicability: runtime specification of objects (dynamic loading), to many different objects for factories
- visual resource: https://refactoring.guru/design-patterns/prototype
- expandability: implementation of prototype manager (hold all prototype instances), deep-cloinig,
UML
UML: example of this repo
Builder
- short description: blueprint for different products with different features
- visual resource: https://refactoring.guru/design-patterns/builder
- expandability: abstract class or interface isn't needed for "product"-objects
UML
UML: example of this repo
Factory Method (Virtual Constructor)
- short description: provide an interface for creating objects in superclass
- visual resource: https://refactoring.guru/design-patterns/factory-method
- expandability: parameterized contructor for universal factory method (like abstract factory)
UML
UML: example of this repo
Structural Patterns
Adapter (Wrapper)
- short description: allows objects with incompatible interfaces to collaborate
- visual resource: https://refactoring.guru/design-patterns/adapter
- expandability: 2-way-adapter for aptee and target (multiple inheritance)
UML
UML: example of this repo
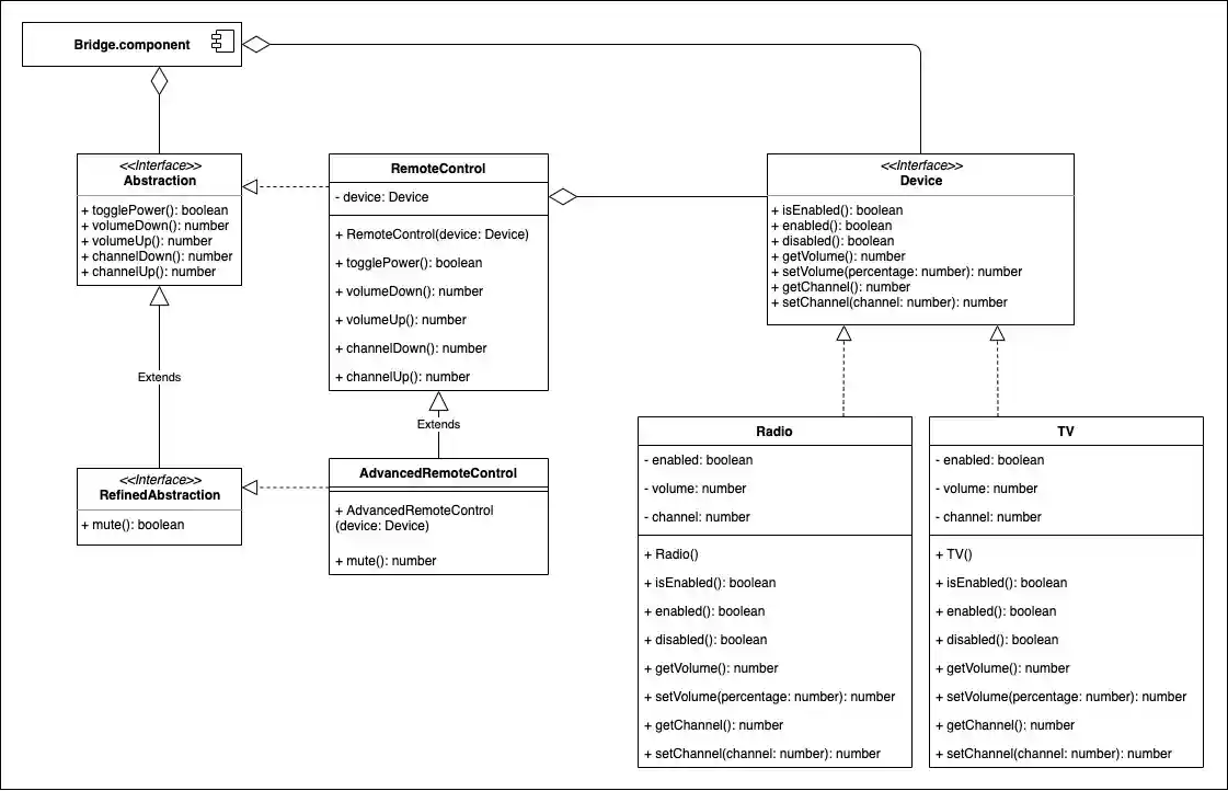
Bridge
- short description: separate the abstraction from the implementation
- visual resource: https://refactoring.guru/design-patterns/bridge
UML
UML: example of this repo
Composite (Object Tree)
- short description: compose objects into tree structures
- visual resource: https://refactoring.guru/design-patterns/composite
UML
UML: example of this repo
Decorator (Wrapper)
- short description: attach new behaviors to objects by placing these objects inside special wrapper objects that contain the behaviors
- visual resource: https://refactoring.guru/design-patterns/decorator
UML
UML: example of this repo
Facade
- short description: provides a simplified interface to a library
- visual resource: https://refactoring.guru/design-patterns/facade
UML
UML: example of this repo
Flyweight (Cache)
- short description: sharing common parts of state between multiple objects instead of keeping all of the data in each object
- visual resource: https://refactoring.guru/design-patterns/flyweight
UML
UML: example of this repo
Proxy
- short description: controls access to the original object
- visual resource: https://refactoring.guru/design-patterns/proxy
UML
UML: example of this repo
Mediator
- short description: reduce chaotic dependencies between objects; only collaboration via a mediator
- visual resource: https://refactoring.guru/design-patterns/mediator
UML
UML: example of this repo
Iterator
- short description: traverse elements of a collection without exposing its underlying representation
- visual resource: https://refactoring.guru/design-patterns/iterator
UML
UML: example of this repo
Memento
- short description: save and restore the previous state of an object without revealing the details of its implementation
- visual resource: https://refactoring.guru/design-patterns/memento
UML
UML: example of this repo
Strategy
- short description: define a family of algorithms, put each of them into a separate class, and make their objects interchangeable
- visual resource: https://refactoring.guru/design-patterns/strategy
UML
UML: example of this repo
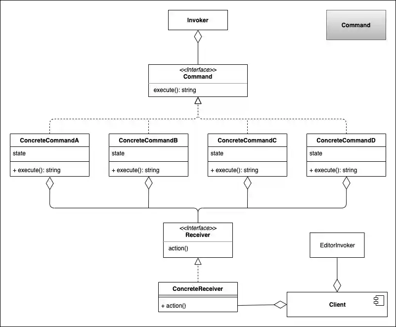
Command
- short description: turns a request into a stand-alone object that contains all information about the request
- visual resource: https://refactoring.guru/design-patterns/command
UML
UML: example of this repo
Observer
- short description: define a subscription mechanism to notify multiple objects about any events that happen to the object they’re observing
- visual resource: https://refactoring.guru/design-patterns/observer
UML
UML: example of this repo
Visitor
- short description: separate algorithms from the objects on which they operate
- visual resource: https://refactoring.guru/design-patterns/visitor
UML
UML: example of this repo
State
- short description: lets an object alter its behavior when its internal state changes. It appears as if the object changed its class
- visual resource: https://refactoring.guru/design-patterns/state
UML
UML: example of this repo
Template Method
- short description: defines the skeleton of an algorithm in the superclass but lets subclasses override specific steps of the algorithm without changing its structure
- visual resource: https://refactoring.guru/design-patterns/state
UML
UML: example of this repo
Chain Of Responsibility
- short description: pass requests along a chain of handlers. Upon receiving a request, each handler decides either to process the request or to pass it to the next handler in the chain
- visual resource: https://refactoring.guru/design-patterns/state
UML
UML: example of this repo
Resources
- Design Patterns by GoF
- https://refactoring.guru/
- https://www.geeksforgeeks.org/











































