ThinkPHP restfulapi
基于ThinkPHP5.1* 基础上开发的一个简单的restful api ,带权限验证等
ThinkPHP5.1的运行环境要求PHP版本 5.6.0 以上。
详细开发文档参考 ThinkPHP5完全开发手册
使用目前tp5.1相关新增功能,包含容器依赖注入、Facade、验证器等,与上一个版本相比,简化代码量,整个代码量只有不到200行,增加鉴权白名单,refresh_token、全局异常处理等
欢迎PR
老版本tp5.0*相关代码请到release下载对应代码
目录结构
初始的目录结构如下:
www WEB部署目录(或者子目录)==
├─application 应用目录
│ ├─common 公共模块目录(可以更改)
│ ├─api 接口目录
│ │ ├─controller 控制器目录
│ │ │ ├─v1 版本1目录
| | | ├─v2 版本2目录
│ │ ├─Api.php 授权基类
│ │ ├─Oauth.php 授权验证
│ │ ├─Send.php 返回格式
| | |─exception 重写异常
│ │ ├─model 模型目录
| | ├─model
│ │ ├─view 视图目录
│ │ └─ ... 更多类库目录
│ │
│ ├─command.php 命令行工具配置文件
│ ├─common.php 公共函数文件
│ ├─config.php 公共配置文件
│ ├─route.php 路由配置文件
│ ├─tags.php 应用行为扩展定义文件
│ └─database.php 数据库配置文件
|─config 配置文件
|-routte 路由文件
├─public WEB目录(对外访问目录)
│ ├─index.php 入口文件
│ ├─router.php 快速测试文件
│ └─.htaccess 用于apache的重写
│
├─thinkphp 框架系统目录
│ ├─lang 语言文件目录
│ ├─library 框架类库目录
│ │ ├─think Think类库包目录
│ │ └─traits 系统Trait目录
│ │
│ ├─tpl 系统模板目录
│ ├─base.php 基础定义文件
│ ├─console.php 控制台入口文件
│ ├─convention.php 框架惯例配置文件
│ ├─helper.php 助手函数文件
│ ├─phpunit.xml phpunit配置文件
│ └─start.php 框架入口文件
│
├─extend 扩展类库目录
├─runtime 应用的运行时目录(可写,可定制)
├─vendor 第三方类库目录(Composer依赖库)
├─build.php 自动生成定义文件(参考)
├─composer.json composer 定义文件
├─LICENSE.txt 授权说明文件
├─README.md README 文件
├─think 命令行入口文件
流程
-
router.php中定义了restful资源路由,具体请查看代码。
-
访问相应的url,例如:http://localhost/tp5test/public/index.php/v1/user
-
user控制器是继承了Api类
-
在Api类中,会有方法init()检测用户是否有权限调用接口
-
init方法会调用Oauth类中的鉴权,$oauth = app('app\api\controller\Oauth');;
-
根据用户端传递过来的app_key获取缓存中的access_token,在进行对比,如果true,则可以调用user中的各种方法,否则返回不能调用原因
-
Oauth类中的具体请看代码
-
生成access_token,缓存access_token等相关逻辑在v1/Token.php代码中,使用的是本地缓存,如果需要使用数据库或者redis请查询相关注释说明
-
api端请求需要在header中进行authentication字段拼接,拼接规则:authentication:USERID base64_encode(appid:accesstoken:uid) PS:拼接示例:USERID c25haWx5X3hjeF9uZXc6M0U1TjBtR3dGSTZjZ1BoNEpLdHY4eWQyOVpqTXM3a2Y6Mzgw ,其中USERID后面跟了个空格,空格后面的一串字符串就是appid:accesstoken:uid这几个参数base64_encode后的字符串
-
uid 就是请求生成token时候返回
不知道header怎么传,请查看文档最后一张图,如果对参数不明白,请查看代码/Application/api/controller/Oauth.php中getClient方法,里面有逆向解密authentication值。
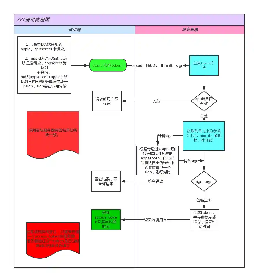
相关流程截图
流程图
截图
- 路由设置 route\route.php
- Api类
- Oauth类
- v1/Token类
截图
1、获取token传参
2、获取token、刷新的token,过期时间,用户信息
3、传递token进行请求
cd 到项目根目录
命令行 :php think make:controller api/v1/Goods
修改路由,注册一个资源路由:在route.php加入下面一行代码: Route::resource(':version/goods','api/:version.Goods');
其他说明
交流QQ群号:645233951
版权信息
遵循Apache2开源协议发布,并提供免费使用。







