E羊icques—An unofficial Scratch mod
The mod is available at https://sheeptester.github.io/scratch-gui/.
The name is pronounced /ɛjɑŋ˧˥ˈik/ ("eh," "yahng" with a rising tone, stressed "EEK"). It comes from English "epic" but with -cques from Jacques, producing "epicques" with stress and vowels as it would be in French. Then, I substituted the p with 羊, which is pronounced yáng in Mandarin. The name is quite unfriendly to pronounce and write, so any alternative spellings or pronunciations are tolerated.
URL parameters
The URLs in URL parameters should be URI encoded.
| URL parameter | Description |
|---|---|
extension=[URL] or url=[URL] |
Load an extension dynamically (more info on making an extension here). You can specify this multiple times in a URL to load multiple extensions. |
width=[NUMBER] |
Custom stage width (default 480). |
height=[NUMBER] |
Custom stage width (default 360). |
username=[STRING] |
Set a custom username (default "username") |
cloud_host=[URL] |
Use a custom cloud host instead of the default behaviour, which is to save cloud variables to localStorage. Note that for some reason, Scratch doesn't want you to include the protocol (ie, omit ws:// or wss://). |
compatibility_mode=false |
Disables compatibility mode, which forces projects to run at 30 fps. |
limits=false |
Removes many limits, such as for clones and lists. Note that a few limits, like the number of cloud variables, are removed by default in this mod. |
load_griffpatch=true |
Loads Griffpatch's Scratch 3 Dev Tools extension since it doesn't match URL of the mod, and browser extensions can't be mentioned on Scratch. |
load_plugin=[URL] |
Loads the given script into the web page. This could be used for loading userscripts that edit the Scratch editor. They're called "plugins" here to skirt around Scratch's userscript policy. |
In addition, you can finish the URL with a hash followed by a project ID to load a project from the Scratch website or a URI encoded URL to a project file.
For example, https://sheeptester.github.io/scratch-gui/?url=https://sheeptester.github.io/javascripts/utilities.js&width=640&height=360 will load my Utilities extension and use a 16:9 stage size.
Other features
In addition to those listed in the URL parameters table above, here are some additional features not otherwise listed:
(GUI)
- The backpack is enabled and saves assets locally to localStorage.
- The sound editor no longer caps the volume again.
- You can detect which mouse is pressed using
<key (join [Mouse] [N]) pressed?>, whereNis 0 (finger or pen), 1 (left click), 2 (middle click), 3 (right click), etc.
(VM)
- All modifier keys can be detected by inserting a join block into the key _ pressed? block. For example,
<key (join [Escape] []) pressed?>. It uses event.key, as shown on keycode.info. - There is no cloud variable limit.
Smaller details:
- The broken and rightfully hidden Speech to Text extension is available, if you want.
Removed limits
Adding limits=false to the URL removes the following limits:
- Fencing of a sprite's position and size
- Maximum clone count
- List length
- Pen size
- Sound effects
- Mouse X/Y
- Say/think bubble length
- Simultaneous sounds
- Notes
- Tempo
Remember that the limits exist in vanilla Scratch for a reason, so you are responsible for ensuring that your project doesn't lag out of control.
Development
gui (you're here) · vm · paint · svg-renderer
It's called E羊icques for two reasons:
-
To see how people deal with radical names like these
-
To comply with the Scratch license, which forbids the usage of their name to promote derived products like this mod (because it might seem like the mod is official when it's not)
Here's how I made the mod:
-
16:9 (640 by 360): gui 1, gui 2, vm, paint 1, paint 2 (There was an issue with loading costumes that wasn't fixed until the next step...)
-
Support all stage sizes: gui, vm, paint 1, paint 2, svg-renderer
-
Detect modifier keys vm
Scratch GUI is a set of React components that comprise the interface for creating and running Scratch 3.0 projects
Installation
This requires you to have Git and Node.js installed.
In your own node environment/application:
npm install https://github.com/SheepTester/scratch-gui.git
If you want to edit/play yourself:
git clone https://github.com/SheepTester/scratch-gui.git
cd scratch-gui
npm installYou may want to add --depth=1 to the git clone command because there are some large files in the git repository history.
Getting started
Running the project requires Node.js to be installed.
Open a Command Prompt or Terminal in the repository and run:
Then go to http://localhost:8601/ - the playground outputs the default GUI component
Developing alongside other Scratch repositories
Getting another repo to point to this code
If you wish to develop scratch-gui alongside other scratch repositories that depend on it, you may wish
to have the other repositories use your local scratch-gui build instead of fetching the current production
version of the scratch-gui that is found by default using npm install.
Here's how to link your local scratch-gui code to another project's node_modules/scratch-gui.
Configuration
-
In your local
scratch-guirepository's top level:- Make sure you have run
npm install - Build the
distdirectory by runningBUILD_MODE=dist npm run build - Establish a link to this repository by running
npm link
- Make sure you have run
-
From the top level of each repository (such as
scratch-www) that depends onscratch-gui:- Make sure you have run
npm install - Run
npm link scratch-gui - Build or run the repository
- Make sure you have run
Using npm run watch
Instead of BUILD_MODE=dist npm run build, you can use BUILD_MODE=dist npm run watch instead. This will watch for changes to your scratch-gui code, and automatically rebuild when there are changes. Sometimes this has been unreliable; if you are having problems, try going back to BUILD_MODE=dist npm run build until you resolve them.
Oh no! It didn't work!
If you can't get linking to work right, try:
- Follow the recipe above step by step and don't change the order. It is especially important to run
npm installbeforenpm link, because installing after the linking will reset the linking. - Make sure the repositories are siblings on your machine's file tree, like
.../.../MY_SCRATCH_DEV_DIRECTORY/scratch-gui/and.../.../MY_SCRATCH_DEV_DIRECTORY/scratch-www/. - Consistent node.js version: If you have multiple Terminal tabs or windows open for the different Scratch repositories, make sure to use the same node version in all of them.
- If nothing else works, unlink the repositories by running
npm unlinkin both, and start over.
Testing
Documentation
You may want to review the documentation for Jest and Enzyme as you write your tests.
See jest cli docs for more options.
Running tests
NOTE: If you're a windows user, please run these scripts in Windows cmd.exe instead of Git Bash/MINGW64.
Before running any tests, make sure you have run npm install from this (scratch-gui) repository's top level.
Main testing command
To run linter, unit tests, build, and integration tests, all at once:
Running unit tests
To run unit tests in isolation:
To run unit tests in watch mode (watches for code changes and continuously runs tests):
npm run test:unit -- --watch
You can run a single file of integration tests (in this example, the button tests):
$(npm bin)/jest --runInBand test/unit/components/button.test.jsxRunning integration tests
Integration tests use a headless browser to manipulate the actual html and javascript that the repo produces. You will not see this activity (though you can hear it when sounds are played!).
Note that integration tests require you to first create a build that can be loaded in a browser:
Then, you can run all integration tests:
Or, you can run a single file of integration tests (in this example, the backpack tests):
$(npm bin)/jest --runInBand test/integration/backpack.test.jsIf you want to watch the browser as it runs the test, rather than running headless, use:
USE_HEADLESS=no $(npm bin)/jest --runInBand test/integration/backpack.test.jsTroubleshooting
Ignoring optional dependencies
When running npm install, you can get warnings about optionsl dependencies:
npm WARN optional Skipping failed optional dependency /chokidar/fsevents:
npm WARN notsup Not compatible with your operating system or architecture: fsevents@1.2.7
You can suppress them by adding the no-optional switch:
npm install --no-optional
Further reading: Stack Overflow
Resolving dependencies
When installing for the first time, you can get warnings which need to be resolved:
npm WARN eslint-config-scratch@5.0.0 requires a peer of babel-eslint@^8.0.1 but none was installed.
npm WARN eslint-config-scratch@5.0.0 requires a peer of eslint@^4.0 but none was installed.
npm WARN scratch-paint@0.2.0-prerelease.20190318170811 requires a peer of react-intl-redux@^0.7 but none was installed.
npm WARN scratch-paint@0.2.0-prerelease.20190318170811 requires a peer of react-responsive@^4 but none was installed.
You can check which versions are available:
npm view react-intl-redux@0.* version
You will neet do install the required version:
npm install --no-optional --save-dev react-intl-redux@^0.7
The dependency itself might have more missing dependencies, which will show up like this:
user@machine:~/sources/scratch/scratch-gui (491-translatable-library-objects)$ npm install --no-optional --save-dev react-intl-redux@^0.7
scratch-gui@0.1.0 /media/cuideigin/Linux/sources/scratch/scratch-gui
├── react-intl-redux@0.7.0
└── UNMET PEER DEPENDENCY react-responsive@5.0.0
You will need to install those as well:
npm install --no-optional --save-dev react-responsive@^5.0.0
Further reading: Stack Overflow
Troubleshooting
If you run into npm install errors, try these steps:
- run
npm cache clean --force - Delete the node_modules directory
- Delete package-lock.json
- run
npm installagain
Publishing to GitHub Pages
You can publish the GUI to github.io so that others on the Internet can view it. Read the wiki for a step-by-step guide.
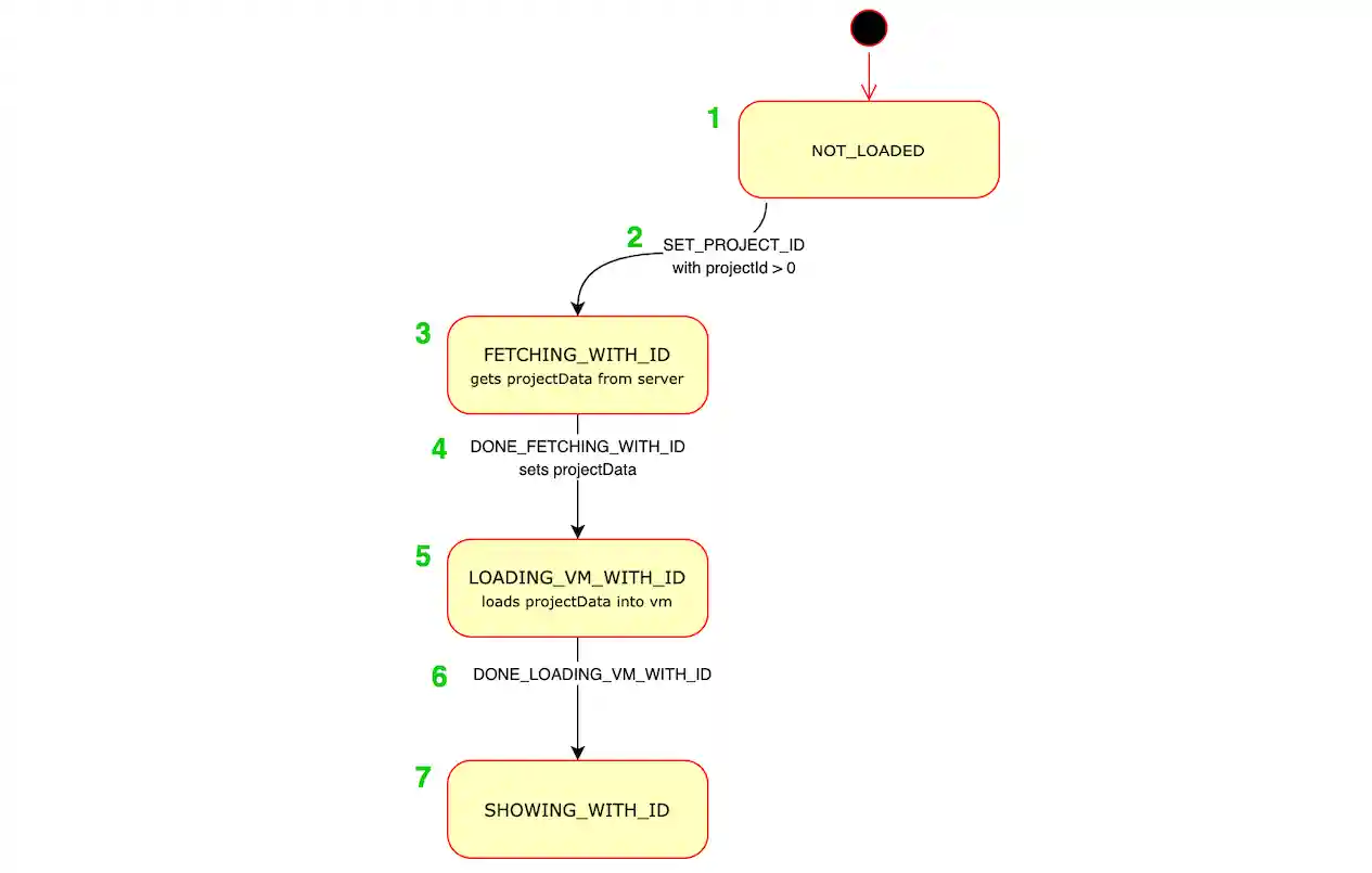
Understanding the project state machine
Since so much code throughout scratch-gui depends on the state of the project, which goes through many different phases of loading, displaying and saving, we created a "finite state machine" to make it clear which state it is in at any moment. This is contained in the file src/reducers/project-state.js .
It can be hard to understand the code in src/reducers/project-state.js . There are several types of data and functions used, which relate to each other:
Loading states
These include state constant strings like:
NOT_LOADED(the default state),ERROR,FETCHING_WITH_ID,LOADING_VM_WITH_ID,REMIXING,SHOWING_WITH_ID,SHOWING_WITHOUT_ID,- etc.
Transitions
These are names for the action which causes a state change. Some examples are:
START_FETCHING_NEW,DONE_FETCHING_WITH_ID,DONE_LOADING_VM_WITH_ID,SET_PROJECT_ID,START_AUTO_UPDATING,
How transitions relate to loading states
As this diagram of the project state machine shows, various transition actions can move us from one loading state to another:
Note: for clarity, the diagram above excludes states and transitions relating to error handling.
Example
Here's an example of how states transition.
Suppose a user clicks on a project, and the page starts to load with url https://scratch.mit.edu/projects/123456 .
Here's what will happen in the project state machine:
- When the app first mounts, the project state is
NOT_LOADED. - The
SET_PROJECT_IDredux action is dispatched (from src/lib/project-fetcher-hoc.jsx), withprojectIdset to123456. This transitions the state fromNOT_LOADEDtoFETCHING_WITH_ID. - The
FETCHING_WITH_IDstate. In src/lib/project-fetcher-hoc.jsx, theprojectIdvalue123456is used to request the data for that project from the server. - When the server responds with the data, src/lib/project-fetcher-hoc.jsx dispatches the
DONE_FETCHING_WITH_IDaction, withprojectDataset. This transitions the state fromFETCHING_WITH_IDtoLOADING_VM_WITH_ID. - The
LOADING_VM_WITH_IDstate. In src/lib/vm-manager-hoc.jsx, we load theprojectDatainto Scratch's virtual machine ("the vm"). - When loading is done, src/lib/vm-manager-hoc.jsx dispatches the
DONE_LOADING_VM_WITH_IDaction. This transitions the state fromLOADING_VM_WITH_IDtoSHOWING_WITH_ID - The
SHOWING_WITH_IDstate. Now the project appears normally and is playable and editable.
Donate
We provide Scratch free of charge, and want to keep it that way! Please consider making a donation to support our continued engineering, design, community, and resource development efforts. Donations of any size are appreciated. Thank you!
