孤挺花(Armariris) -- 由上海交通大学密码与计算机安全实验室维护的LLVM混淆框架
主要作者:f1ys0ar(https://github.com/flysoar/ )
中文
孤挺花(Armariris): 基于LLVM的支持多平台多语言的混淆器
本项目名取自细音启小说<黄昏色的咏使>以及<冰洁镜界的伊甸>中的人物孤挺花. 她即便无人理解依然守护着姐姐与世界.
Armariris是作者自创语言Selahpheno中孤挺花的意思.
目前开放功能包括:
安装
mkdir obf
cd obf
clone git@github.com:gossip-sjtu/Armariris.git
cmake -DCMAKE_BUILD_TYPE:String=Release ./Armariris
make -j4用法
编译时候添加选项开启字符串加密
开启控制流扁平化
开启指令替换
指定随机数生成器种子
English
Armariris: an obfuscator based on LLVM project for multiple languages and platforms.
Currently support:
- string obfuscation
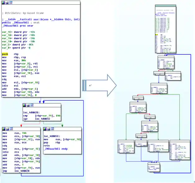
- control flow flattening
- instruction substitutions
Armariris
Armariris is the alias of Amaryllis in conlang Selahpheno in sazaneK's light novel. Amaryllis is a character in light novel <黄昏色の詠使い> and <氷結鏡界のエデン> written by 細音啓(sazaneK). Although nobody unserstands her, she still guards her sister and the world persistently.
Install
mkdir obf
cd obf
clone git@github.com:gossip-sjtu/Armariris.git
cmake -DCMAKE_BUILD_TYPE:String=Release ./Armariris
make -j4Usage
Add option for opening string obfuscation when compiling.
Add option for opening control flow flattening when compiling.
Add option for opening instruction substitutions when compiling.
Add option for setting random seed.


