Build in CPP [BuildCC]
Build C, C++ and ASM files in C++
Aim
BuildCC aims to be an alternative to Makefiles while using the feature rich C++ language instead of a custom DSL.
Features
- Complete flexibility for custom workflows and toolchains
- C++ language feature benefits and debuggable build binaries
- Optimized rebuilds through serialization. See target.fbs schema
- Can optimize for rebuilds by comparing the previous stored build with current build.
- Also see the FAQ for more details on Serialization
- Customizable for community plugins. More details provided in the Community Plugin section.
Pre-requisites
- C++17 Compiler with
C++17 filesystemlibrary supportC++11 threadlibrary support
- Third Party Libraries (See License below)
- Nlohmann::Json v3.11.2
- Taskflow v3.1.0
- CLI11 v2.1.0
- Tiny Process Library v2.0.4
- fmt v8.0.1
- spdlog v1.9.2
- CppUTest v4.0
- Tl::Optional (master)
General Information
- A one stage
input / outputprocedure is called a Generator with a wide variety of use cases- Single input creates single output
- Single input creates multiple outputs
- Multiple inputs create single output
- Multiple inputs creates multiple outputs
- A two stage
compileandlinkprocedure is called a Target- This means that Executables, StaticLibraries and DynamicLibraries are all categorized as Targets
- In the future C++20 modules can also be its own target depending on compiler implementations
- Every Target requires a complementary (and compatible) Toolchain
- This ensures that cross compiling is very easy and explicit in nature.
- Multiple toolchains can be mixed in a single build file i.e we can generate targets using the GCC, Clang, MSVC and many other compilers simultaneously.
- The
compile_command(pch and object commands) andlink_command(target command) is fed to theprocesscall to invoke theToolchain. - Each Target can depend on other targets efficiently through Parallel Programming using Taskflow.
- Dependency between targets is explicitly mentioned through the Taskflow APIs
- This has been made easier for the user through the
buildcc::Registermodule.
- Build files can be customized through command line arguments
- Command line arguments can be stored in configurable
.tomlfiles and passed using the--configflag. - Users can define their own custom arguments.
- Argument passing has been made easy using the
buildcc::Argsmodule.
- Command line arguments can be stored in configurable
Software Architecture
Interface lib dependencies
Single lib dependencies
- See also how to generate graphs using CMake
Dependency Chart
State Diagram
Generator State Diagram
Target State Diagram
Community Plugin
buildcc::base::Generator,buildcc::base::TargetInfoandbuildcc::base::Targetcontains public getters that can be used to construct unique community plugins.- Common tools and plugins would have first-party support in buildcc.
- All other tools and plugins can be maintained by individual developers.
Current state of BuildCC supported plugins
- ClangCompileCommands
- BuildCCFind
- Host system executable
- BuildCC Library
- BuildCC Plugin
- ClangFormat
- Target graph visualizer (through Taskflow)
Examples
Contains proof of concept and real world examples.
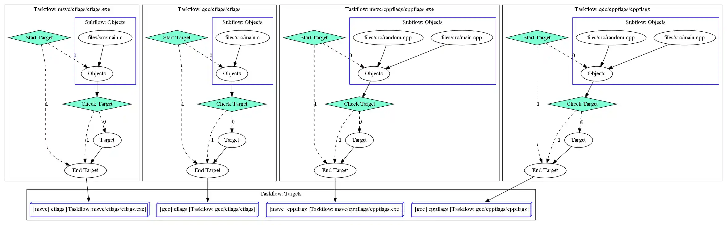
Visual hybrid example graphs
Taskflow dependency for hybrid/simple example
- Build GCC and MSVC Targets simultaneously
- 1 C and 1 CPP example for both toolchains
Taskflow dependency for hybrid/pch example
- Activate PCH for GCC and MSVC Targets
- 1 C and 1 CPP example for both toolchains
Taskflow dependency for hybrid/dep_chaining example
- Chain Generator with Targets for Dependency
- 1 C and 1 CPP example for both toolchains
User Guide
Developers interested in using BuildCC
Developer Guide
Developers interested in contributing to BuildCC
FAQ
Target
Serialization
Design/Reasoning
- Why has this third-party library been chosen?
- Why do you track include directories and header files?
Miscellaneous
TODO
List of features to be implemented before buildcc can be considered production ready.
I would also like to request help from the Community for the following:
- Code reviews
- Design patterns
- Optimization strategies
- TODO discussions
License Dependencies
BuildCC is licensed under the Apache License, Version 2.0. See LICENSE for the full license text. BuildCC aims to use open-source libraries containing permissive licenses.
Developers who would like to suggest an alternative library, raise an issue with the license and advantages clearly outlined.
- Fmtlib (Formatting) [MIT License]
- Spdlog (Logging) [MIT License]
- Tiny Process Library (Process handling) [MIT License]
- Taskflow (Parallel Programming) [MIT License] [Header Only]
- See also 3rd-Party used by Taskflow
- Nlohmann::Json (JSON Serialization) [MIT License] [Header Only]
- CLI11 (Argument Parsing) [BSD-3-Clause License] [Header Only]
- CppUTest (Unit Testing/Mocking) [BSD-3-Clause License]
- Tl::Optional (Optional support) [CC0-1.0 License]
