Perfection is finally attained not when there is no longer anything to add, but when there is no longer anything to take away.
(c) Antoine de Saint ExupΓ©ry
πPutout is a JavaScript Linter, pluggable and configurable code transformer, drop-in ESLint replacement with built-in code printer and ability to fix syntax errors. It has lots of transformations that keeps your codebase in a clean state, removing any code smell and making code readable according to best practices.
The main target is JavaScript, but:
- β JSX;
- β TypeScript;
- β Yaml;
- β TOML;
- β Markdown;
- β JSON;
- β Ignore;
are also supported. Here is how it looks like:
Table of contents
- π€·ββοΈ In doubt about using πPutout?
- π Whom should I thank for this project exist?
- π€·ββοΈ Why does this project exist?
- πͺ¬Core Concepts
- π Installation
- π Usage
- π¦ Usage with Deno
- π What is Ruler?
- βοΈ How Ruler can help me?
- π Convert
CommonJStoESM - π Architecture
- π² The Tree of Syntax
- π΄ Laws of the Jungle
- π API
- π¨ Built-in transformations
- π οΈ Syntax errors
- π Operators
- π Plugins
- π¦ Formatters
- π¦ Configuration
- 𧬠Plugins API
- π΄ codemods
- πΎ rulesdir
- β£ Integration with ESLint
- βοΈ Integration with Babel
- π Integration with Yarn
- β Using Putout as Loader
- πͺ Exit Codes
- π¦ Real-world uses
- π» Versioning policy
- π I want contribute
- π License
π€·ββοΈ In doubt about using πPutout?
Check out couple variants of plugins that does the same: linting debugger statement:
- β SWCLint no-debugger: 49 lines;
- β RSLint no-debugger: 48 lines;
- β ESLint no-debugger: 43 lines;
- β Rome no-debugger: 28 lines;
- π Putout remove-debugger: 5 lines:
export const report = () => `Avoid 'debugger' statement`; export const replace = () => ({ debugger: '', });
Choose wisely, competitors cannot even fixβ¦ π€«
Drop-in ESLint replacement
πPutout in addition to own format .putout.json supports both eslint.config.js and .eslintrc.json, it has ability to autodect format you use.
Also it works good with monorepository, since it uses eslint.config.js that is closer to linting file, instead of cwd of ESLint run.
π Whom should I thank for this project exist?
If I have seen further, it is by standing upon the shoulders of giants.
(c) Isaac Newton
- πͺESLint for stable releases and future proof API.
- πͺBabel for amazing API documented in Handbook and responsiveness of a team.
- πͺPrettier for minimalistic options and uniform codestyle.
- πͺJSCodeshift for making codemods simple and popular.
π€·ββοΈ Why does this project exist?
- βESLint avoids fixes that could change the runtime behavior.
- βBabel has no ability to report errors, it only runs transformations.
- βPrettier is a formatter.
- βJSCodeshift has no config and plugins support.
πPutout on the other hand can make more drastic code transformations that directly affects your codebase making it a better place to code π»:
- β fixes Reference Errors;
- β declares variables;
- β converts CommonJS to ESM;
- β ...and much more π!
π Installation
To install πPutout as a development dependency, run:
Make sure that you are running a relatively recent (β₯16) version of Node.
π Usage
Grown-ups never understand anything by themselves, and it is tiresome for children to be always and forever explaining things to them.
(c) Antoine de Saint-ExupΓ©ry
πPutout tries to be clear and likes a lot to explain things. So when you write putout --help most likely you will hear gladly purr :
Usage: putout [options] [path]
Options:
-h, --help display this help and exit
-v, --version output version information and exit
-f, --format [formatter] use a specific output format, the default is: 'progress-bar' locally and 'dump' on CI
-s, --staged add staged files when in git repository
-i, --interactive set lint options using interactive menu
--fix apply fixes of errors to code
--fix-count [count = 10] count of fixes rounds
--rulesdir use additional rules from directory
--transform [replacer] apply Replacer, for example 'var __a = __b -> const __a = __b', read about Replacer https://git.io/JqcMn
--plugins [plugins] a comma-separated list of plugins to use
--enable [rule] enable the rule and save it to '.putout.json' walking up parent directories
--disable [rule] disable the rule and save it to '.putout.json' walking up parent directories
--enable-all enable all found rules and save them to '.putout.json' walking up parent directories
--disable-all disable all found rules (set baseline) and save them to '.putout.json' walking up parent directories
--match [pattern] read '.putout.json' and convert 'rules' to 'match' according to 'pattern'
--fresh generate a fresh cache
--no-config avoid reading '.putout.json'
--no-ci disable the CI detection
--no-cache disable the cache
--no-worker disable worker thread
To skip prefix node_modules/.bin/, update your $PATH variable in with .bashrc:
echo 'PATH="$PATH:node_modules/.bin"' >> ~/.bashrc source ~/.bashrc
To find possible transform places in a folder named lib, run:
To find possible transform places in multiple folders, such as folders named lib and test, run:
To apply the transforms, use --fix:
βοΈCommit your code before running πPutout
Developers, myself included, usually prefer to make all code changes manually, so that nothing happens to our code without reviewing it first. That is until we trust a tool to make those changes safely for us. An example is WebStorm, which we trust when renaming a class or a method. Since πPutout may still feel like a new tool, not all of us will be able to trust it immediately.
A good way to gain trust is two run without --fix option, and observe error messages. Another way is to use traditional version control tactics. Before running πPutout you should do a git commit. Then after running πPutout, youβll be able to inspect the changes it made using git diff and git status. You still have the chance to run git checkout -- . at any time to revert all the changes that πPutout has made. If you need more fine-grained control, you can also use git add -p or git add -i to interactively stage only the changes you want to keep.
Environment variables
πPutout supports the following environment variables:
PUTOUT_CONFIG_FILE- path to configuration file;PUTOUT_FILES- files that should be processed split by comma (,);
Example:
PUTOUT_FILES=lib,test putout --fix
π¦ Usage with Deno
When you need to run πPutout in Deno, use @putout/bundle:
import putout from 'https://esm.sh/@putout/bundle'; import removeDebugger from 'https://esm.sh/@putout/plugin-remove-debugger?alias=putout:@putout/bundle'; import declare from 'https://esm.sh/@putout/plugin-declare?alias=putout:@putout/bundle'; putout('isFn(fn); debugger', { plugins: [ ['remove-debugger', removeDebugger], ['declare', declare], ], }); // returns ({ code: `const isFn = a => typeof a === 'function';\nisFn(fn);`, places: [], });
π What is Ruler?
When you need to change configuration file use Ruler instead of editing the file manually.
Ruler can:
- β
putout --enable [rule]; - β
putout --disable [rule]; - β
putout --enable-all; - β
putout --disable-all;
βοΈRemember, Ruler should never be used with --fix, because unclear things makes π Putout angry and you can find him barking at you:
π '--fix' cannot be used with ruler toggler ('--enable', '--disable')
βοΈ How Ruler can help me?
You may want to convert your CommonJS to ESM since node v12 supports it without a flag.
π Convert CommonJS to ESM
βοΈ I have a package.json
Well, if you have no type field or type=commonjs your package will be
converted to CommonJS automatically. To convert to ESM just set type=module.
βοΈ I have .cjs or .mjs files
They will be converted automatically to CommonJS and ESM accordingly.
βοΈ I want to run only one rule
Let's suppose you have a file called index.js:
const unused = 5; module.exports = function() { return promise(); }; async function promise(a) { return Promise.reject(Error('x')); }
You call putout --fix index.js and see that file is changed:
'use strict'; module.exports = async function() { return await promise(); }; async function promise() { throw Error('x'); }
But for some reason you don't want so many changes.
βοΈ Remember, safe mode of eslint-plugin-putout has the most dangerous rules disabled, so it can be used as auto fix on each save in your IDE.
So, if you want to convert it to ESM keeping everything else untouched use Ruler: it can easily disable all rules πPutout finds.
putout index.js --disable-all will find next errors:
1:4 error 'unused' is defined but never used variables/remove-unused 7:23 error 'a' is defined but never used variables/remove-unused 3:0 error Use arrow function convert-to-arrow-function 1:0 error Add missing 'use strict' directive on top of CommonJS nodejs/dd-missing-strict-cmode 8:4 error Reject is useless in async functions, use throw instead promises/convert-reject-to-throw 4:11 error Async functions should be called using 'await' promises/add-missing-await 7:0 error Avoid useless async promises/remove-useless-async
It will create config file .putout.json:
{
"rules": {
"variables/remove-unused": "off",
"convert-to-arrow-function": "off",
"nodejs/add-missing-strict-mode": "off",
"promises/convert-reject-to-throw": "off",
"promises/add-missing-await": "off",
"promises/remove-useless-async": "off"
}
}Then running putout index.js --enable nodejs/convert-commonjs-to-esm will update config with:
{
"rules": {
"variables/remove-unused": "off",
"convert-to-arrow-function": "off",
"nodejs/add-missing-strict-mode": "off",
"promises/convert-reject-to-throw": "off",
"promises/add-missing-await": "off",
- "promises/remove-useless-async": "off"
+ "promises/remove-useless-async": "off",
+ "nodejs/convert-commonjs-to-esm": "on"
}
}Then putout --fix index.js will do the thing and update index.js with:
const unused = 5; export default function() { return promise(); } async function promise(a) { return Promise.reject(Error('x')); }
So in case of src directory, it will look like:
putout src --disable-all && putout src --enable nodejs/convert-commonjs-to-esm && putout src --fix
This command will disable all rules that πPutout can find right now and enable a single rule. All built-in rules made for good and highly suggested to be used, all of them are enabled in all my repositories, since they have auto fix.
βοΈYou can always disable what you don't need, so give it a try. You won't regret π.
Happy coding π!
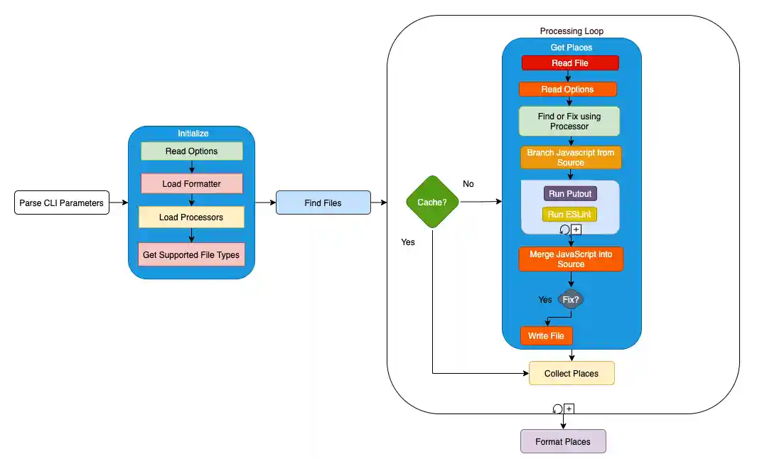
π Architecture
πPutout consists of a couple simple parts, here is a workflow representation:
And here is a CLI scheme:
π² The Tree of Syntax
The wise speak of the perennial Ashvattha tree, which has roots above and branches below. The leaves protecting it are the Vedas. One who knows this, truly knows. The tender sprouts of this mighty tree are the senses nourished by the gunas. The branches extend both above and below. The secondary roots going downward represent actions that bind the individual soul to earthly existence.
(c) βBhagavatgitaβ, chapter 15
On the bottom level of πPutout layes down Syntax Tree. This is data structure that makes it possible to do crazy transformations in a simplest possible way. It is used mostly in compilers development.
You can read about it in Babel Plugin Handbook. To understand how things work from the inside take a look at Super Tiny Compiler.
Preoccupied with a single leaf, you won't see the tree. Preoccupied with a single tree, you'll miss the entire forest. When you look at a tree, see it for its leaves, its branches, its trunk and the roots, then and only then will you see the tree.
(c) Takuan Soho, "The Unfettered Mind: Writings of the Zen Master to the Sword Master"
Consider next piece of code:
It looks this way in ESTree JavaScript syntax format:
{
"type": "AssignmentExpression",
"operator": "=",
"left": {
"type": "Identifier",
"name": "hello"
},
"right": {
"type": "StringLiteral",
"value": "world"
}
}When one is not capable of true intelligence, it is good to consult with someone of good sense. An advisor will fulfill the Way when he makes a decision by selfless and frank intelligence because he is not personally involved. This way of doing things will certainly be seen by others as being strongly rooted. It is, for example, like a large tree with many roots.
(c) Yamamoto Tsunetomo "Hagakure"
πPutout based on Babel AST. It has a couple of differences from ESTree which are perfectly handled by estree-to-babel.
βοΈ You can get more information about AST in The Book of AST.
π΄ Laws of the Jungle
- π
engineschilling withengines, and chasingplugins,processors,operators; - π¦
pluginschilling withpluginsandoperatorsviarequire('putout').operator; - π¦
processorschilling withprocessors; - π
operatorschilling withoperators;
π Engines
Engines is the heart of πPutout: Parser, Loader and Runner are running for every processed file. Processor runs all the processors.
| Package | Version |
|---|---|
@putout/engine-parser |
|
@putout/engine-loader |
|
@putout/engine-runner |
|
@putout/engine-processor |
|
@putout/engine-reporter |
π§ͺ Processors
With help of processors πPutout can be extended to read any file format and parse JavaScript from there.
Here is a list of built-in processors:
You can disable any of them with:
{
"processors": [
["markdown", "off"]
]
}Not bundled processors:
| Package | Version |
|---|---|
@putout/processor-typescript |
|
@putout/processor-svelte |
|
@putout/processor-wasm |
External processors:
| Package | Version |
|---|---|
putout-processor-typos |
To enable, install and use:
{
"processors": [
["typescript", "on"]
]
}Processors can be tested using @putout/test/processors.
π API
In oneβs life there are levels in the pursuit of study. In the lowest level, a person studies but nothing comes of it, and he feels that both he and others are unskillful. At this point he is worthless. In the middle level he is still useless but is aware of his own insufficiencies and can also see the insufficiencies of others. At a higher level, he has pride concerning his own ability, rejoices in praise from others, and laments the lack of ability in his fellows. This man has worth. At the highest level a man has the look of knowing nothing.
(c) Yamamoto Tsunetomo "Hagakure"
In the similar way works πPutout API: it has no plugins defined, tabula rasa.
putout(source, options)
First things first, require putout:
const putout = require('putout');
Let's consider the next source with two VariableDeclarations and one CallExpression:
const hello = 'world'; const hi = 'there'; console.log(hello);
We can declare it as source:
const source = ` const hello = 'world'; const hi = 'there'; console.log(hello); `;
Plugins
πPutout supports dynamic loading of plugins from node_modules. Let's consider example of using the variables/remove-unused plugin:
putout(source, { rules: { 'variables': 'off', 'variables/remove-unused': 'on', }, plugins: ['variables'], }); // returns ({ code: `\n const hello = 'world';\n\n console.log(hello);\n`, places: [], });
As you see, places is empty, but the code is changed: there is no hi variable.
No fix
From the beginning, πPutout developed with ability to split the main process into two concepts: find (find places that could be fixed) and fix (apply the fixes to the files).
It is therefore easy to find sections that could be fixed.
In the following example redundant variables are found without making changes to the source file:
putout(source, { fix: false, rules: { 'variables': 'off', 'variables/remove-unused': 'on', }, plugins: ['variables'], }); // returns ({ code: '\n' + ` const hello = 'world';\n` + ` const hi = 'there';\n` + ' \n' + ' console.log(hello);\n', places: [{ rule: 'variables/remove-unused', message: '"hi" is defined but never used', position: { line: 3, column: 10, }, }], });
πΊ Source map
Source maps are embedded in the generated source using a special comment. These comments may contain the entire source map, using a Data URI, or may reference an external URL or file.
In our case Data URL used. Here is an example of source map:
{
"version": 3,
"file": "out.js",
"sourceRoot": "",
"sources": [
"foo.js",
"bar.js"
],
"names": [
"src",
"maps",
"are",
"fun"
],
"mappings": "AAgBC,SAAQ,CAAEA"
}To generate source map you can use:
const {generate} = require('@putout/engine-parser'); const {parse} = require('@putout/engine-parser/babel'); const ast = parse(source, { sourceFilename: 'hello.js', }); generate(ast, {sourceMaps: true}, { 'hello.js': source, }); // returns ({ code, map, });
π¨ Built-in transformations
JavaScript
remove unused variables
function show() {
- const message = 'hello';
console.log('hello world');
}remove unused for...of variables
-for (const {a, b} of c) { +for (const {a} of c) { console.log(a); }
remove unreferenced variables
-let a; - a = 1; let b; b = 2; console.log(b);
remove duplicate keys
const a = {
- x: 'hello',
- ...y,
x: 'world',
...y,
}remove duplicate case
switch (x) {
case 5:
console.log('hello');
break;
- case 5:
- console.log('zz');
- break;
}remove unused private fields
class Hello {
#a = 5;
- #b = 3;
get() {
return this.#a;
};
}remove unused expressions
function show(error) {
- showError;
}remove useless variables
- function hi(a) { - const b = a; }; + function hi(b) { };
remove useless push
function notUsed() {
- const paths = [];
for (const [key, name] of tuples) {
- paths.push([key, full]);
}
}remove useless Object.assign()
-const load = stub().rejects(assign(Error('LOAD USED'))); +const load = stub().rejects(Error('LOAD USED'));
remove useless replace()
-const a = 'hello'.replace(world, world); +const a = 'hello';
remove useless Object.fromEntries()
const a = {
- b: Object.fromEntries(Object.entries({
- hello: 'world',
- })),
+ b: {
+ hello: 'world',
+ },
};remove useless replace()
-const a = 'hello'.replace(world, world); +const a = 'hello';
remove useless new(why)
-new Error('something when wrong'); +Error('something when wrong');
add missing new
-const map = Map(); +const map = new Map();
remove useless constructor(why)
class A extends B() {
- constructor(...args) {
- super(...args);
- }
}remove useless map
-const [str] = lines.map((line) => `hello ${line}`); +const [line] = lines; +const str = `hello ${line}`;
remove useless continue
-for (sign = decpt, i = 0; (sign /= 10) != 0; i++) - continue; +for (sign = decpt, i = 0; (sign /= 10) != 0; i++);
remove useless operand
remove useless return
-module.exports.traverse = ({push}) => { - return { - ObjectExpression(path) { - } - } -}; +module.exports.traverse = ({push}) => ({ + ObjectExpression(path) { + } +});
remove useless array
remove useless array constructor
-const a = Array(1, 2, 3); +const a = [1, 2, 3];
remove useless conditions
-if (zone?.tooltipCallback) { - zone.tooltipCallback(e); -} +zone?.tooltipCallback(e);
remove useless type conversion
-const a = Boolean(b.includes(c)); +const a = b.includes(c); --if (!!a) ++if (a) console.log('hi');
remove useless functions
-const f = (...a) => fn(...a); -array.filter((a) => a); +const f = fn; +array.filter(Boolean);
remove useless typeof
- typeof typeof 'hello'; + typeof 'hello';
declare before reference
-const {compare} = operator; import {operator} from 'putout'; +const {compare} = operator
declare imports first
-const [arg] = process.argv; import esbuild from 'esbuild'; +const [arg] = process.argv;
declare variables
+const fs = import 'fs/promises'; +const {stub} = import 'supertape'; +const {assign} = Object; const readFile = stub(); assign(fs, { readFile, });
remove useless arguments
onIfStatement({
push,
- generate,
- abc,
})
function onIfStatement({push}) {
}remove useless template expressions
-let y = `${"hello"} + ${"world"}`; +let y = `hello + world`;
remove useless for...of
-for (const a of ['hello']) { - console.log(a); -} +console.log('hello');
remove useless array.entries()
-for (const [, element] of array.entries()) { -} +for (const element of array) { +}
reuse duplicate init
const putout = require('putout');
-const {operator} = require('putout');
+const {operator} = putout;convert assignment to arrow function
-const createRegExp = (a) = RegExp(a, 'g'); +const createRegExp = (a) => RegExp(a, 'g');
convert assignment to comparison
-if (a = 5) { +if (a === 5) { }
convert arrow function to condition
-if (a => b) {} +if (a >= b) {}
convert quotes to backticks
-const a = 'hello \'world\''; +const a = `hello 'world'`;
convert typeof to is type
+const isFn = (a) => typeof a === 'function'; + +if (isFn(fn)) -if (typeof fn === 'function') fn();
convert bitwise to logical
convert equal to strict equal
-if (a == b) { +if (a === b) { }
remove useless escape
-const t = 'hello \"world\"'; -const s1 = `hello \"world\"`; -const s = `hello \'world\'`; +const t = 'hello "world"'; +const s1 = `hello "world"`; +const s = `hello 'world'`;
remove useless Array.from()
-for (const x of Array.from(y)) {} +for (const x of y) {}
remove useless spread
-for (const x of [...y]) {} +for (const x of y) {}
remove debugger statement
remove iife
-(function() { - console.log('hello world'); -}()); +console.log('hello world');
remove boolean from assertions
-if (a === true) +if (a) alert();
remove boolean from logical expressions
-const t = true && false; +const t = false;
remove nested blocks
for (const x of Object.keys(a)) {
- {
- console.log(x);
- }
+ console.log(x);
}remove unreachable code
function hi() {
return 5;
- console.log('hello');
}split variable declarations
-let a, b; +let a; +let b;
split nested destructuring
-const {a: {b}} = c; +const {a} = c; +const {b} = a;
simplify assignment
-const {a} = {a: 5}; -const [b] = [5]; +const a = 5; +const b = 5;
simplify boolean return
function isA(a, b) {
- if (a.length === b.length)
- return true;
-
- return false;
+ return a.length === b.length;
}simplify logical expressions
-!(options && !options.bidirectional); +!options || options.bidirectional;
simplify ternary
-module.exports = fs.copyFileSync ? fs.copyFileSync : copyFileSync; +module.exports = fs.copyFileSync || copyFileSync;
remove console.log calls
remove empty block statements
remove empty patterns
remove constant conditions
function hi(a) {
- if (2 < 3) {
- console.log('hello');
- console.log('world');
- }
+ console.log('hello');
+ console.log('world');
};
function world(a) {
- if (false) {
- console.log('hello');
- console.log('world');
- }
};convert replace to replaceAll (stage-4)
-'hello'.replace(/hello/g, 'world'); +'hello'.replaceAll('hello', 'world');
apply consistent-blocks
-if (a) +if (a) { b(); +} else { -else { c(); d(); }
apply arrow
-export function hello() { - return 'world'; -} +export const hello = () => 'world';
apply destructuring
-const hello = world.hello; -const a = b[0]; +const {hello} = world; +const [a] = b;
apply early return
function fn() {
- if (a)
- x();
- else
- y();
+ if (a) {
+ x();
+ }
+ y();
apply globalThis
-const {__putout} = global; -const {__putout} = globalThis;
apply dot notation
-a['hello']['world'] = 5; +a.hello.world = 5;
apply .startsWith()
const {a = ''} = b;
-!a.indexOf('>');
+a.startsWith('>');apply overrides
-export const readRules = (dirOpt, rulesDir, {cwd, readdirSync}) => {} +export const readRules = (dirOpt, rulesDir, overrides) => { const {cwd, readdirSync} = overrides; +}
sort imports by specifiers
+import a1 from 'a1'; import { a, b, c, d, } from 'd'; -import a1 from 'a1';
apply template literals
-const line = 'hello' + world; +const line = `hello${world}`
apply flatMap()
-array.map(getId).flat(); +array.flatMap(getId);
apply if condition
-if (2 > 3); +if (2 > 3) alert();
apply isArray()
-x instanceof Array; +Array.isArray(x);
apply Array.at()
-const latest = (a) => a[a.length - 1]; +const latest = (a) => a.at(-1);
apply optional chaining (proposal-optional-chaining)
-const result = hello && hello.world; +const result = hello?.world;
apply nullish coalescing (proposal-nullish-coalescing, not bundled)
-result = typeof result === 'undefined' ? 'hello': result;
result = result ?? 'hello';convert throw statement into expression (proposal-throw-expressions, not bundled)
-const fn = (a) => {throw Error(a);} +const fn = (a) => throw Error(a);
merge destructuring properties
-const {one} = require('numbers'): -const {two} = require('numbers'); + const { + one, + two +} = require('numbers');
merge return with next sibling
-return -{ - a: 5 -} +return { + a: 5 +};
merge duplicate imports
-import {m as b} from 'y'; -import {z} from 'y'; -import x from 'y'; +import x, {m as b, z} from 'y';
merge duplicate functions
const isFn = (a) => typeof a === 'function'; -const isFn1 = (a) => typeof a === 'function'; isFn(1); -isFn1(2); +isFn(2);
merge if statements
-if (a > b) - if (b < c) - console.log('hi'); +if (a > b && b < c) + console.log('hi');
merge if with else
-if (!matchFn) +if (!matchFn || matchFn(options)) fix(from, to, path); -else if (matchFn(options)) - fix(from, to, path);
convert anonymous to arrow function
-module.exports = function(a, b) { +module.exports = (a, b) => { }
convert for to for...of
-for (let i = 0; i < items.length; i++) { +for (const item of items) { - const item = items[i]; log(item); }
convert forEach to for...of
-Object.keys(json).forEach((name) => { +for (const name of Object.keys(json)) { manage(name, json[name]); -}); +}
convert for...in to for...of
-for (const name in object) { - if (object.hasOwnProperty(name)) { +for (const name of Object.keys(object)) { console.log(a); - } }
convert map to for...of
-names.map((name) => { +for (const name of names) { alert(`hello ${name}`); +} -});
convert reduce to for...of
-const result = list.reduce((a, b) => a + b, 1); +let sum = 1; +for (const a of list) { + sum += a; +}
convert array copy to slice
-const places = [ - ...items, -]; +const places = items.slice();
extract sequence expressions
-module.exports.x = 1, -module.exports.y = 2; +module.exports.x = 1; +module.exports.y = 2;
extract object properties into variable
-const {replace} = putout.operator; -const {isIdentifier} = putout.types; +const {operator, types} = putout; +const {replace} = operator; +const {isIdentifier} = types;
convert apply to spread
-console.log.apply(console, arguments); +console.log(...arguments);
convert concat to flat
-[].concat(...array); +array.flat();
convert arguments to rest
-function hello() { - console.log(arguments); +function hello(...args) { + console.log(args); }
convert Object.assign() to merge spread
function merge(a) {
- return Object.assign({}, a, {
- hello: 'world'
- });
+ return {
+ ...a,
+ hello: 'world'
+ };
};convert comparison to boolean
- const a = b === b; + const a = true;
apply comparison order
convert const to let
- const a = 5; + let a = 5; a = 3;
Labels
convert label to object
-const a = () => { - hello: 'world' -} +const a = () => ({ + hello: 'world' +})
remove unused labels
-hello:
while (true) {
break;
}Promises
remove useless await
- await await Promise.resolve('hello'); + await Promise.resolve('hello');
remove useless async
-const show = async () => { +const show = () => { console.log('hello'); };
add missing await
-runCli(); +await runCli(); async function runCli() { }
add missing async
-function hello() { +async function hello() { await world(); }
add await to return promise() statements (because it's faster, produces call stack and more readable)
async run () {
- return promise();
+ return await promise();
}apply top-level-await (proposal-top-level-await, enabled for ESM)
import fs from 'fs'; -(async () => { - const data = await fs.promises.readFile('hello.txt'); -})(); +const data = await fs.promises.readFile('hello.txt');
remove useless Promise.resolve()
async () => {
- return Promise.resolve('x');
+ return 'x';
}convert Promise.reject() to throw
async () => {
- return Promise.reject('x');
+ throw 'x';
}apply await import()
-const {readFile} = import('fs/promises'); +const {readFile} = await import('fs/promises');
Math
apply numeric separators(proposal-numeric-separator)
-const a = 100000000; +const a = 100_000_000;
convert Math.sqrt() to Math.hypot()
-const a = Math.sqrt(b ** 2 + c ** 2); +const a = Math.hypot(a, b);
convert Math.imul() to multiplication
- const a = Math.imul(b, c); + const a = b * c;
convert Math.pow to exponentiation operator
-Math.pow(2, 4); +2 ** 4;
Node.js
remove strict mode directive from esm
-'use strict'; - import * from fs;
Add strict mode directive in commonjs if absent
+'use strict'; + const fs = require('fs');
Add strict mode directive in commonjs if absent
+'use strict'; + const fs = require('fs');
remove strict mode directive from esm
-'use strict'; - import * from fs;
Add strict mode directive in commonjs if absent
+'use strict'; + const fs = require('fs');
remove strict mode directive from esm
-'use strict'; - import * from fs;
Add strict mode directive in commonjs if absent
+'use strict'; + const fs = require('fs');
remove strict mode directive from esm
-'use strict'; - import * from fs;
Add strict mode directive in commonjs if absent
+'use strict'; + const fs = require('fs');
convert esm to commonjs (disabled)
-import hello from 'world'; +const hello = require('world');
convert commonjs to esm (disabled)
-const hello = require('world'); +import hello from 'world';
convert fs.promises to fs/promises for node.js
-const {readFile} = require('fs').promises; +const {readFile} = require('fs/promises');
convert top-level return into process.exit()(because EcmaScript Modules doesn't support top level return)
- return; + process.exit();
remove process.exit call
Tape
replace test.only with test calls
-test.only('some test here', (t) => { +test('some test here', (t) => { t.end(); });
replace test.skip with test calls
-test.skip('some test here', (t) => { +test('some test here', (t) => { t.end(); });
TypeScript
remove duplicates from union
-type x = boolean[] | A | string | A | string[] | boolean[]; +type x = boolean[] | A | string | string[];
convert generic to shorthand(why)
interface A {
- x: Array<X>;
+ x: X[];
}remove useless types from constants
-const x: any = 5; +const x = 5;
remove useless mapped types
-type SuperType = { - [Key in keyof Type]: Type[Key] -} +type SuperType = Type;
remove useless mapping modifiers
type SuperType = {
- +readonly[Key in keyof Type]+?: Type[Key];
+ readonly[Key in keyof Type]?: Type[Key];
}remove useless types
type oldType = number; -type newType = oldType; -const x: newType = 5; +const x: oldType = 5;
remove duplicate interface keys
interface Hello {
- 'hello': any;
'hello': string;
}remove unused types
type n = number;
-type s = string;
const x: n = 5;apply as type assertion (according to best practices)
-const boundaryElement = <HTMLElement>e.target; +const boundaryElement1 = e.target as HTMLElement;
apply utility types
-type SuperType = { - [Key in keyof Type]?: Type[Key]; -} +type SuperType = Partial<Type>;
π Plugins
The πPutout repo is comprised of many npm packages. It is a Lerna monorepo similar to Babel. It has a lot of plugins divided by groups:
Appliers
Mergers
| Package | Version |
|---|---|
@putout/plugin-merge-duplicate-functions |
Converters
Removers
Simplifiers
| Package | Version |
|---|---|
@putout/plugin-simplify-ternary |
Declarators
| Package | Version |
|---|---|
@putout/plugin-declare |
|
@putout/plugin-declare-before-reference |
Groups
Extractors
| Package | Version |
|---|---|
@putout/plugin-extract-sequence-expressions |
Not bundled
Next packages not bundled with πPutout but can be installed separately.
π¦ Formatters
πPutout uses formatters similar to ESLint's formatters.
You can specify a formatter using the --format or -f flag on the command line. For example, --format codeframe uses the codeframe formatter.
The built-in formatter options are:
dumpstreamjsonjson-linescodeframeprogressprogress-barframe(codeframe+progress)memorytime
Custom Formatter
A formatter function executes on every processed file, it should return an output string.
export default function formatter({name, source, places, index, count, filesCount, errorsCount}) { return ''; }
Here is list of options:
name- name of processed filesource- source code of processed fileindex- current indexcount- processing files countfilesCount- count of files with errorserrorsCountcount of errors
You can avoid any of this and use only what you need. To make your formatter usable with putout, add the prefix putout-formatter- to your npm package,
and add the tags putout, formatter, putout-formatter.
ESLint Formatters
ESLint formatters can be used as well with help of @putout/formatter-eslint this way:
Install:
npm i putout @putout/formatter-eslint eslint-formatter-pretty -D
Run:
ESLINT_FORMATTER=pretty putout -f eslint lib
π¦ Configuration
To configure πPutout add a section named putout to your package.json file or create .putout.json file and override any of default options.
Rules
All rules located in plugins section and built-in rules are enabled by default.
You can disable rules using "off", or enable them (in match section) using "on".
{
"rules": {
"variables/remove-unused": "off"
}
}Or pass options using rules section:
{
"rules": {
"variables/remove-unused": ["on", {
"exclude": "const global = __"
}]
}
}Exclude
With help of exclude you can set type or code pattern to exclude for current rule.
Pass an array when you have a couple templates to exclude:
{
"rules": {
"variables/remove-unused": ["on", {
"exclude": [
"VariableDeclaration"
]
}]
}
}exclude is cross-plugin function supported by core, when develop your plugin, please use other name
to keep users ability to customize all plugins in a way they need to.
Match
When you need to match paths to rules you can use match section for this purpose in .putout.json:
{
"match": {
"server": {
"nodejs/remove-process-exit": "on"
}
}
}Ignore
When you need to ignore some routes no matter what, you can use ignore section in .putout.json:
{
"ignore": [
"test/fixture"
]
}Printer
In the eyes of mercy, no one should have hateful thoughts. Feel pity for the man who is even more at fault. The area and size of mercy is limitless.
(c) Yamamoto Tsunetomo "Hagakure"
You have also ability to define printer of your choose, it can be:
@putout/printer used by default, if you want to set any other update .putout.json with:
@putout/printer:
- β
much simpler in support then
recast; - β opinionated and has good defaults;
- β produces code like it was processed by ESLint;
babel:
- β
supports source maps then
recast; - β produces throw away code;
You can choose any of them, but preferred is default printer.
Plugins
There are two types of plugin names supported by πPutout, their names in npm start with a prefix:
@putout/plugin-for official pluginsputout-plugin-for user plugins
Example
If you need to remove-something create putout plugin with a name putout-plugin-remove-something and add it to .putout.json:
{
"plugins": [
"remove-something"
]
}Add putout as a peerDependency to your packages.json (>= of version you developing for).
βοΈ Always add keywords putout, putout-plugin when publish putout plugin to npm so others can easily find it.
𧬠Plugins API
Throughout your life advance daily, becoming more skillful than yesterday more skillful than today. This is never-ending
(c) Yamamoto Tsunetomo "Hagakure"
πPutout plugins are the simplest possible way to transform AST and this is for a reason.
And the reason is JavaScript-compatible language π¦PutoutScript which adds additional meaning to identifiers used in AST-template.
Let's dive into plugin types that you can use for you next code transformation.
Replacer
The simplest πPutout plugin type consists of 2 functions:
report- report error message toputoutcli;replace- replacekeytemplate intovaluetemplate;
export const report = () => 'use optional chaining'; export const replace = () => ({ '__a && __a.__b': '__a?.__b', });
This plugin will find and suggest to replace all occurrences of code: object && object.property into object?.property.
Includer
More powerful plugin type, when you need more control over traversing. It should contain next 2 functions:
report- report error message toputoutcli;fix- fixes paths usingplacesarray received usingfindfunction;
and one or more of this:
filter- filter path, should returntrue, orfalse(don't use withtraverse);include- returns array of templates, or node names to include;exclude- returns array of templates, or node names to exclude;
export const report = () => 'use optional chaining'; export const include = () => ['debugger']; export const fix = (path) => { path.remove(path); };
βοΈ Use yeoman generator yo putout, it will generate most of the plugin for you.
βοΈ More information about supported plugin types you can find in @putout/engine-runner.
βοΈ Find out about the way plugins load in @putout/engine-loader.
βοΈ When you need, you can use @babel/types, template and generate. All of this can be gotten from πPutout:
import { types, template, generate, } from 'putout';
Operator
When you need to use replaceWith, replaceWithMultiple, or insertAfter, please use operator instead of path-methods.
import {template, operator} from 'putout'; const {replaceWith} = operator; const ast = template.ast(` const str = 'hello'; `); export const fix = (path) => { // wrong path.replaceWith(ast); // correct replaceWith(path, ast); };
This should be done to preserve loc and comments information, which is different in Babel and Recast. πPutout will handle this case for you :),
just use the methods of operator.
π Putout Plugin
When you work on a plugin or codemod please add rule putout into .putout.json:
{
"rules": {
"putout": "on"
}
}@putout/plugin-putout will handle plugin-specific cases for you :).
Example
Let's consider simplest possible plugin for removing debugger statements @putout/plugin-remove-debugger:
// this is a message to show in putout cli export const report = () => `Avoid 'debugger' statement`; // let's find all "debugger" statements and replace them with "" export const replace = () => ({ debugger: '', });
Visitor used in traverse function can be code template as well. So when you need to find module.exports = <something>, you
can use:
export const traverse = ({push}) => ({ 'module.exports = __'(path) { push(path); }, });
Where __ is a placeholder for anything.
βοΈRemember: template key should be valid JavaScript, or Node Type, like in previous example.
You can also use include and/or exclude instead of traverse and filter (more sophisticated example):
// should be always used include/or exclude, when traverse not used export const include = () => ['debugger']; // optional export const exclude = () => [ 'console.log', ]; // optional export const filter = (path) => { // do some checks return true; };
Template
There is predefined placeholders:
__- any code;"__"- any string literal;__- any template string literal;
πΌ Testing
That was the simplest module to remove debugger statements in your code. Let's look how to test it using @putout/test:
import {createTest} from '@putout/test'; import * as removeDebugger from './index.js'; const test = createTest(import.meta.url, { 'remove-debugger': removeDebugger, }); // this is how we test that messages is correct test('remove debugger: report', (t) => { t.reportCode('debugger', `Avoid 'debugger' statement`); t.end(); }); // statement should be removed so result is empty test('remove debugger: transformCode', (t) => { t.transformCode('debugger', ''); t.end(); });
As you see test runner it is little bit extended πΌSupertape. To see a more sophisticated example look at @putout/plugin-remove-console.
π€·ββοΈ What if I don't want to publish a plugin?
If you don't want to publish a plugin you developed, you can pass it to πPutout as an object described earlier. Here is how it can look like:
import * as variables from 'putout/plugin-variables'; putout('const a = 5', { plugins: [ ['variables', variables], ], });
Where plugins is an array that contains [name, implementation] tuples.
π΄ Codemods
πPutout supports codemodes in the similar to plugins way, just create a directory ~/.putout and put your plugins there. Here is example: convert-tape-to-supertape and this is example of work.
πΎ Rulesdir
When you have plugins related to your project and you don't want to publish them (because it cannot be reused right now). Use rulesdir:
putout --rulesdir ./rules
This way you can keep rules specific for your project and run them on each lint.
βοΈ Remember: if you want to exclude file from loading, add prefix not-rule- and πPutout will ignore it (in the same way as he does with node_modules).
β£ Integration with ESLint
Find and fix problems in your JavaScript code
(c) eslint.org
If you see that πPutout breaks formatting of your code, use ESLint plugin eslint-plugin-putout.
Install eslint-plugin-putout with:
npm i eslint eslint-plugin-putout -D
Then create .eslintrc.json:
{
"extends": [
"plugin:putout/recommended"
],
"plugins": ["putout"]
}And use with πPutout this way:
To set custom config file for ESLint use ESLINT_CONFIG_FILE env variable:
ESLINT_CONFIG_FILE=test.eslintrc.json putout --fix lib
To disable ESLint support use NO_ESLINT env variable:
NO_ESLINT=1 putout --fix lib
If you want to ignore ESLint warnings (if you for some reason have annoying unfixable errors π€·) use NO_ESLINT_WARNINGS=1:
NO_ESLINT_WARNINGS=1 putout --fix lib
You can even lint without CLI using ESlint only, since πPutout is bundled to eslint-plugin-putout:
Applies πPutout transformations for you :).
ESLint API
ESLint begins his work as a formatter when πPutout done his transformations. That's why it is used a lot in different parts of application, for testing purpose and using API in a simplest possible way. You can access it using @putout/eslint:
import eslint from '@putout/eslint';
To use it simply write:
const [source, places] = await eslint({ name: 'hello.js', code: `const t = 'hi'\n`, fix: false, });
Doesn't it look similar to πPutout way? It definitely is! But... It has a couple of differences you should remember:
- βοΈ πPutout returns object with
codeandplacesproperties. - βοΈ ESLint has a
nameproperty that is used to calculate configuration file.
And you can even override any of ESLint βοΈ options with help of config property:
const [source, places] = await eslint({ name: 'hello.js', code: `const t = 'hi'\n`, fix: false, config: { extends: [ 'plugin:putout/recommended', ], }, });
If you want to apply πPutout transformations using putout/putout ESLint rule, enable πPutout with the same called flag lowercased:
import {recommended} from 'eslint-plugin-putout'; const [source, places] = await eslint({ name: 'hello.js', code: `const t = 'hi'\n`, fix: true, putout: true, config: recommended, });
It is disabled by default, because ESLint always runs after πPutout transformations, so there is no need to traverse tree again.
βοΈ Integration with Babel
π Putout can be used as babel plugin.
Just create .babelrc.json file with configuration you need.
{
"plugins": [
["putout", {
"rules": {
"variables/remove-unused": "off"
}
}]
]
}π Integration with Yarn
Since πPutout has dynamic nature of loading:
plugins;processors;formatters;
It was a nice adventure to add support of such a wonderful feature of Yarn as Plug'n'Play.
For this purpose new env variable was added to help to load external extensions: PUTOUT_YARN_PNP.
So if you use package eslint-config-hardcore you should run ESLint this way:
PUTOUT_YARN_PNP=eslint-config-hardcore eslint .πͺExit Codes
πPutout can have one of next exit codes:
| Code | Name | Description | Output Example |
|---|---|---|---|
| 0 | OK |
no errors found | <empty> |
| 1 | PLACE |
found places with errors | <violations of rules> |
| 2 | STAGE |
nothing in stage | <empty> |
| 3 | NO_FILES |
no files found | π No files matching the pattern "hello" were found |
| 4 | NO_PROCESSORS |
no processor found | π No processors found for hello.abc |
| 5 | NO_FORMATTER |
no formatter found | π Cannot find module 'putout-formatter-hello' |
| 6 | WAS_STOP |
was stop | <empty or violations of rules> |
| 7 | INVALID_OPTION |
invalid option | π Invalid option '--hello'. Perhaps you meant '--help' |
| 8 | CANNOT_LOAD_PROCESSOR |
processor has errors | <unhandled exception> |
| 9 | CANNOT_LOAD_FORMATTER |
formatter has errors | π @putout/formatter-dump: Syntax error |
| 10 | RULER_WITH_FIX |
ruler used with --fix |
π '--fix' cannot be used with ruler toggler ('--enable', '--disable') |
| 11 | RULER_NO_FILES |
ruler used without files | π 'path' is missing for ruler toggler ('--enable-all', '--disable-all') |
| 12 | INVALID_CONFIG |
config has invalid properties | π .putout.json: exclude: must NOT have additional properties |
| 13 | UNHANDLED |
unhandled exception | <unhandled exception> |
| 14 | CANNOT_LINT_STAGED |
cannot lint staged | π --staged: not git repository |
| 15 | INTERACTIVE_CANCELED |
interactive canceled | <empty> |
Example of providing invalid option:
coderaiser@localcmd:~/putout$ putout --hello π Invalid option `--hello`. Perhaps you meant `--help` coderaiser@localcmd:~/putout$ echo $? 7
API
Exit codes enum can be imported as:
import {OK} from 'putout/exit-codes';
π¦ Real-world uses
- Cloud Commander: orthodox file manager for the web.
- Eslint Config Hardcore: The most strict (but practical) ESLint config out there.
- Mock Import: Mocking of Node.js EcmaScript Modules.
- π Madrun: CLI tool to run multiple npm-scripts in a madly comfortable way.
- Xterm.js: A terminal for the web.
- Stylelint: A mighty, modern linter that helps you avoid errors and enforce conventions in your styles.
- ESTrace: Trace functions in EcmaScript Modules.
- π©ESCover: Coverage for EcmaScript Modules.
- β¨οΈ Speca: Write tape tests for you.
- π€«Goldstein: JavaScript with no limits.
- π¬MadCut: CLI tool to cut markdown into pieces.
- Minify: a minifier of js, css, html and img files.
- RedPut - CLI tool to download source of a rule and fixtures from πPutout Editor and generate tests from it.
- RedLint - Linter for your Filesystem ππΎ.
- Bundler - Simplest possible bundler.
- OpenRewrite - an open-source automated refactoring ecosystem for source code, enabling developers to effectively eliminate technical debt within their repositories.
- ishvara - compile JavaScript to WASM and Fasm.
- EsJS - JavaScript con sintaxis en EspaΓ±ol.
- tsre - a JavaScript and TypeScript reverse engineering tool.
- aleman - πPutout-based framework for web.
- bindu - PΔαΉini AαΉ£αΉΔdhyΔyΔ«.
Are you also use πPutout in your application? Please open a Pull Request to include it here. We would love to have it in our list.
π» Versioning Policy
Putout follows semantic versioning (semver) principles, with version numbers being on the format major.minor.patch:
- patch:
bug fix,dependency update(17.0.0 -> 17.0.1). - minor:
new features,new pluginsorfixes(17.0.0 -> 17.1.0). - major
breaking changes,plugins remove(17.0.0 -> 18.0.0).
π I want contribute
You can contribute by proposing a feature, fixing a bug or a typo in the documentation. If you wish to play with code π₯, you can πͺ! π Putout rejoice and wag its tail when see new contributions πΎ.
π License
MIT


