Binary Ninja plugin which enables an EVM disassembler and related analysis tools.
Installation
Ethersplay only supports Python >= 3.6.
Ensure that your Binary Ninja's Python library is set to Python 3.6+. You can change the ScriptingProvider in the Advanced Settings.
Plugin Manager Installation
If you install the plugin via the Binary Ninja Plugin Manager, dependency installation should be automatic.
Manual Installation
Install the dependencies:
$ pip install -r requirements.txtCreate a symbolic link to the Binary Ninja plugin folder. E.g., in macOS
cd ~/Library/Application\ Support/Binary\ Ninja/plugins
ln -s <your_download_location>/ethersplay/ethersplay .
Ubuntu:
cd ~/.binaryninja/plugins
ln -s <your_download_location>/ethersplay/ethersplay .
How to Use
Ethersplay takes as input the evm bytecode in raw binary format.
To have the bytecode of a solidity file, use solc:
solc --bin-runtime file.sol: to print the bytecode of the runtime part of the contract (for most of the cases).solc --bin file.sol: to print the initialisation bytecode of the contract (constructor),
Example using test.sol with following contents:
contract Test {
uint256 value;
function Test() {
value = 5;
}
function set_value(uint256 v) {
value = v;
}
function() payable {}
}
Run solidity to compile:
solc --bin-runtime test.sol
solc prints the bytecode to stdout in the format below:
======= test.sol:Test =======
Binary of the runtime part:
60606040523615603d576000357c0100000000000000000000000000000000000000000000000000000000900463ffffffff168063b0f2b72a146041575b5b5b005b3415604b57600080fd5b605f60048080359060200190919050506061565b005b806000819055505b505600a165627a7a72305820c177a64bf54a26574918ddc2201f7ab2dd8619d6c3ee87ce9aaa1eb0e0b1d4650029
Copy the ascii hex string, and then create a new file in Binary Ninja. Right-click and select Paste From -> Raw Hex. The output should look identical to the earlier example image. Save this file as test.evm and close it. Alternatively, paste the ascii hex string into a new text file, and run the utils/convert_bytecode.py on that file.
test.evm can now be loaded into Binary Ninja.
Note: The file must end in .evm to be recognized as an EVM bytecode binary file.
Plugins
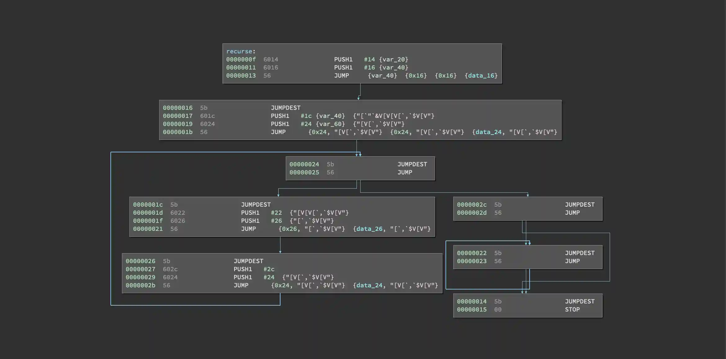
Render Flowgraphs
Generates a clean control flow graph of all functions.
Before:
After:
Manticore coverage
Colors the basic blocks explored through Manticore (using the visited.txt or *.trace files).


