PowerShell Notebook
This module includes the function Invoke-PowerShellNotebook which enables you to run the cells inside the PowerShell notebook.
TDD Status
Convert a Markdown File to a PowerShell Notebook
Convert-MarkdownToNoteBook converts your markdown, recognizes fenced code blocks and converts it, and "runs" the PowerShell, including that snippets results in an executable document, a PowerShell notebook.
- Share it with colleagues to better illustrate concepts
- Develop workflows other can use, for diagnostics, testing, and more
Convert-MarkdownToNoteBook .\multiplePSLines.mdCheck out the Video Here
In a nutshell.
- Author your markdown with
Chapter Start and End, then use fence blocks ``` to indic - In Azure Data Studio PowerShell console, run
Convert-MarkdownToNoteBook .\demo.md -watch- When you save the file,
Convert-MarkdownToNoteBookdetects and auto converts it to aPowerShell Notebook
- When you save the file,
- The converted Interactive PowerShell Notebook. Note:
Convert-MarkdownToNoteBookalso runs the code from the markdown file and includes the results.
Exclude Results
Sometimes you don't the results to be included in the converted PowerShell Notebook.
You can suppress evaluating the PowerShell code being run and the results being included by have the following comment as the first line in the fence block.
# Exclude Results
```ps
# Exclude Results
1+1
```
This will include the 1+1 in the interactive notebook, but will not evaluate the PowerShell statement and include it.
A PowerShell Notebook with Cells
Below is a PowerShell Notebook with three cells, each containing a PowerShell "script".
Notice the second cell has the results of running get-process | select company, name, handles -first 10
Automate the PowerShell Notebook
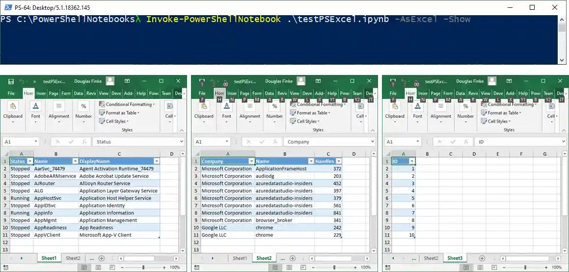
Bonus Points: Using the -AsExcel switch
Invoke-PowerShellNotebook sports an AsExcel switch. This lets you execute each cell in the PowerShell notebook and the function exports the results to a separate sheet in an Excel file.
You need to have the PowerShell ImportExcel module installed. The module is on the PowerShell Gallery, use Install-Module ImportExcel to install it on you machine.
A Little Language to Create PowerShell Notebooks
PowerShell Little Language
Create and Save a PowerShell Notebook
You can also create PowerShell Notebooks outside if Azure Data Studio with this module. Here is an example.
It creates two code blocks and a markdown block, and saves it to a file C:\Temp\test.ipnyb.
New-PSNotebook -NoteBookName c:\temp\test.ipynb { Add-NotebookCode '$a=8' Add-NotebookCode '$a+12' Add-NotebookCode '$a+3' Add-NotebookMarkdown @' ## Math - show addition - show other '@ }
Open the PowerShell Notebook in Azure Data Studio
You can open c:\temp\test.ipynb in Azure Data Studio and click Run Cells
Convert a demo.txt file to a PowerShell Notebook
If you've used start-demo.ps1 to setup PowerShell demos, this function will convert that format into a PowerShell Notebook.
ConvertTo-PowerShellNoteBook .\demo.txt .\demo.ipynbConverts this to a PowerShell Notebook.
# Get first 10 process
ps | select -first 10
# Get first 10 services
gsv | select -first 10
# Create a function
function SayHello($p) {"Hello $p"}
# Use the function
SayHello World






