PowerShell Notebook
This module includes the function Invoke-PowerShellNotebook which enables you to run the cells inside the PowerShell notebook.
Continuous Integration Status
| GitHub Actions | |
|---|---|
Parameterizing a PowerShell Notebook
To parameterize your notebook designate a cell with the tag parameters. This is easy using Azure Data Studio.
Invoke-ExecuteNotebook looks for the parameters cell and treats this cell as defaults for the parameters passed in at execution time. Invoke-ExecuteNotebook will add a new cell tagged with injected-parameters with input parameters in order to overwrite the values in parameters. If no cell is tagged with parameters the injected cell will be inserted at the top of the notebook.
Executing a Notebook
You can execute the notebook in either a PowerShell script or at the command line.
Import-Module PowerShellNotebook Invoke-ExecuteNotebook ` -InputNotebook 'path/to/input.ipynb' ` -OutputNotebook 'path/to/output.ipynb' ` -Parameters @{ alpha=0.6; ratio=0.1 }
Execute via CLI
This executes the .\input.ipynb and outputs the results to the console.
Invoke-ExecuteNotebook .\input.ipynbalpha = 1.2, ratio = 3.7, and alpha * ratio = 4.44
a = 5 and twice = 10
This executes the .\input.ipynb, injects the parameters, and outputs the results to the console.
Invoke-ExecuteNotebook .\input.ipynb -Parameters @{ alpha=0.6; ratio=0.1; a=10}
alpha = 0.6, ratio = 0.1, and alpha * ratio = 0.06
a = 10 and twice = 20
Save to a new notebook
You can execute the notebook and save it to a new notebook either locally, or as a a GitHub gist.
Note: You'll need to get a GitHub Public Access Token (PAT) and set $env:GITHUB_TOKEN to it.
Invoke-ExecuteNotebook .\input.ipynb gist://input_run1.ipynb -Parameters @{ alpha=0.6; ratio=0.1 }
Short video on Invoke-ExecuteNotebook
One of the uses of this Powershell tool is for parameterizing, and executing Jupyter Notebooks, Invoke-ExecuteNotebook. This opens up new opportunities for how notebooks can be used. For example you may have a financial report that you want to run with different values on the first or last day of a month using parameters makes this task easier.
Check out the Video Here
In a nutshell.
- Author your markdown with
Chapter Start and End, then use fence blocks ``` to indic - In Azure Data Studio PowerShell console, run
Convert-MarkdownToNoteBook .\demo.md -watch- When you save the file,
Convert-MarkdownToNoteBookdetects and auto converts it to aPowerShell Notebook
- When you save the file,
- The converted Interactive PowerShell Notebook. Note:
Convert-MarkdownToNoteBookalso runs the code from the markdown file and includes the results. - Thanks to Aaron Nelson and friends. Easily turn your SQL scripts into an interactive Jupyter Notebook with
ConvertTo-SqlNoteBook. Plus, you can go the other way and turn an interactive Jupyter Notebook that has SQL in it, to a pure SQL script withExport-NotebookToSqlScript.
Convert a Markdown File to a PowerShell Notebook
Convert-MarkdownToNoteBook converts your markdown, recognizes fenced code blocks and converts it, and "runs" the PowerShell, including that snippets results in an executable document, a PowerShell notebook.
- Share it with colleagues to better illustrate concepts
- Develop workflows other can use, for diagnostics, testing, and more
Convert-MarkdownToNoteBook .\multiplePSLines.mdExclude Results
Sometimes you don't want the results to be included in the converted PowerShell Notebook.
You can suppress evaluating the PowerShell code being run and the results being included by have the following comment as the first line in the fence block.
# Exclude Results
```ps
# Exclude Results
1+1
```
This will include the 1+1 in the interactive notebook, but will not evaluate the PowerShell statement and include it.
Available Functions
| Function | Synopsis |
|---|---|
| Add-NotebookCode | Add-NotebookCode adds PowerShell code to a code block |
| Add-NotebookMarkdown | Add-NotebookMarkdown adds Markdown to a markdown block |
| Add-NotebookMarkdown | Add-NotebookMarkdown is intended to be used in a New-PSNotebook scriptblock |
| ConvertFrom-NotebookToMarkdown | Take and exiting PowerShell Notebook and convert it to markdown |
| Convert-MarkdownToNoteBook | Convert a markdown file to an interactive PowerShell Notebook |
| ConvertTo-SqlNoteBook | Converts a .SQL file to a Notebook file |
| Export-NotebookToPowerShellScript | Exports all code blocks from a PowerShell Notebook to a PowerShell script |
| Export-NotebookToSqlScript | Exports all text & code blocks from a SQL Notebook to a .SQL file |
| Get-Notebook | Get-Notebook reads the metadata of a single (or folder of) Jupyter Notebooks |
| Get-NotebookContent | Get-NotebookContents reads the contents of a Jupyter Notebooks |
| Invoke-PowerShellNotebook | Invoke-PowerShellNotebook executes all the PowerShell code blocks in a PowerShell Notebook. |
| New-PSNotebook | Creates a new PowerShell Notebook that can be returned as text or saves as a ipynb file. |
| New-PSNotebookRunspace | New-PSNotebookRunspace instantiates the PSNotebookRunspace |
| New-SqlNotebook | Creates a new SQL Notebook that is saved as an .ipynb file |
A PowerShell Notebook with Cells
Below is a PowerShell Notebook with three cells, each containing a PowerShell "script".
Notice the second cell has the results of running get-process | select company, name, handles -first 10
Automate the PowerShell Notebook
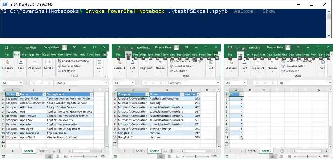
Bonus Points: Using the -AsExcel switch
Invoke-PowerShellNotebook sports an AsExcel switch. This lets you execute each cell in the PowerShell notebook and the function exports the results to a separate sheet in an Excel file.
You need to have the PowerShell ImportExcel module installed. The module is on the PowerShell Gallery, use Install-Module ImportExcel to install it on you machine.
A Little Language to Create PowerShell Notebooks
PowerShell Little Language
Create and Save a PowerShell Notebook
You can also create PowerShell Notebooks outside if Azure Data Studio with this module. Here is an example.
It creates two code blocks and a markdown block, and saves it to a file C:\Temp\test.ipnyb.
New-PSNotebook -NoteBookName c:\temp\test.ipynb { Add-NotebookCode '$a=8' Add-NotebookCode '$a+12' Add-NotebookCode '$a+3' Add-NotebookMarkdown @' ## Math - show addition - show other '@ }
Open the PowerShell Notebook in Azure Data Studio
You can open c:\temp\test.ipynb in Azure Data Studio and click Run Cells
Convert a demo.txt file to a PowerShell Notebook
If you've used start-demo.ps1 to setup PowerShell demos, this function will convert that format into a PowerShell Notebook.
ConvertTo-PowerShellNoteBook .\demo.txt .\demo.ipynbConverts this to a PowerShell Notebook.
# Get first 10 process
ps | select -first 10
# Get first 10 services
gsv | select -first 10
# Create a function
function SayHello($p) {"Hello $p"}
# Use the function
SayHello World
Here it is in Azure Data Studio
SQL Notebooks
This module includes three functions for converting or creating SQL Notebooks which are compliant with the format used in Azure Data Studio.
For file conversion scenarios the ConvertTo-SqlNoteBook & Export-NotebookToSqlScript commands are available.
ConvertTo-SqlNoteBookWill convert a .SQL file to a Notebook file (.ipynb)Export-NotebookToSqlScriptWill export all text & code blocks from a SQL Notebook to a .SQL file- The
New-SqlNotebookCan creates a new SQL Notebook, and content can be added to that new SQL Notebook using theAdd-NotebookMarkdown&Add-NotebookCodecommands
Examples
The example below downloads the latest version of the BPCheck Jupyter Notebook from the TigerToolbox repository, converts it into a .SQL file (named BPCheck.SQL), and gets the content.
Export-NotebookToSqlScript "https://raw.githubusercontent.com/microsoft/tigertoolbox/master/BPCheck/BPCheck.ipynb" Get-Content .\BPCheck.sql
The example below converts the AdventureWorksMultiStatementSBatch.sql file into a SQL Notebook.
ConvertTo-SQLNoteBook -InputFileName 'C:\temp\AdventureWorksMultiStatementSBatch.sql' -OutputNotebookName 'C:\temp\AdventureWorksMultiStatementSBatch.ipynb'







