@contact : [p-yohann][@][hotmail.fr]
Cheat Engine Library is the first open source library based on Cheat Engine a powerfull memory editing software. You may found the original software here http://cheatengine.org/
The first goal of this project is to give you the ability to make your own software with advanced features like auto assemble, dll injections, memory scanner etc. As you know, Cheat Engine doesn't provide any library and it could be very frustrating for a developer. This library is supported for both platform (x86/x64) and it is usable with popular programming languages (c#, c++, delphi).
Features :
- manage a virtual cheat engine table
- add an address manually
- add an autoassemble script
- activate, desactivate, freeze and unfreeze any address or script
- inject auto assemble script
- supported symbols :
- ALLOC
- DEALLOC
- LABEL
- DEFINE
- REGISTERSYMBOL
- UNREGISTERSYMBOL
- INCLUDE
- READMEM
- LOADLIBRARY
- CREATETHREAD
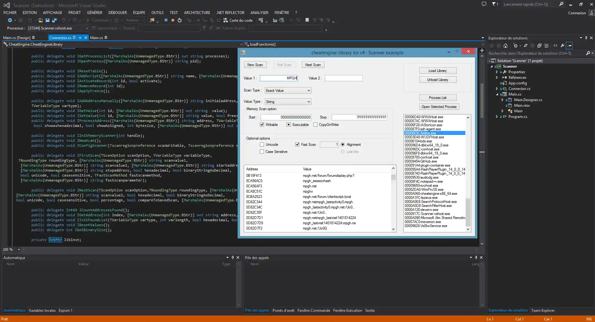
- Scan the memory to find specific addresses
- Scan type :
- Exact value
- Smaller than
- Bigger than
- Value between
- Unknown initial value
- Increase value
- Increase value by
- Decrease value
- Decrease value by
- Changed value
- Unchanged value
- Value type :
- Binary
- Byte
- 2 Bytes
- 4 Bytes
- 8 Bytes
- Float
- Double
- String
- Memory scan options :
- Start address, Stop address
- Writable, Executable, CopyOnWrite
- Fast scan, Align and Not Align
- Unicode, Case Sensitive
What's new ?
Please refer to the CHANGELOG file to get informations about the last release
Where should I begin ?
- If you need an turnkey solution you should download :
- one example (delphi, c#, or c++)
- a wrapper for communicating with the library
- the library available in the release page : https://github.com/fenix01/cheatengine-library/releases
- If you need your own solution :
- Download Lazarus 64 bits or Lazarus 32 bits
- Copy the library and the dll directory
Do you provide a documentation ?
Yes, I made a description of the cheat engine library apis. Follow this link https://github.com/fenix01/cheatengine-library/wiki/Guideline
