Roadmap to becoming a web developer in 2018
Below you find a set of charts demonstrating the paths that you can take and the technologies that you would want to adopt in order to become a frontend, backend or a devops. I made these charts for an old professor of mine who wanted something to share with his college students to give them a perspective.
If you think that these can be improved in anyway, please do suggest.
Check out my blog and say "hi" on Twitter.
🚀 Introduction
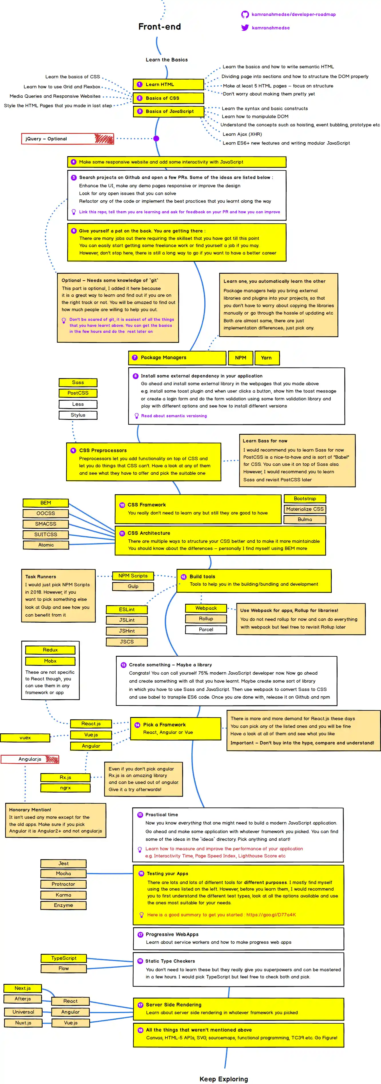
🎨 Frontend Roadmap
👽 Back-end Roadmap
👷 DevOps Roadmap
🚦 Wrap Up
If you think any of the roadmaps can be improved, please do open a PR with any updates and submit any issues. Also, I will continue to improve this, so you might want to watch/star this repository to revisit.
☑ TODO
- Add Frontend Roadmap
- Add Backend Roadmap
- Add DevOps Roadmap
- Add relevant resources for each
👬 Contribution
The roadmaps are built using Balsamiq. Project file can be found at /project directory. To modify any of the roadmaps, open Balsamiq, click Project > Import > Mockup JSON, it will open the roadmap for you, update it, upload and update the images in readme and create a PR.
- Open pull request with improvements
- Discuss ideas in issues
- Spread the word
- Reach out with any feedback





