Project Overview
This project demonstrates the implementation of a Library Management System using SQL. The primary objective is to design and manage a relational database for a library, handling various operations such as book inventory management, member tracking, and issue/return records. This project showcases skills in database design, SQL querying, and efficient data management.
Key Features
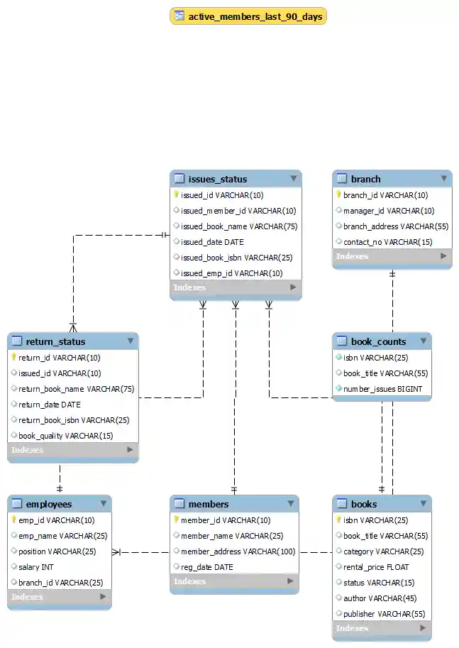
- Comprehensive Database Design: Includes a structured ERD (Entity-Relationship Diagram) that represents relationships between library entities such as books, members, employees, and branches.
- CRUD Operations: Supports Create, Read, Update, and Delete operations on tables, allowing effective management of library data.
- Advanced SQL Queries: Implements complex queries to generate reports, track active members, and monitor book inventory and return quality.
