面试---AMS在Android起到什么作用,简单的分析下Android的源码
本专栏专注分享大型Bat面试知识,后续会持续更新,喜欢的话麻烦点击一个star
面试官: AMS在Android起到什么作用,简单的分析下Android的源码
心理分析:这道题在发生在大多数场景下。面对这道题 很多求职很茫然,不知道该如何说起。AMS本身比较复杂难以理解。工作多年也很难弄清AMS的作用,其实我们大可从以下几点入手组件启动、进程切换、Crash异常入手
**求职者:**AMS难以表述 我们就从最熟知 的Activity启动入手,逐步深入和分析,用定力告诉面试官,我层深入研究过。接下来我们从五条线分析AMS作用及机制
概述
相信大多数动脑同学对文章中提到的ActivityManagerService(以后简称AMS)都有所耳闻。
AMS是Android中最核心的服务,主要负责系统中四大组件的启动、切换、调度及应用进程的管理和调度等工作,其职责与操作系统中的进程管理和调度模块相类似,因此它在Android中非常重要。 AMS是碰到的第一块难啃的骨头[①],涉及的知识点较多。为了帮助读者更好地理解AMS,接下来将带小伙伴么按五条不同的线来分析它。
- 第一条线:同其他服务一样,将分析SystemServer中AMS的调用轨迹。
- 第二条线:以am命令启动一个Activity为例,分析应用进程的创建、Activity的启动,以及它们和AMS之间的交互等知识。
- 第三条线和第四条线:分别以Broadcast和Service为例,分析AMS中Broadcast和Service的相关处理流程。
- 第五条线:以一个Crash的应用进程为出发点,分析AMS如何打理该应用进程的身后事。 除了这五条线外,还将统一分析在这五条线中频繁出现的与AMS中应用进程的调度、内存管理等相关的知识。 提示ContentProvider将放到下一章分析,不过本章将涉及和ContentProvider有关的知识点。 先来看AMS的家族图谱:
由图可知:
- AMS由ActivityManagerNative(以后简称AMN)类派生,并实现Watchdog.Monitor和BatteryStatsImpl.BatteryCallback接口。而AMN由Binder派生,实现了IActivityManager接口。
- 客户端使用ActivityManager类。由于AMS是系统核心服务,很多API不能开放供客户端使用,所以设计者没有让ActivityManager直接加入AMS家族。在ActivityManager类内部通过调用AMN的getDefault函数得到一个ActivityManagerProxy对象,通过它可与AMS通信。
AMS由SystemServer的ServerThread线程创建;
1. 初识ActivityManagerService总结
本节所分析的4个关键函数均较复杂,与之相关的知识点总结如下:
- AMS的main函数:创建AMS实例,其中最重要的工作是创建Android运行环境,得到一个ActivityThread和一个Context对象。
- AMS的setSystemProcess函数:该函数注册AMS和meminfo等服务到ServiceManager中。另外,它为SystemServer创建了一个ProcessRecord对象。由于AMS是Java世界的进程管理及调度中心,要做到对Java进程一视同仁,尽管SystemServer贵为系统进程,此时也不得不将其并入AMS的管理范围内。
- AMS的installSystemProviders:为SystemServer加载SettingsProvider。
- AMS的systemReady:做系统启动完毕前最后一些扫尾工作。该函数调用完毕后,HomeActivity将呈现在用户面前。 对AMS 调用轨迹分析是我们破解AMS的第一条线,希望读者反复阅读,以真正理解其中涉及的知识点,尤其是和Android运行环境及Context相关的知识。
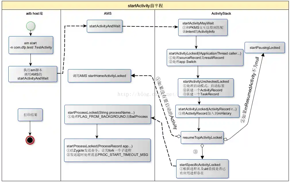
2. startActivity
总结 本文详细startActivity的整个启动流程,
- 流程[2.1 ~2.4]:运行在调用者所在进程,比如从桌面启动Activity,则调用者所在进程为launcher进程,launcher进程利用ActivityManagerProxy作为Binder Client,进入system_server进程(AMS相应的Server端)。
- 流程[2.5 ~2.18]:运行在system_server系统进程,整个过程最为复杂、核心的过程,下面其中部分步骤:
- 流程[2.7]:会调用到resolveActivity(),借助PackageManager来查询系统中所有符合要求的Activity,当存在多个满足条件的Activity则会弹框让用户来选择;
- 流程[2.8]:创建ActivityRecord对象,并检查是否运行App切换,然后再处理mPendingActivityLaunches中的activity;
- 流程[2.9]:为Activity找到或创建新的Task对象,设置flags信息;
- 流程[2.13]:当没有处于非finishing状态的Activity,则直接回到桌面; 否则,当mResumedActivity不为空则执行startPausingLocked()暂停该activity;然后再进入startSpecificActivityLocked()环节;
- 流程[2.14]:当目标进程已存在则直接进入流程[2.17],当进程不存在则创建进程,经过层层调用还是会进入流程[2.17];
- 流程[2.17]:system_server进程利用的ATP(Binder Client),经过Binder,程序接下来进入目标进程。
- 流程[2.19 ~2.18]:运行在目标进程,通过Handler消息机制,该进程中的Binder线程向主线程发送H.LAUNCH_ACTIVITY,最终会通过反射创建目标Activity,然后进入onCreate()生命周期。 从另一个角度下图来概括:
启动流程:
- 点击桌面App图标,Launcher进程采用Binder IPC向system_server进程发起startActivity请求;
- system_server进程接收到请求后,向zygote进程发送创建进程的请求;
- Zygote进程fork出新的子进程,即App进程;
- App进程,通过Binder IPC向sytem_server进程发起attachApplication请求;
- system_server进程在收到请求后,进行一系列准备工作后,再通过binder IPC向App进程发送scheduleLaunchActivity请求;
- App进程的binder线程(ApplicationThread)在收到请求后,通过handler向主线程发送LAUNCH_ACTIVITY消息;
- 主线程在收到Message后,通过发射机制创建目标Activity,并回调Activity.onCreate()等方法。 到此,App便正式启动,开始进入Activity生命周期,执行完onCreate/onStart/onResume方法,UI渲染结束后便可以看到App的主界面。
startActivity后半程总结
starActivity总结
Activity的启动就介绍到这里。这一路分析下来,相信读者也和笔者一样觉得此行绝不轻松。先回顾一下此次旅程:
- 行程的起点是am。am是Android中很重要的程序,读者务必要掌握它的用法。我们利用am start命令,发起本次目标Activity的启动请求。
- 接下来进入ActivityManagerService和ActivityStack这两个核心类。对于启动Activity来说,这段行程又可分细分为两个阶段:第一阶段的主要工作就是根据启动模式和启动标志找到或创建ActivityRecord及对应的TaskRecord;第二阶段工作就是处理Activity启动或切换相关的工作。
- 首先讨论了AMS直接创建目标进程并运行Activity的流程,其中涉及目标进程的创建,在目标进程中Android运行环境的初始化,目标Activity的创建以及触发onCreate、onStart及onResume等其生命周期中重要函数调用等相关知识点。
- 接着又讨论了AMS先pause当前Activity,然后再创建目标进程并运行Activity的流程。其中牵扯到两个应用进程和AMS的交互,其难度之大可见一斑。 读者在阅读本节时,务必要区分此旅程中两个阶段工作的重点:其一是找到合适的ActivityRecord和TaskRecord;其二是调度相关进程进行Activity切换。在SDK文档中,介绍最为详细的是第一阶段中系统的处理策略,例如启动模式、启动标志的作用等。第二阶段工作其实是与Android组件调度相关的工作。SDK文档只是针对单个Activity进行生命周期方面的介绍。 坦诚地说,这次旅程略过不少逻辑情况。原因有二,一方面受限于精力和篇幅,另方面是作为调度核心类,和AMS相关的代码及处理逻辑非常复杂,而且其间还夹杂了与WMS的交互逻辑,使复杂度更甚。再者,笔者个人感觉这部分代码绝谈不上高效、严谨和美观,甚至有些丑陋(在分析它们的过程中,远没有研究Audio、Surface时那种畅快淋漓的感觉)。 此处列出几个供读者深入研究的点:
- 各种启动模式、启动标志的处理流程。
- Configuration发生变化时Activity的处理,以及在Activity中对状态保存及恢复的处理流程。
- Activity生命周期各个阶段的转换及相关处理。Android 2.3以后新增的与Fragment的生命周期相关的转换及处理。
3. 广播处理总结
4. startService流程图
总结 5.1 流程说明 在整个startService过程,从进程角度看服务启动过程
- Process A进程:是指调用startService命令所在的进程,也就是启动服务的发起端进程,比如点击桌面App图标,此处Process A便是Launcher所在进程。
- system_server进程:系统进程,是java framework框架的核心载体,里面运行了大量的系统服务,比如这里提供ApplicationThreadProxy(简称ATP),ActivityManagerService(简称AMS),这个两个服务都运行在system_server进程的不同线程中,由于ATP和AMS都是基于IBinder接口,都是binder线程,binder线程的创建与销毁都是由binder驱动来决定的,每个进程binder线程个数的上限为16。
- Zygote进程:是由init进程孵化而来的,用于创建Java层进程的母体,所有的Java层进程都是由Zygote进程孵化而来;
- Remote Service进程:远程服务所在进程,是由Zygote进程孵化而来的用于运行Remote服务的进程。主线程主要负责Activity/Service等组件的生命周期以及UI相关操作都运行在这个线程; 另外,每个App进程中至少会有两个binder线程 ApplicationThread(简称AT)和ActivityManagerProxy(简称AMP),当然还有其他线程,这里不是重点就不提了。
图中涉及3种IPC通信方式:Binder、Socket以及Handler,在图中分别用3种不同的颜色来代表这3种通信方式。一般来说,同一进程内的线程间通信采用的是 Handler消息队列机制,不同进程间的通信采用的是binder机制,另外与Zygote进程通信采用的Socket。
启动流程:
- Process A进程采用Binder IPC向system_server进程发起startService请求;
- system_server进程接收到请求后,向zygote进程发送创建进程的请求;
- zygote进程fork出新的子进程Remote Service进程;
- Remote Service进程,通过Binder IPC向sytem_server进程发起attachApplication请求;
- system_server进程在收到请求后,进行一系列准备工作后,再通过binder IPC向remote Service进程发送scheduleCreateService请求;
- Remote Service进程的binder线程在收到请求后,通过handler向主线程发送CREATE_SERVICE消息;
- 主线程在收到Message后,通过发射机制创建目标Service,并回调Service.onCreate()方法。 到此,服务便正式启动完成。当创建的是本地服务或者服务所属进程已创建时,则无需经过上述步骤2、3,直接创建服务即可。
5. AMS中的进程管理
前面曾反复提到,Android平台中很少能接触到进程的概念,取而代之的是有明确定义的四大组件。但是作为运行在Linux用户空间内的一个系统或框架,Android不仅不能脱离进程,反而要大力利用Linux OS提供的进程管理机制和手段,更好地为自己服务。作为Android平台中组件运行管理的核心服务,ActivityManagerService当仁不让地接手了这方面的工作。目前,AMS对进程的管理仅涉及两个方面:
- 调节进程的调度优先级和调度策略。
- 调节进程的OOM值。
6. App的Crash处理总结
一.概述
ActivityManagerService是Framework层的核心服务之一,ActivityManagerService是Binder的子类,它的功能主要以下三点:
- 四大组件的统一调度
- 进程管理
- 内存管理
三.ActivityManagerService的启动过程
ActivityManagerService的启动是在systemserver进程的startBootstrapServices方法中启动的. SystemServiceManager.startService(ActivityManagerService.Lifecycle.class) 功能主要: 创建ActivityManagerService.Lifecycle对象; 调用Lifecycle.onStart()方法。
四.主要功能之一的四大组件的统一调度
ActivityManagerService最主要的功能就是统一的管理者activity,service,broadcast,provider的创建,运行,关闭.我们在应用程序中启动acitivity,关闭acitiviy等操作最终都是要通过ams来统一管理的.这个过程非常的复杂,不是一下子可以讲的清楚的,我这里推荐老罗的博客来讲解四大组件的启动过程:
Android应用程序内部启动Activity过程(startActivity)的源代码分析 Android系统在新进程中启动自定义服务过程(startService)的原理分析 Android应用程序注册广播接收器(registerReceiver)的过程分析 Android应用程序发送广播(sendBroadcast)的过程分析 Android应用程序组件Content Provider简要介绍和学习计划
五.主要功能之一的内存管理
我们知道当一个进程中的acitiviy全部都关闭以后,这个空进程并不会立即就被杀死.而是要等到系统内存不够时才会杀死.但是实际上ActivityManagerService并不能够管理内存,android的内存管理是Linux内核中的内存管理模块和OOM进程一起管理的.Android进程在运行的时候,会通过Ams把每一个应用程序的oom_adj值告诉OOM进程,这个值的范围在-16-15,值越低说明越重要,越不会被杀死.当发生内存低的时候,Linux内核内存管理模块会通知OOm进程根据AMs提供的优先级强制退出值较高的进程.因此Ams在内存管理中只是扮演着一个提供进程oom_adj值的功能.真正的内存管理还是要调用OOM进程来完成.下面通过调用Activity的finish()方法来看看内存释放的情况.
当我们手动调用finish()方法或者按back键时都是会关闭activity的,,在调用finish的时候只是会先调用ams的finishActivityLocked方法将当前要关闭的acitiviy的finish状态设置为true,然后就会先去启动新的acitiviy,当新的acitiviy启动完成以后就会通过消息机制通知Ams,Ams在调用activityIdleInternalLocked方法来关闭之前的acitiviy.







