概述
该项目结合 MVP 与 Clean 架构思想,探索在 Android 项目上的最佳实践。
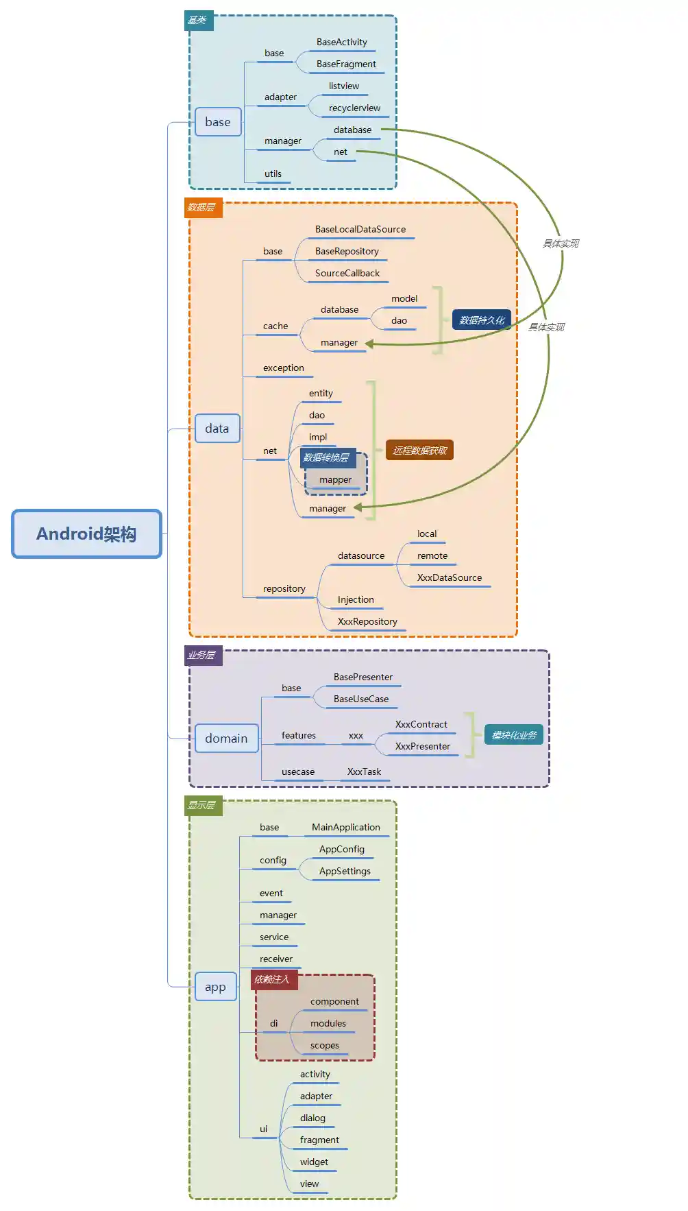
遵循 Clean Architecture 的原则。
- 数据层(Data Layer):加入数据转换层(Mapper)将服务端数据模型(Entity)与本地数据模型(Model)解耦。
- 业务层(Domain Layer):按模块划分业务,具体业务交给 Usecase 处理。
- 显示层(View Layer): Presenter 不再与 Activity/Fragment 一一对应,Presenter 按照业务模块划分功能,大大提高 Presenter 的复用性。Activity/Fragment 中可以实现多个 View,持有多个 Presenter 来完成业务逻辑。
示例
| 分支 | 描述 |
|---|---|
| master | 演示了 Model-View-Presenter(MVP)+ Clean 架构,提供一些基类,状态栏沉浸适配等 |
| develop | 使用 butterknife |
| develop-dagger | 加入 dagger 的支持 |
| develop-dagger-rxjava | 加入 rxjava 的支持 |
数据层(Data Layer)
数据层(Data Layer)主要是数据获取与数据缓存策略的处理。
比如:第一次获取到数据,缓存到持久层(持久层可以放入数据库,SharedPreferences,文件或者其他形式)和内存中;第二次获取数据时应优先从内存中读取,其次是持久层,若本地缓存失效则直接从远程服务端获取,然后缓存到本地。
具体实现参见 UserRepository
业务层(Domain Layer)
业务层(Domain Layer)主要是根据业务需求来操作数据的逻辑。业务层将每条需求交个 Usecase 来处理,Usecase 通过 Repository 来获取数据。业务层与数据层解耦,方便扩展与测试。
具体实现参见 LoginRemoteTask
显示层(View Layer)
显示层(View Layer)主要是数据的展示与更新操作。显示层通过 Presenter 与业务层交互,Activity / Fragment 与 Presenter 解耦,将业务实现由 Presenter 组合而成。Presenter 与 View 对应,Activity / Fragment 由多个 View 管理。
具体实现参见 LoginActivity
项目结构
参考资料
扫一扫关注我的公众账号
关于我
如果对你有帮助,请 star 一下,然后 follow 我,给我增加一下分享动力,谢谢!
如果你有什么疑问或者问题,可以提交 issue 和 request,发邮件给我 jeanboy@foxmail.com 。
或者加入下面的 QQ 群来一起学习交流。
License
Copyright 2016 jeanboy
Licensed under the Apache License, Version 2.0 (the "License");
you may not use this file except in compliance with the License.
You may obtain a copy of the License at
http://www.apache.org/licenses/LICENSE-2.0
Unless required by applicable law or agreed to in writing, software
distributed under the License is distributed on an "AS IS" BASIS,
WITHOUT WARRANTIES OR CONDITIONS OF ANY KIND, either express or implied.
See the License for the specific language governing permissions and
limitations under the License.






