capa detects capabilities in executable files. You run it against a PE, ELF, .NET module, shellcode file, or a sandbox report and it tells you what it thinks the program can do. For example, it might suggest that the file is a backdoor, is capable of installing services, or relies on HTTP to communicate.
To interactively inspect capa results in your browser use the capa Explorer Web.
If you want to inspect or write capa rules, head on over to the capa-rules repository. Otherwise, keep reading.
Below you find a list of our capa blog posts with more details.
example capa output
$ capa.exe suspicious.exe
+--------------------+------------------------------------------------------------------------+
| ATT&CK Tactic | ATT&CK Technique |
|--------------------+------------------------------------------------------------------------|
| DEFENSE EVASION | Obfuscated Files or Information [T1027] |
| DISCOVERY | Query Registry [T1012] |
| | System Information Discovery [T1082] |
| EXECUTION | Command and Scripting Interpreter::Windows Command Shell [T1059.003] |
| | Shared Modules [T1129] |
| EXFILTRATION | Exfiltration Over C2 Channel [T1041] |
| PERSISTENCE | Create or Modify System Process::Windows Service [T1543.003] |
+--------------------+------------------------------------------------------------------------+
+-------------------------------------------+-------------------------------------------------+
| CAPABILITY | NAMESPACE |
|-------------------------------------------+-------------------------------------------------|
| read and send data from client to server | c2/file-transfer |
| execute shell command and capture output | c2/shell |
| receive data (2 matches) | communication |
| send data (6 matches) | communication |
| connect to HTTP server (3 matches) | communication/http/client |
| send HTTP request (3 matches) | communication/http/client |
| create pipe | communication/named-pipe/create |
| get socket status (2 matches) | communication/socket |
| receive data on socket (2 matches) | communication/socket/receive |
| send data on socket (3 matches) | communication/socket/send |
| connect TCP socket | communication/socket/tcp |
| encode data using Base64 | data-manipulation/encoding/base64 |
| encode data using XOR (6 matches) | data-manipulation/encoding/xor |
| run as a service | executable/pe |
| get common file path (3 matches) | host-interaction/file-system |
| read file | host-interaction/file-system/read |
| write file (2 matches) | host-interaction/file-system/write |
| print debug messages (2 matches) | host-interaction/log/debug/write-event |
| resolve DNS | host-interaction/network/dns/resolve |
| get hostname | host-interaction/os/hostname |
| create process | host-interaction/process/create |
| create registry key | host-interaction/registry/create |
| create service | host-interaction/service/create |
| create thread | host-interaction/thread/create |
| persist via Windows service | persistence/service |
+-------------------------------------------+-------------------------------------------------+
download and usage
Download stable releases of the standalone capa binaries here. You can run the standalone binaries without installation. capa is a command line tool that should be run from the terminal.
To use capa as a library or integrate with another tool, see doc/installation.md for further setup instructions.
Documentation: Usage and tips · Installation · Limitations · FAQ
capa Explorer Web
The capa Explorer Web enables you to interactively explore capa results in your web browser. Besides the online version you can download a standalone HTML file for local offline usage.
More details on the web UI is available in the capa Explorer Web README.
example
In the above sample output, we run capa against an unknown binary (suspicious.exe),
and the tool reports that the program can send HTTP requests, decode data via XOR and Base64,
install services, and spawn new processes.
Taken together, this makes us think that suspicious.exe could be a persistent backdoor.
Therefore, our next analysis step might be to run suspicious.exe in a sandbox and try to recover the command and control server.
detailed results
By passing the -vv flag (for very verbose), capa reports exactly where it found evidence of these capabilities.
This is useful for at least two reasons:
- it helps explain why we should trust the results, and enables us to verify the conclusions, and
- it shows where within the binary an experienced analyst might study with IDA Pro
$ capa.exe suspicious.exe -vv
...
execute shell command and capture output
namespace c2/shell
author matthew.williams@mandiant.com
scope function
att&ck Execution::Command and Scripting Interpreter::Windows Command Shell [T1059.003]
references https://docs.microsoft.com/en-us/windows/win32/api/processthreadsapi/ns-processthreadsapi-startupinfoa
function @ 0x4011C0
and:
match: create a process with modified I/O handles and window @ 0x4011C0
and:
number: 257 = STARTF_USESTDHANDLES | STARTF_USESHOWWINDOW @ 0x4012B8
or:
number: 68 = StartupInfo.cb (size) @ 0x401282
or: = API functions that accept a pointer to a STARTUPINFO structure
api: kernel32.CreateProcess @ 0x401343
match: create pipe @ 0x4011C0
or:
api: kernel32.CreatePipe @ 0x40126F, 0x401280
optional:
match: create thread @ 0x40136A, 0x4013BA
or:
and:
os: windows
or:
api: kernel32.CreateThread @ 0x4013D7
or:
and:
os: windows
or:
api: kernel32.CreateThread @ 0x401395
or:
string: "cmd.exe" @ 0x4012FD
...
capa also supports dynamic capabilities detection for multiple sandboxes including:
- CAPE (supported report formats:
.json,.json_,.json.gz) - DRAKVUF (supported report formats:
.log,.log.gz) - VMRay (supported report formats: analysis archive
.zip)
To use this feature, submit your file to a supported sandbox and then download and run capa against the generated report file. This feature enables capa to match capabilities against dynamic and static features that the sandbox captured during execution.
Here's an example of running capa against a packed file, and then running capa against the CAPE report generated for the same packed file:
$ capa 05be49819139a3fdcdbddbdefd298398779521f3d68daa25275cc77508e42310.exe WARNING:capa.capabilities.common:-------------------------------------------------------------------------------- WARNING:capa.capabilities.common: This sample appears to be packed. WARNING:capa.capabilities.common: WARNING:capa.capabilities.common: Packed samples have often been obfuscated to hide their logic. WARNING:capa.capabilities.common: capa cannot handle obfuscation well using static analysis. This means the results may be misleading or incomplete. WARNING:capa.capabilities.common: If possible, you should try to unpack this input file before analyzing it with capa. WARNING:capa.capabilities.common: Alternatively, run the sample in a supported sandbox and invoke capa against the report to obtain dynamic analysis results. WARNING:capa.capabilities.common: WARNING:capa.capabilities.common: Identified via rule: (internal) packer file limitation WARNING:capa.capabilities.common: WARNING:capa.capabilities.common: Use -v or -vv if you really want to see the capabilities identified by capa. WARNING:capa.capabilities.common:-------------------------------------------------------------------------------- $ capa 05be49819139a3fdcdbddbdefd298398779521f3d68daa25275cc77508e42310.json ┍━━━━━━━━━━━━━━━━━━━━━━━━┯━━━━━━━━━━━━━━━━━━━━━━━━━━━━━━━━━━━━━━━━━━━━━━━━━━━━━━━━━━━━━━━━━━━━━━━━━━━━━━━━━━━━┑ │ ATT&CK Tactic │ ATT&CK Technique │ ┝━━━━━━━━━━━━━━━━━━━━━━━━┿━━━━━━━━━━━━━━━━━━━━━━━━━━━━━━━━━━━━━━━━━━━━━━━━━━━━━━━━━━━━━━━━━━━━━━━━━━━━━━━━━━━━┥ │ CREDENTIAL ACCESS │ Credentials from Password Stores T1555 │ ├────────────────────────┼────────────────────────────────────────────────────────────────────────────────────┤ │ DEFENSE EVASION │ File and Directory Permissions Modification T1222 │ │ │ Modify Registry T1112 │ │ │ Obfuscated Files or Information T1027 │ │ │ Virtualization/Sandbox Evasion::User Activity Based Checks T1497.002 │ ├────────────────────────┼────────────────────────────────────────────────────────────────────────────────────┤ │ DISCOVERY │ Account Discovery T1087 │ │ │ Application Window Discovery T1010 │ │ │ File and Directory Discovery T1083 │ │ │ Query Registry T1012 │ │ │ System Information Discovery T1082 │ │ │ System Location Discovery::System Language Discovery T1614.001 │ │ │ System Owner/User Discovery T1033 │ ├────────────────────────┼────────────────────────────────────────────────────────────────────────────────────┤ │ EXECUTION │ System Services::Service Execution T1569.002 │ ├────────────────────────┼────────────────────────────────────────────────────────────────────────────────────┤ │ PERSISTENCE │ Boot or Logon Autostart Execution::Registry Run Keys / Startup Folder T1547.001 │ │ │ Boot or Logon Autostart Execution::Winlogon Helper DLL T1547.004 │ │ │ Create or Modify System Process::Windows Service T1543.003 │ ┕━━━━━━━━━━━━━━━━━━━━━━━━┷━━━━━━━━━━━━━━━━━━━━━━━━━━━━━━━━━━━━━━━━━━━━━━━━━━━━━━━━━━━━━━━━━━━━━━━━━━━━━━━━━━━━┙ ┍━━━━━━━━━━━━━━━━━━━━━━━━━━━━━━━━━━━━━━━━━━━━━━━━━━━━━━┯━━━━━━━━━━━━━━━━━━━━━━━━━━━━━━━━━━━━━━━━━━━━━━━━━━━━━━┑ │ Capability │ Namespace │ ┝━━━━━━━━━━━━━━━━━━━━━━━━━━━━━━━━━━━━━━━━━━━━━━━━━━━━━━┿━━━━━━━━━━━━━━━━━━━━━━━━━━━━━━━━━━━━━━━━━━━━━━━━━━━━━━┥ │ check for unmoving mouse cursor (3 matches) │ anti-analysis/anti-vm/vm-detection │ │ gather bitkinex information │ collection/file-managers │ │ gather classicftp information │ collection/file-managers │ │ gather filezilla information │ collection/file-managers │ │ gather total-commander information │ collection/file-managers │ │ gather ultrafxp information │ collection/file-managers │ │ resolve DNS (23 matches) │ communication/dns │ │ initialize Winsock library (7 matches) │ communication/socket │ │ act as TCP client (3 matches) │ communication/tcp/client │ │ create new key via CryptAcquireContext │ data-manipulation/encryption │ │ encrypt or decrypt via WinCrypt │ data-manipulation/encryption │ │ hash data via WinCrypt │ data-manipulation/hashing │ │ initialize hashing via WinCrypt │ data-manipulation/hashing │ │ hash data with MD5 │ data-manipulation/hashing/md5 │ │ generate random numbers via WinAPI │ data-manipulation/prng │ │ extract resource via kernel32 functions (2 matches) │ executable/resource │ │ interact with driver via control codes (2 matches) │ host-interaction/driver │ │ get Program Files directory (18 matches) │ host-interaction/file-system │ │ get common file path (575 matches) │ host-interaction/file-system │ │ create directory (2 matches) │ host-interaction/file-system/create │ │ delete file │ host-interaction/file-system/delete │ │ get file attributes (122 matches) │ host-interaction/file-system/meta │ │ set file attributes (8 matches) │ host-interaction/file-system/meta │ │ move file │ host-interaction/file-system/move │ │ find taskbar (3 matches) │ host-interaction/gui/taskbar/find │ │ get keyboard layout (12 matches) │ host-interaction/hardware/keyboard │ │ get disk size │ host-interaction/hardware/storage │ │ get hostname (4 matches) │ host-interaction/os/hostname │ │ allocate or change RWX memory (3 matches) │ host-interaction/process/inject │ │ query or enumerate registry key (3 matches) │ host-interaction/registry │ │ query or enumerate registry value (8 matches) │ host-interaction/registry │ │ delete registry key │ host-interaction/registry/delete │ │ start service │ host-interaction/service/start │ │ get session user name │ host-interaction/session │ │ persist via Run registry key │ persistence/registry/run │ │ persist via Winlogon Helper DLL registry key │ persistence/registry/winlogon-helper │ │ persist via Windows service (2 matches) │ persistence/service │ ┕━━━━━━━━━━━━━━━━━━━━━━━━━━━━━━━━━━━━━━━━━━━━━━━━━━━━━━┷━━━━━━━━━━━━━━━━━━━━━━━━━━━━━━━━━━━━━━━━━━━━━━━━━━━━━━┙
capa rules
capa uses a collection of rules to identify capabilities within a program. These rules are easy to write, even for those new to reverse engineering. By authoring rules, you can extend the capabilities that capa recognizes. In some regards, capa rules are a mixture of the OpenIOC, Yara, and YAML formats.
Here's an example rule used by capa:
rule: meta: name: create TCP socket namespace: communication/socket/tcp authors: - william.ballenthin@mandiant.com - joakim@intezer.com - anushka.virgaonkar@mandiant.com scopes: static: basic block dynamic: call mbc: - Communication::Socket Communication::Create TCP Socket [C0001.011] examples: - Practical Malware Analysis Lab 01-01.dll_:0x10001010 features: - or: - and: - number: 6 = IPPROTO_TCP - number: 1 = SOCK_STREAM - number: 2 = AF_INET - or: - api: ws2_32.socket - api: ws2_32.WSASocket - api: socket - property/read: System.Net.Sockets.TcpClient::Client
The github.com/mandiant/capa-rules repository contains hundreds of standard rules that are distributed with capa. Please learn to write rules and contribute new entries as you find interesting techniques in malware.
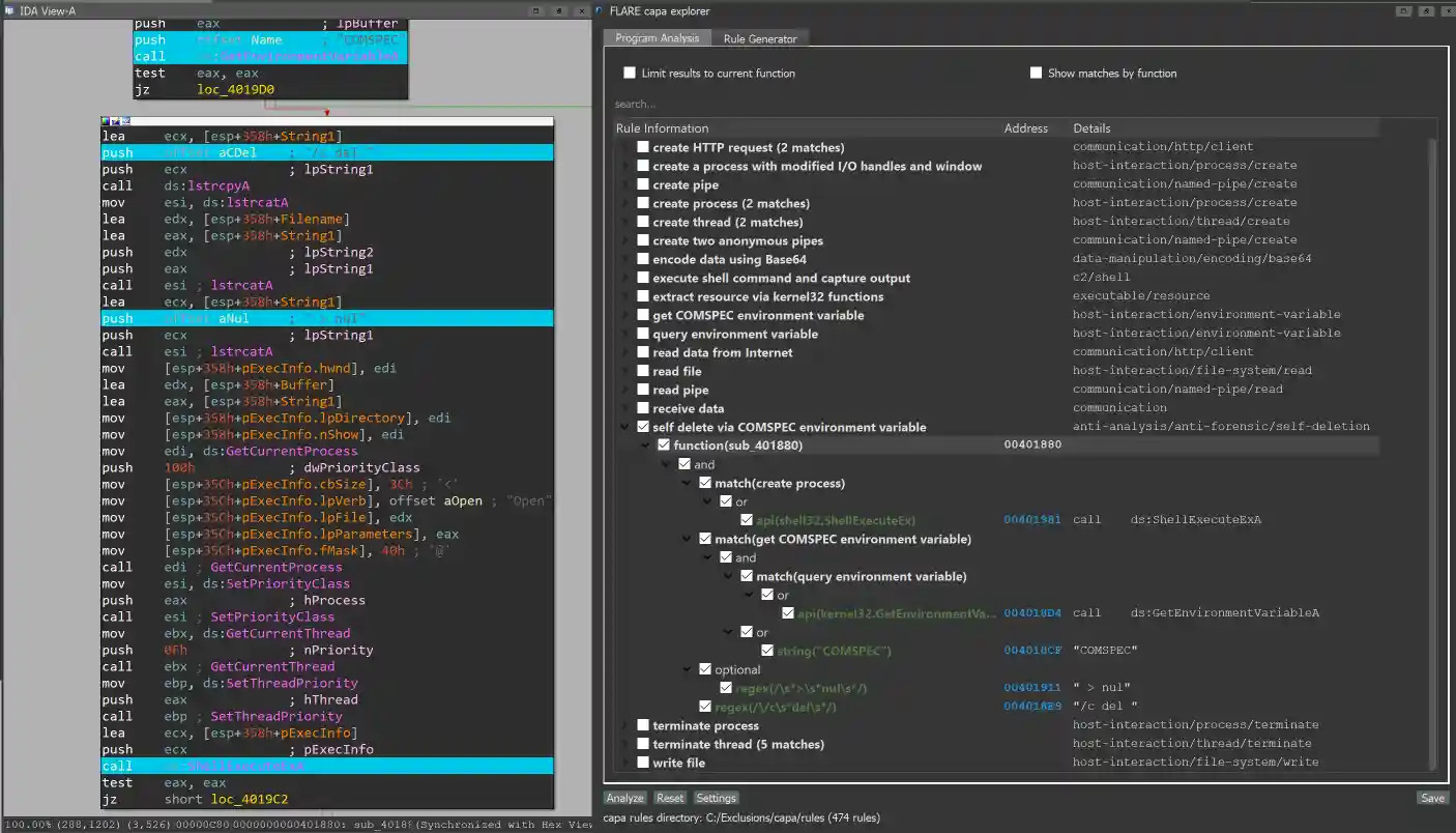
IDA Pro plugin: capa explorer
If you use IDA Pro, then you can use the capa explorer plugin. capa explorer helps you identify interesting areas of a program and build new capa rules using features extracted directly from your IDA Pro database. It also uses your local changes to the .idb to extract better features, such as when you rename a global variable that contains a dynamically resolved API address.
Ghidra integration
capa supports using Ghidra (via PyGhidra) as a feature extraction backend. This allows you to run capa against binaries using Ghidra's analysis engine.
You can run and view capa results in the Ghidra UI using capa explorer for Ghidra.
You can also run capa from the command line using the Ghidra backend.
blog posts
- Riding Dragons: capa Harnesses Ghidra
- Dynamic capa: Exploring Executable Run-Time Behavior with the CAPE Sandbox
- capa v4: casting a wider .NET (.NET support)
- ELFant in the Room – capa v3 (ELF support)
- capa 2.0: Better, Stronger, Faster
- capa: Automatically Identify Malware Capabilities
further information
capa rules
capa testfiles
The capa-testfiles repository contains the data we use to test capa's code and rules
mailing list
Subscribe to the FLARE mailing list for community announcements! Email "subscribe" to flare-external@google.com.

