How to install
You can install NuGet Package Explorer on Windows with the Microsoft Store, Chocolatey, or use it from the Web from any platform as well as a PWA. The Microsoft Store is the preferred version. It auto-updates and is the full application.
There also a Windows CI build available for direct install for Windows, and Web version is also available. The nightly build installs alongside the release version with no interference and will automatically update.
| Build Number | Link |
|---|---|
| Install | |
| Microsoft Store | |
| Chocolatey | |
| dotnet-validate CLI |
Microsoft Store (recommended)
If you have winget installed, you can use it to acquire NuGet Package Explorer through the Microsoft Store:
winget install "NuGet Package Explorer"
.NET CLI Tool
A subset of functionality for checking package health is now available as a cross-platform CLI tool. Install with:
dotnet tool install -g dotnet-validate --version 0.0.1-preview.42
Note: Use the latest version
There is one command and two subcommands:
The main command is package. This is so dotnet validate ... can be used for additional things later.
Usage:
Usage:
dotnet validate package local [options] <file>
Arguments:
<file> Package to validate.
Options:
-?, -h, --help Show help and usage information
Usage:
dotnet validate package remote [options] <packageId>
Arguments:
<packageId> Package Id
Options:
-v, --version <version> Package version. Defaults to latest.
-s, --feed-source <feed-source> V3 NuGet Feed Source. [default: https://api.nuget.org/v3/index.json]
-?, -h, --help Show help and usage information
Return codes:
Tool will return -1 if the package is not fully valid. Details will be printed to the console.
To Do
A lot! The tool should emit the results in a machine-parsable way (json).
Known Issue: Exact versions for remote packages isn't working. Only the latest is checked. Will be fixed shortly.
Chocolatey
Chocolatey is another great way to install and update your application.
- Run PowerShell (as Admin)
- Install Chocolatey:
iwr https://chocolatey.org/install.ps1 -UseBasicParsing | iex - Install NuGet Package Explorer:
choco install nugetpackageexplorer
Web
A subset of NuGet Package Explorer (Browsing, Inspecting, Uploading packages) is available on the Web. Implemented by using Uno Platform Web Assembly support, it is also available as PWA.
The current Windows/WPF implementation of NPE will remain in the Windows store indefinitely, or at least until the new version fully replaces its functionality.
What is NuGet Package Explorer?
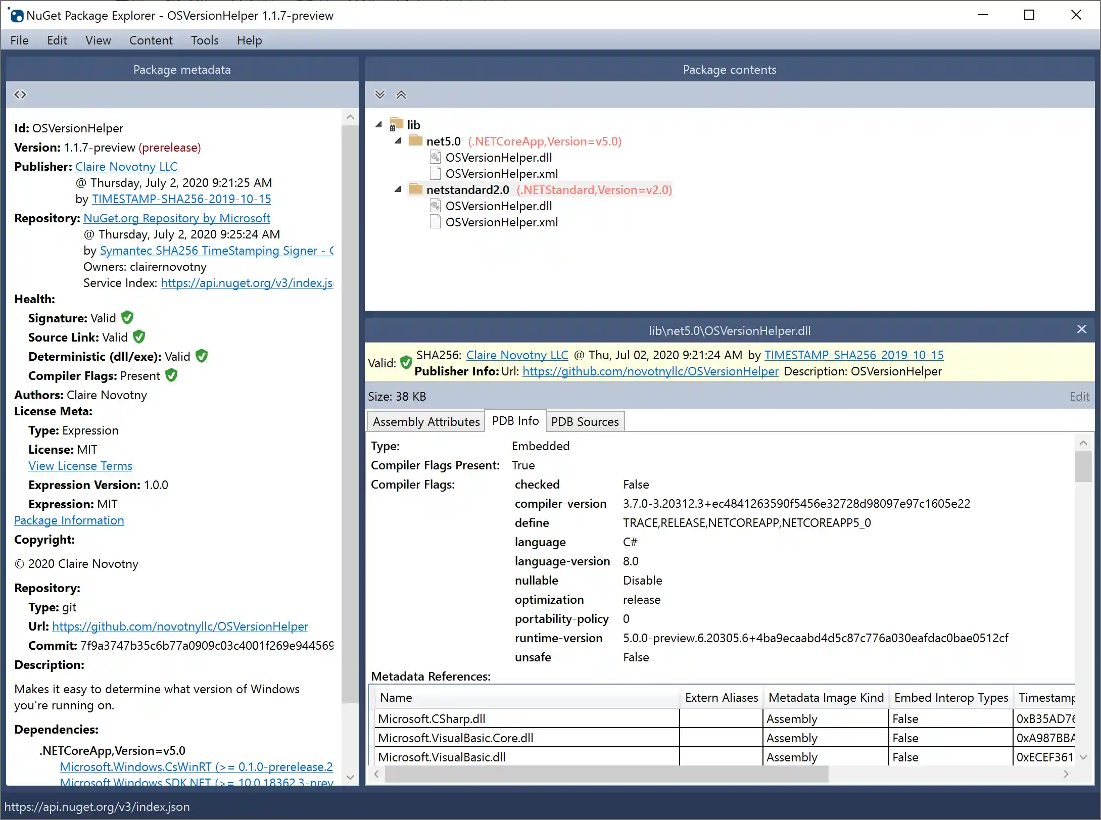
NuGet Package Explorer (NPE) is an application that makes it easy to create and explore NuGet packages. You can load a .nupkg or .snupkg file from disk or directly from a feed such as nuget.org.
To build packages from the command line, use NuGet command-line tools, as documented on the official NuGet site.
Contributing
We accept pull requests (PR). Please open an issue to discuss first if there isn't a related issue yet.
If you'd like to help, please check the GitHub issues. If you'd like to contribute more structurally, we would be happy to add you to our team!
Issues
Please check the FAQ first and search for duplicate issues before reporting them.
Creating a Package
-
Launch NPE and select File > New (Ctrl-N), or select Create a new package from the Common tasks dialog when Package Explorer starts:
-
Select Edit > Edit Package Metadata (Ctrl-K) to open the editor for the underlying .nuspec file. Details for the metadata can be found in the nuspec reference.
-
Open the files you want to include in the package in Windows explorer, then drag them into the Package contents pane of Package Explorer. Package Explorer will attempt to infer where the content belongs and prompt you to place it in the correct directory within the package. (You can also explicitly add specific folders using the Content menu.)
For example, if you drag an assembly into the Package contents window, it will prompt you to place the assembly in the lib folder:
-
Save your package with File > Save (Ctrl-S).
-
If you have a code signing certificate, sign your package with File > Sign and Save As.
Publishing a Package
-
Create a free account on nuget.org, or log in if you already have one. When creating a new account, you'll receive a confirmation email. You must confirm the account before you can upload a package.
-
Once logged in, click your username (on the upper right) to navigate to your account settings.
-
Under API Key, click copy to clipboard to retrieve the API key you'll need in the next step.
-
Assuming your package is loaded in Package Explorer, select File > Publish (Ctrl-P) to bring up the Publish Package dialog.
-
Paste your API key into Publish key and click Publish to push the package to nuget.org.
-
In your profile on nuget.org, click Manage my Packages to see the one that you just published; you'll also receive a confirmation email. Note that it might take a while for your package to be indexed and appear in search results, during which time you'll see a message that the package hasn't yet been indexed.
Build
Requirements to build the project:
- VS2022 or later. If using the stable release, make sure to enable support for Preview .NET Core SDK's
- .NET 7 SDK









