OpenFaaS Cloud: multi-user serverless functions managed with git
Announcement from Cisco's DevNet Create in Mountain View
Description
OpenFaaS Cloud introduces an automated build and management system for your Serverless functions with native integrations into your source-control management system whether that is GitHub or GitLab.
With OpenFaaS Cloud functions are managed through typing git push which reduces the tooling and learning curve required to operate functions for your team. As soon as OpenFaaS Cloud receives a push event from git it will run through a build-workflow which clones your repo, builds a Docker image, pushes it to a registry and then deploys your functions to your cluster. Each user can access and monitor their functions through their personal dashboard.
Features:
- Portable - self-host or use the hosted Community Cluster (SaaS)
- Multi-user - use your GitHub/GitLab identity to log into your personal dashboard
- Automates CI/CD triggered by
git push(also known as GitOps) - Onboard new git repos with a single click by adding the GitHub App or a repository tag in GitLab
- Immediate feedback on your personal dashboard and through GitHub Checks or GitLab Statuses
- Sub-domain per user or organization with HTTPS
- Fast, non-root image builds using Docker's buildkit
The dashboard page for a user:
The details page for a function:
Requirements
- OpenFaaS (0.9.10 or greater is recommended)
- Docker Swarm or Kubernetes
Note: other OpenFaaS providers may work, but have not been tested
Blog post
Read my introducing OpenFaaS Cloud blog post for an overview of the idea with examples, screenshots and background on the project.
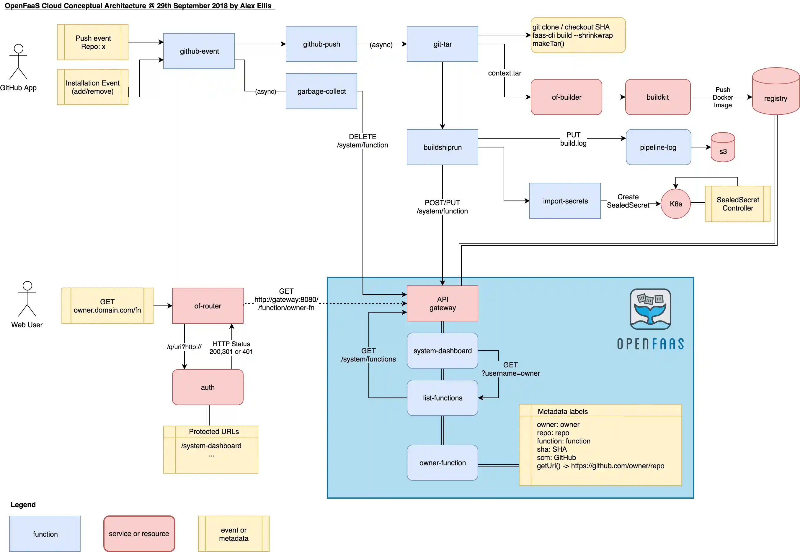
Conceptual architecture diagram
This conceptual diagram shows how OpenFaaS Cloud integrates with GitHub/GitLab through the use of an event-driven architecture.
Main flows:
- User pushes code - GitHub/GitLab push event is sent to github-event/gitlab-event function triggering a CI/CD workflow
- User removes GitHub/GitLab app from one or more repos - garbage collection is invoked removing 1-many functions
- User accesses function via router using "pretty URL" format and request is routed to function via API Gateway
See also: COMPONENTS.md for detailed information on each component.
Roadmap & Features
See the Roadmap & Features
Get started
You can set up and host your own OpenFaaS Cloud or contact alex@openfaas.com for instructions on how to participate in a public trial of a fully-hosted service (a.k.a. Community Cluster).
Option 1: Automated deployment (self-hosted)
You can set up your own OpenFaaS Cloud with authentication, wildcard certificates using the ofc-bootstrap tool
This method assumes you are using Kubernetes and have a public IP available. Some basic knowledge of how to setup a GitHub App and GitHub OAuth App along with a DNS service account on Google Cloud DNS or AWS Route53.
Option 2: Manual deployment (self-hosted)
The manual deployment takes longer, but covers all the requirements in detail and is the most flexible option. You may follow this guide if you are contributing to the project, or if you want to use Swarm.
Read the developer's guide to find out more about the functions and to start hacking on OpenFaaS Cloud.
Option 3: Community Cluster (SaaS)
There are a limited amount of spots available on the OpenFaaS Community Cluster. To apply contact alex@openfaas.com with what you plan to run on the environment. Read the privacy statement and terms and conditions for the hosted version of OpenFaaS Cloud.
Getting help
For help join #openfaas-cloud on the OpenFaaS Slack workspace.



