This repository houses the code that powers the ibmcloud-cli sl command. CLI Documentation
Installation (official)
The Classic Infrastructure commands are a plugin for the ibmcloud cli. First you need to Install the IBMCLOUD CLI. Then simply install the sl plugin with the following command:
ibmcloud plugin install sl
To update, simply run
ibmcloud plugin update sl
Installation (source build)
To install a version of the plugin built locally, you can do the following:
- Build the
slplugin binary go build- Install the new
softlayerbinary ibmcloud plugin install ./softlayer(might need to put./softlayer.exefor windows installs)
When building from source, the plugin gets its version information from plugin/metadata/sl.go. You may want to update that number to not get confused with official versions.
Development Project Setup
Clone the repo, then just run go mod vendor and go build and you should have a running binary for the sl plugin.
Testing
Before making a pull request, make sure everything looks good with these tools.
Working directory: $GO_PATH/src/github.ibm.com/SoftLayer/softlayer-cli
What the build runs
go vet $(go list ./... | grep -v "fixtures" | grep -v "vendor")
go test $(go list ./... | grep -v "fixtures" | grep -v "vendor")
Individual Tests
This will test all the block commands, with verbose output
go test -v github.ibm.com/SoftLayer/softlayer-cli/plugin/commands/<command_group>
go test -v github.ibm.com/SoftLayer/softlayer-cli/plugin/managers
This will test only the block commands that have "Access Password" in their test name, and stop after 1 failure
go test -v github.ibm.com/SoftLayer/softlayer-cli/plugin/commands/block -ginkgo.failFast -ginkgo.focus "Access Password"
Code Coverage
This will generate a code coverage report for all the file commands
$> go test -coverprofile=coverage.out github.ibm.com/SoftLayer/softlayer-cli/plugin/commands/file
ok github.ibm.com/SoftLayer/softlayer-cli/plugin/commands/file 1.225s
Coverage report
For basic information
go tool cover -func=coverage.out
Detailed HTML output
go tool cover -html=coverage.out
Specific Tests
go test -v -coverprofile=coverage.out github.ibm.com/SoftLayer/softlayer-cli/plugin/managers -ginkgo.focus Issues3190
Fake Session And Handlers
To force API errors, or api results that you don't want to put in a fixture, you need to get the testhelper transport handler, something like this.
var ( fakeSLSession *session.Session fakeHandler *testhelpers.FakeTransportHandler // Other fake managers/CLI things go here ) BeforeEach(func() { fakeSLSession = testhelpers.NewFakeSoftlayerSession(nil) fakeHandler = testhelpers.GetSessionHandler(fakeSLSession) // Other fake managers/CLI things go here }) AfterEach(func() { fakeHandler.ClearApiCallLogs() fakeHandler.ClearErrors() })
fakeSLSession will get used anytime something requres a softlayer-go session.
fakeHandler is responsible for "faking" the API requests. By default it does this by looking up the appropriate JSON file in testfixtures/<SERVICE>/<METHOD>.json. It is also possible to specify specific IDs by using this format: testfixtures/<SERVICE>/<METHOD>-<ID>.json which if you call SoftLayer_Hardware/getObject(id=1234) it will load testfixtures/SoftLayer_Hardware/GetObject-1234.json
Forcing an API Error
If you want to force an API error, do something like the following.
(From managers/hardware_tests.go)
// Add the API error to the handler fakeHandler.AddApiError("SoftLayer_Hardware_Server", "toggleManagementInterface", 500, "IPMI ERROR") // Make the API call err := hardwareManager.ToggleIPMI(123456, false) // Make sure the error happened Expect(err).To(HaveOccurred()) // Check the error message is as expected. The format will be similar to this Expect(err.Error()).To(Equal("IPMI ERROR: IPMI ERROR (HTTP 500)"))
Checking for API calls
(from managers/hardware_test.go)
If you want to make sure an API call was properly formatted and made, do the following
// Make the API call hws, err := hardwareManager.ListHardware(...args) // Normal Checks... Expect(err).NotTo(HaveOccurred()) Expect(len(hws)).To(Equal(2)) // Get the apiCalls from the fakeHandler apiCalls := fakeHandler.ApiCallLogs // Make sure there was the right number of calls Expect(len(apiCalls)).To(Equal(1)) // Check the service is correct Expect(apiCalls[0].Service).To(Equal("SoftLayer_Account")) // get the slOptions slOptions := apiCalls[0].Options // Check to make sure all object filters get set properly. Expect(slOptions.Filter).To(ContainSubstring(`"id":{"operation":"orderBy","options":[{"name":"sort","value":["DESC"]}]}`))
Check testhelpers/fake_softlayer_session.go for all the fields that get recorded with an API call.
Heres a fancy way to test an API call matches a few different properties at the same time:
// This is where the MatchFields/PointTo come from . "github.com/onsi/gomega/gstruct" It("it returns dedicatedhost verify response", func() { err := dedicatedhostManager.DeleteHost(12345) Expect(err).NotTo(HaveOccurred()) apiCalls := fakeHandler.ApiCallLogs Expect(len(apiCalls)).To(Equal(1)) Expect(apiCalls[0]).To(MatchFields(IgnoreExtras, Fields{ "Service": Equal("SoftLayer_Virtual_DedicatedHost"), "Method": Equal("deleteObject"), "Options": PointTo(MatchFields(IgnoreExtras, Fields{"Id": PointTo(Equal(12345))})), })) })
Test Fakes
CLI calls to manager functions need an entry in plugin\testhelpers\fake_manager.go
Managers have a fake/test interface that is autogenerate with a program called couterfieter
each manager and defined interface should have this line in it to be automatically generated. After the imports, before any interfaces
//counterfeiter:generate -o ../testhelpers/ . <Whatever>Manager
If you want to use the real manager but fixture API data, just initialize the manager like this in the CLI test
This example is from plugin\commands\account\invoice-detail_test.go
var _ = Describe("<COMMAND> Tests", func() { var ( fakeUI *terminal.FakeUI cliCommand *account.InvoiceDetailCommand fakeSession *session.Session slCommand *metadata.SoftlayerCommand fakeHandler *testhelpers.FakeTransportHandler ) BeforeEach(func() { // Fake UI to capture output of comamnds fakeUI = terminal.NewFakeUI() // Fake session to handle loading data from testfixtures fakeSession = testhelpers.NewFakeSoftlayerSession(nil) // Fake handler to control error generation fakeHandler = testhelpers.GetSessionHandler(fakeSession) // Real parent command, with fake UI and Fake Session being passed in slCommand = metadata.NewSoftlayerCommand(fakeUI, fakeSession) // Real actual command cliCommand = account.NewInvoiceDetailCommand(slCommand) // Need to set output flag since its set manually in the parent command normally. cliCommand.Command.PersistentFlags().Var(cliCommand.OutputFlag, "output", "--output=JSON for json output.") }) AfterEach(func() { // Clear API call logs and any errors that might have been set after every test fakeHandler.ClearApiCallLogs() fakeHandler.ClearErrors() })
plugin\commands\user\details_test.go is also a good example test file for CLI commands.
[no tests to run]
New commands needs a command_test.go file in the CLI directory.
If you added slplugin/commands/new/ then there needs to be a slplugin/commands/new/new_test.go file. Copy the content from one of the other command test files and just change the name and package.
Fake Transports
In unit tests, you will want to establish a FakeSoftLayerSession object so that API requests faked from test fixtures.
Something like this.
BeforeEach(func() { fakeSLSession = testhelpers.NewFakeSoftlayerSession(nil) networkManager = managers.NewNetworkManager(fakeSLSession) })
By default, every API call made to the SoftLayer API will load in the appropraite JSON file from testfixtures/SoftLayer_Service/method.json
To force errors:
// In the Top level BeforeEach fakeSession = testhelpers.NewFakeSoftlayerSession(nil) fakeHandler = testhelpers.GetSessionHandler(fakeSession) // Then in a BeforeEach for the specific test... BeforeEach(func() { fakeHandler.AddApiError("SoftLayer_User_Customer", "getObject", 500, "Internal Server Error") })
To force a non-default JSON file to be loaded
This will load testfixtures/SoftLayer_Network_Vlan/getObject-noBilling.json when SoftLayer_Network_Vlan::getObject is called next.
fakeSLSession = testhelpers.NewFakeSoftlayerSession([]string{"getObject-noBilling.json"}) networkManager = managers.NewNetworkManager(fakeSLSession)
Fixutres can also be loaded by ID automatically with the format testfixtures/SoftLayer_Service/getObject-1234.json where 1234 is the ID you passed into the API call.
Development
Terminology:
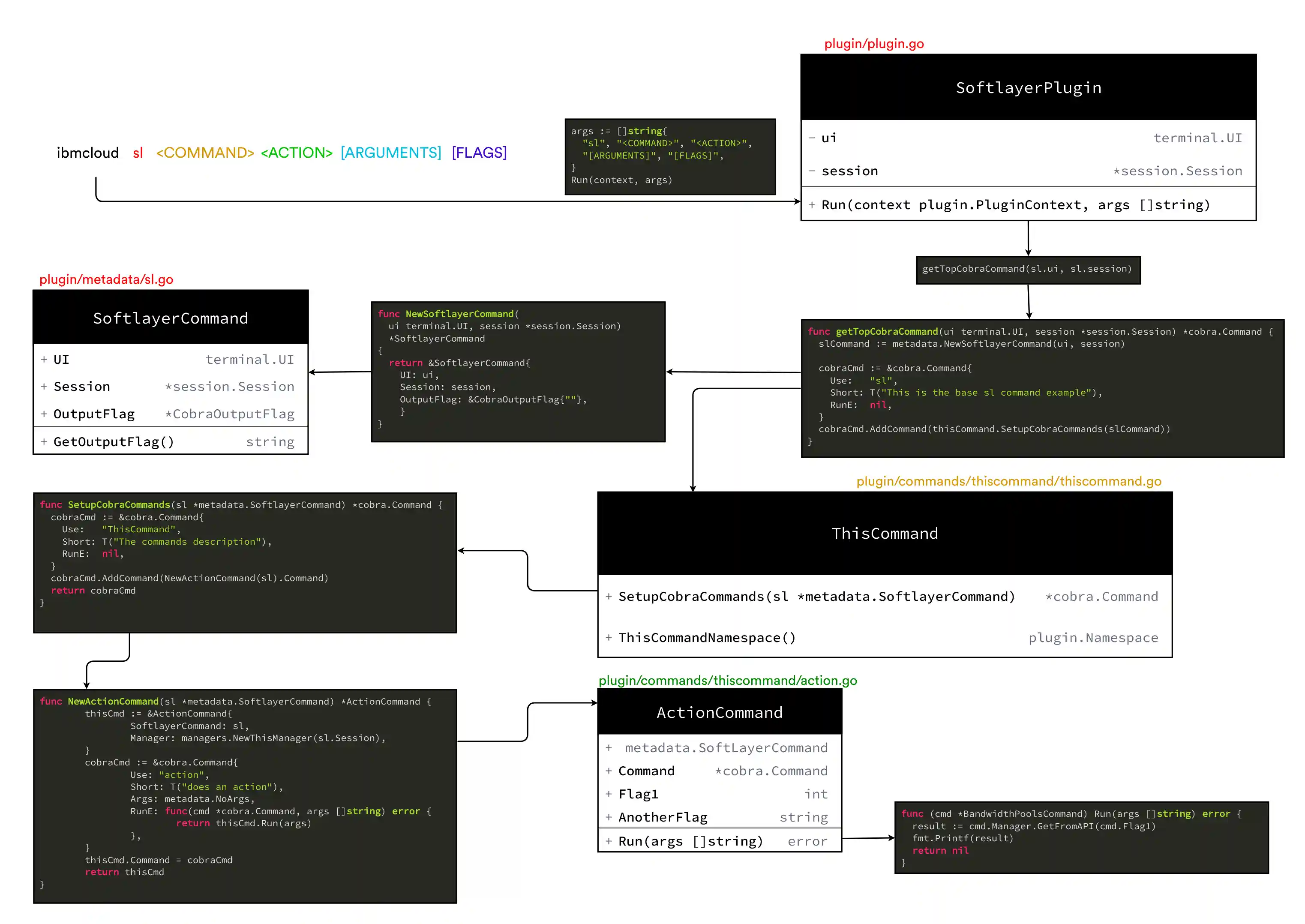
ibmcloud sl <COMMAND> <ACTION>COMMAND: is a collection of actions here. ACTION: What part of the command you are running.
Adding new commands to slplugin
-
Add an entry to
plugin/plugin.goin thegetTopCobraCommand()function that follows this patterncobraCmd.AddCommand(newcommand.SetupCobraCommands(slCommand)) -
Create a new folder
plugin/commands/newcommand/ -
Create a new file
plugin/commands/newcommand/newcommand.goWhich will look like this:
package newcommand import ( "github.com/spf13/cobra" "github.com/IBM-Cloud/ibm-cloud-cli-sdk/plugin" . "github.ibm.com/SoftLayer/softlayer-cli/plugin/i18n" "github.ibm.com/SoftLayer/softlayer-cli/plugin/metadata" ) func SetupCobraCommands(sl *metadata.SoftlayerCommand) *cobra.Command { cobraCmd := &cobra.Command{ Use: "newcommand", Short: T("A description of the new command"), RunE: nil, } cobraCmd.AddCommand(NewSomeNewCommand(sl).Command) return cobraCmd } func AccountNamespace() plugin.Namespace { return plugin.Namespace{ ParentName: "sl", Name: "newcommand", Description: T("A description of the new command"), } }
for tests, copy from one of the other command main test functions. Make sure to add any actions to the actions list.
Adding new actions to slplugin
- Create a new files
plugin/commands/the_command/action.go - It should have its own type
type ActionNameCommand struct { *metadata.SoftlayerCommand Command *cobra.Command Manager managers.SomeManager // Flags go here as well }
- It should have a function to create an instance of the type called
NewActionNameCommand
func NewActionNameCommand(sl *metadata.SoftlayerCommand) *ActionNameCommand { thisCmd := &ActionNameCommand{ SoftlayerCommand: sl, Manager: managers.NewSomeManager(sl.Session), } cobraCmd := &cobra.Command{ Use: "command-name", Short: T("A description of the command"), Long: T(`This is an optional field, you can remove it if the command is simple. Otherwise create a nice long description of how to use this command. Its good to add some examples.`), Example: fmt.Sprintf(`${COMMAND_NAME} sl newcommand command-name --someFlag test --soomethingElse %s`, T(`This sets a flag and does something else.`)), Args: metadata.NoArgs, RunE: func(cmd *cobra.Command, args []string) error { return thisCmd.Run(args) }, } thisCmd.Command = cobraCmd return thisCmd }
- It should have a
Run()function
func (cmd *BandwidthPoolsCommand) Run(args []string) error { // do some stuff return nil }
- Add the function to
command.goin theSetupCobraCommandfunction
cobraCmd.AddCommand(NewActionNameCommand(sl).Command)
i18n stuff
anything with T("some string here") uses the internationalization system. Specifically we use the goi18n/v2 library for most work here.
Currently we use a custom version of goi18n which can parse T() functions like we use (an artiface of migrating from v1 to v2). The custom binary (bin/goi18n2*) has some code that forces the .json file it generates to be like the following, because otherwise the translations don't get loaded properly.
{
"words you want translated" : {
"other": "words you want translated"
}
}The changes are this for future reference:
~/go/src/github.com/allmightyspiff/go-i18n (Tfunctions)
$> git diff goi18n/marshal.go
diff --git a/goi18n/marshal.go b/goi18n/marshal.go
index a6cc762..a256f2b 100644
--- a/goi18n/marshal.go
+++ b/goi18n/marshal.go
@@ -28,7 +28,9 @@ func marshalValue(messageTemplates map[string]*i18n.MessageTemplate, sourceLangu
for id, template := range messageTemplates {
if other := template.PluralTemplates[plural.Other]; sourceLanguage && len(template.PluralTemplates) == 1 &&
other != nil && template.Description == "" && template.LeftDelim == "" && template.RightDelim == "" {
- v[id] = other.Src
+ m := map[string]string{}
+ m["other"] = other.Src
+ v[id] = m
} else {
m := map[string]string{}
if template.Description != "" {
To generate the en-US.json file, just run
python bin/buildAndDeploy.py i18n
The plugin/i18n/v2Resources/active.*.json files are all compiled into the binary automatically.
Basic Patterns and Tips
Where possible, you should try to minimize the number of unique strings we need to translate. To do this, make use of substitutions. For example:
BAD:
T("This is some output for a file command") T("This is some output for a block command")
GOOD:
subs := map[string]interface{}{"CMDTYPE": "block"} T("This is some output for a {{.CMDTYPE}} command", subs)
NOTICE goi18n/v2 has some newer features that can make this a bit easier to deal with, but I'm not sure they are currently supported, so procede with caution in you make use of them.
Commands that accept a list of options to display should have those subbed into the string, not hard coded.
BAD:
cobraCmd.Flags().StringVar(&thisCmd.Sortby, "sortby", "id", T("Column to sort by. Options are: id, name, type, private_ip_address, source_subnet, host_iqn, username, password, allowed_host_id."))
GOOD:
defaultColumns := []string{ "id", "name", "type", "private_ip_address", "source_subnet", "host_iqn", "username", "password","allowed_host_id" } default_subs := map[string]interface{}{"COLUMNS": strings.join(defaultColumns, ", ")} cobraCmd.Flags().StringVar(&thisCmd.Sortby, "sortby", "id", T("Column to sort by. Options are: {{.COLUMNS}}.", default_subs))
Useful Scripts
./bin/buildAndDeploy.py i18n
Should in general take care of all these steps for you. The binaries for win/mac/linux should be in the repo.
$> python bin/buildAndDeploy.py i18n
Running: C:\Users\allmi\go\src\github.ibm.com\softlayer\softlayer-cli\bin\i18n4go.exe -c=checkup -q=i18n -v -d=C:\Users\allmi\go\src\github.ibm.com\softlayer\softlayer-cli\plugin
No Changes Needed!
Building I18N: ./bin/go-bindata.exe -pkg=resources -o=plugin/resources/i18n_resources.go plugin/i18n/resources
OK!
Vendor
Vendor files are now managed by go mod vendor, I had to set these environment variables to download github.ibm.com vendor objects. To update the github.com/softlayer/softlayer-go dependancy, update go.mod file.
https://golang.org/doc/faq#git_https
export GOPROXY=direct export GOPRIVATE=github.ibm.com/* # Make sure you gitconfig has these lines cat ~/.gitconfig [url "ssh://git@github.ibm.com/"] insteadOf = https://github.ibm.com/ go mod vendor
If you get this error, check your GOPROXY and GOPRIVATE settings.
$ go mod vendor
go: github.ibm.com/Bluemix/cf-admin-cli@v0.0.0-20200515160705-accb00409d86: verifying go.mod: github.ibm.com/Bluemix/cf-admin-cli@v0.0.0-20200515160705-accb00409d86/go.mod: reading https://sum.golang.org/lookup/github.ibm.com/!bluemix/cf-admin-cli@v0.0.0-20200515160705-accb00409d86: 410 Gone
server response:
not found: github.ibm.com/Bluemix/cf-admin-cli@v0.0.0-20200515160705-accb00409d86: invalid version: git fetch -f origin refs/heads/*:refs/heads/* refs/tags/*:refs/tags/* in /tmp/gopath/pkg/mod/cache/vcs/7c3b4597f53c7708d8d63068430570d5325f6ceef4fb0e2076cc6c593df4c01a: exit status 128:
fatal: could not read Username for 'https://github.ibm.com': terminal prompts disabled
ALSO:
CLI Documentation
To make changes to the cli documentation, do so here: https://github.ibm.com/cloud-docs/cli/tree/draft/reference/ibmcloud
Docs for the sl plugin specifically live in this repo: https://github.ibm.com/cloud-docs/cli
in docs/ there is a utility that will generate the appropriate pages for the sl plugin.
(assuming ~/Code/ibm-cloud-docs-cl is where the cloud-docs have been checked out to.)
./bin/buildAndDeploy.py docs ~/Code/ibm-cloud-docs-cli
Building documentation builder: go build -o docBuilder docs/main.go
Building documentation: ./docBuilder -o C:/Users/allmi/Code/ibm-cloud-docs-cli/_include-segments -v
Code Patterns
Here are a list of common problems and what the code should look like if you need to solve them.
Checking that IDENTIFIER is an id on the CLI
id, err := strconv.Atoi(args[0]) if err != nil { return slErrors.NewInvalidSoftlayerIdInputError(T("IDENTIFIER")) }
Setting fake manager returns for multiple method calls
It("return error", func() { fakeUserManager.GetUserReturnsOnCall(0, testUser, nil) fakeUserManager.GetUserReturnsOnCall(1, datatypes.User_Customer{}, errors.New("BAD HARDWARE")) err := testhelpers.RunCobraCommand(cliCommand.Command, "5555", "--hardware") Expect(err).To(HaveOccurred()) Expect(err.Error()).To(ContainSubstring("Failed to show hardware.")) })
Adding Examples
Use the CobraCLI Example property when possible. vs upgrade for an example:
cobraCmd := &cobra.Command{ Use: "upgrade " + T("IDENTIFIER"), Short: T("Upgrade a virtual server instance"), Long: T(`Note: This virtual server will be rebooted once the upgrade order is placed. The instance is halted until the upgrade transaction is completed. However for Network, no reboot is required.`) + ` ` + T(`The -c and -m options are for dedicated VSI upgrade, most VSIs will need to upgrade with --flavor. See '${COMMAND_NAME} sl vs options' for flavor keyNames to use.`), Example: `${COMMAND_NAME} sl vs upgrade 12345678 --flavor B1_8X32X25`,
This helps make the strings a bit easier to translate.
Plugin Support / Release Process
After v1.4.1 sl will be a normal plugin, so where are the instructions to build the plugin.
Use the ./bin/buildAndDeploy.py script to do a release:
$> python bin/buildAndDeploy.py
Usage: buildAndDeploy.py [OPTIONS] COMMAND [ARGS]...
Options:
--help Show this message and exit.
Commands:
build Builds the SL binaries
deploy Deploys the SL binaries
i18n Checks and builds the i18n files
jenkins Trigger a Jenkins build with existing files.
release Builds, then deploys the release
test Runs the tests
./bin/buildAndDeploy.py test: Runs all the tests, required to pass./bin/buildAndDeploy.py i18n: Fixing missing i18n problems, builds the i18n gobindata./bin/buildAndDeploy.py build: Generates binaries for all architectures in./out./bin/buildAndDeploy.py deploy: Uploads binaries to our object storage account softlayer-cli-binaries:./bin/buildAndDeploy.py release: Spins up the Jenkins job to publish a release- Test then manually promote from staging to production to actually release the plugin. Pomotion Jenkins
ENV Variables that need to be set:
JENKINS_TOKEN: Auth token to run Jenkins. Username is hardcoded for me at the moment.IBMCLOUD_APIKEY: API key for usingibmcloud. This is how we upload to COS. The COS plugin needs to be installed as well.ibmcloud plugin install cloud-object-storage
Manually
Process is described in more detail on bluemix-cli-repo
- Create the plugin changes with this Jenkins Job.
- That will create a pull request on the bluemix-cli-repo for a STAGING version
- TEST
- Promote from staging to product This will open a pull request that needs to be approved.
Documentation
/docs/docs is a command that will generate markdown documentation. This documentation needs to be copied and updated in the https://github.ibm.com/cloud-docs/cli repo (draft branch).
To build the full docs locally, see https://test.cloud.ibm.com/docs-internal/writing?topic=writing-transform-local
➜ md-source pwd
/Users/chris/Code/md-source
➜ md-source ls -lh
total 0
drwxr-xr-x 3 chris staff 96B Nov 30 12:58 build
drwxr-xr-x 3 chris staff 96B Nov 30 13:01 input
drwxr-xr-x 4 chris staff 128B Nov 30 13:01 output
➜ marked-it-cli input --output=output --footer-file=build/markdown/footer.txt --extension-file=build/markdown/headerFooterExt.js --extension-file=build/markdown/generateSectionsExt.js --extension-file=build/markdown/accessibilityExt.js --extension-file=build/markdown/jsonTocExt.js --keyref-file=build/markdown/cloudoekeyrefs.yml --overwrite --verbose --toc-json --extension-file=build/markdown/videoExt.js --extension-file=build/markdown/terraformExt.js --extension-file=build/markdown/includesExt.js --extension-file=build/markdown/glossaryExt.js --@glossary:definitions-file=/Users/chris/Code/md-source/build/markdown/glossary.jsonTODO
Automate build with https://github.ibm.com/coligo/cli/tree/main/script
Detect Secrets
Make sure to add the pre-commit hook by running pre-commit install
To run a scan do:
detect-secrets scan --update .secrets.baseline
If we need to update the excluded files (these are saved in the .secrets.baseline file) do this:
detect-secrets -v scan --update .secrets.baseline --exclude-files "plugin/i18n/v1Resources/|plugin/i18n/v2Resources/|(.*test.*)|(vendor)|(go.sum)|bin/"Commit Signing
Always a good idea to sign commits, even if it takes a bit to setup.
git config --global commit.gpgsign trueEnabled signed commitsgpg --full-generate-keyCreate a GPG key to sign commits with (use your github email)git commit --message="THE MESSAGE"is your normal commit, but should now be signed! You may be prompted for a passwordgit log --show-signatureconfirm its signed.gpg --output email.pgp --armor --export email@domain.comwill export your PUBLIC key so you can upload it to github.
Windows setup
In windows GPG pops up an annoying window for password prompting. Following Using Command-Line Passphrase Input for GPG with Git to be prompted on the CLI
$> cat ~/.gnupg/gpg-agent.conf
allow-loopback-pinentry

