Easy graph is a C++ library, which supports the description of graph topology and attributes through DSL.
It also supports the display of graph to command line terminal through Graph::Easy module of perl.
In addition, it supports the modification and assertion of graph structure.
The design goal of easy graph is to make it easy for anyone to extend it in appropriate domain.
Graph DSL
See example/example.cc for DSL usage.
Graph Modify
Preview usage of graph modifier by test/feature_test/graph_modify_test.cc.
Graph Assertion
Preview usage of graph asertion by test/feature_test/graph_assert_test.cc.
Graph Layout
Preview usage of graph layout by test/feature_test/graph_layout_test.cc.
The graph layout function needs to pre install Graph::Easy module of perl.
# install Graph::Easy by cpan which pre-installed in Ubuntu or MacOS
cpan install Graph::Easy# test graph-easy echo "[a]->[b]->[c]->[d][b]->{ start: right, 0; }[e],[d]" | graph-easy
Usage of Graph::Easy of perl in reference section.
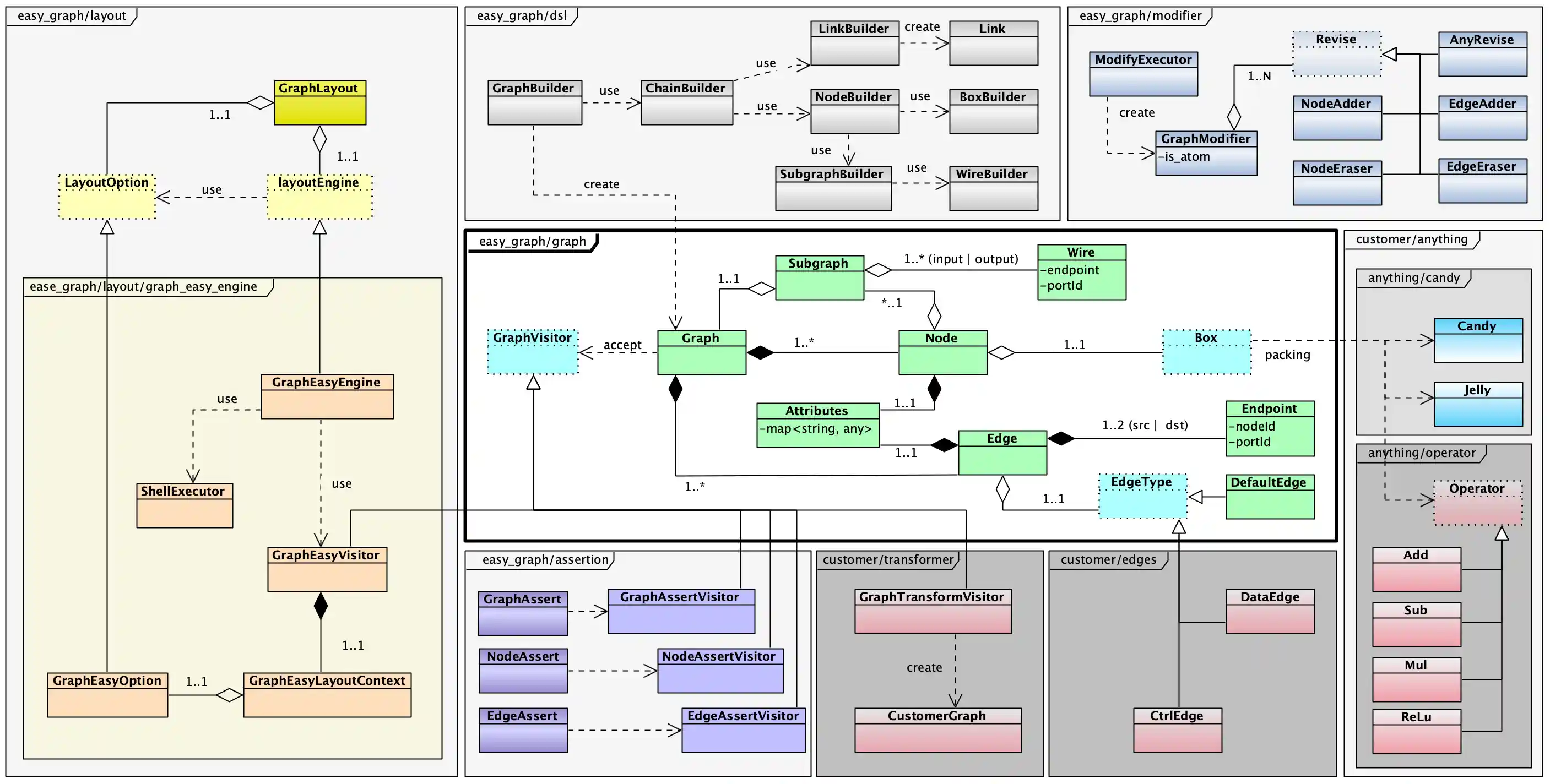
Core Design
The design of easy graph makes it easy for anyone to extend.
Cli Usage
easy graph used ccup cli for building and testing:
$ chmod a+x ./ccup.sh # help ./ccup.sh -h # update dependencies # cmake generating ./ccup.sh -u # build ./ccup.sh -b # update & build ./ccup.sh -ub # run example ./ccup.sh -r # run tests ./ccup.sh -t # build & test ./ccup.sh -bt # update & build & test ./ccup.sh -ubt # clean build ./ccup.sh -c # clean all ./ccup.sh -C
