HttpRunner 是一个开源的 API 测试工具,支持 HTTP(S)/HTTP2/WebSocket/RPC 等网络协议,涵盖接口测试、性能测试、数字体验监测等测试类型。简单易用,功能强大,具有丰富的插件化机制和高度的可扩展能力。
HttpRunner 用户调研问卷 持续收集中,我们将基于用户反馈动态调整产品特性和需求优先级。
设计理念
相比于其它 API 测试工具,HttpRunner 最大的不同在于设计理念。
- 约定大于配置:测试用例是标准结构化的,格式统一,方便协作和维护
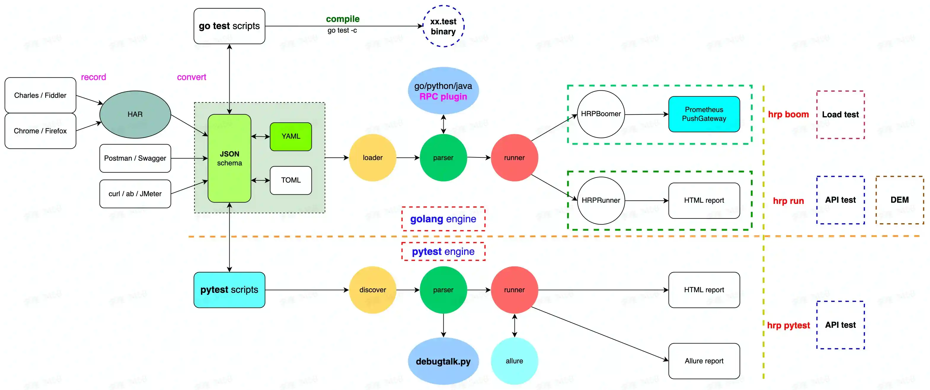
- 标准开放:基于开放的标准,支持与 HAR/Postman/Swagger/Curl/JMeter 等工具对接,轻松实现用例生成和转换
- 一次投入多维复用:一套脚本可同时支持接口自动化测试、性能测试、数字体验监测等多种 API 测试需求
- 融入最佳工程实践:不仅仅是一款测试工具,在功能中融入最佳工程实践,实现面向网络协议的一站式测试解决方案
核心特性
- 网络协议:完整支持 HTTP(S)/1.1 和 HTTP/2,可扩展支持 WebSocket/TCP/RPC 等更多协议
- 多格式可选:测试用例支持 YAML/JSON/go test/pytest 格式,并且支持格式互相转换
- 双执行引擎:同时支持 golang/python 两个执行引擎,兼具 go 的高性能和 pytest 的丰富生态
- 录制 & 生成:可使用 HAR/Postman/Swagger/curl 等生成测试用例;基于链式调用的方法提示也可快速编写测试用例
- 复杂场景:基于 variables/extract/validate/hooks 机制可以方便地创建任意复杂的测试场景
- 插件化机制:内置丰富的函数库,同时可以基于主流编程语言(go/python/java)编写自定义函数轻松实现更多能力
- 性能测试:无需额外工作即可实现压力测试;单机可轻松支撑
1w+VUM,结合分布式负载能力可实现海量发压 - 网络性能采集:在场景化接口测试的基础上,可额外采集网络链路性能指标(DNS 解析、TCP 连接、SSL 握手、网络传输等)
- 一键部署:采用二进制命令行工具分发,无需环境依赖,一条命令即可在 macOS/Linux/Windows 快速完成安装部署
用户声音
基于 252 份调研问卷的统计结果,HttpRunner 用户的整体满意度评分 4.3/5,最喜欢的特性包括:
- 简单易用:测试用例支持 YAML/JSON 标准化格式,可通过录制的方式快速生成用例,上手简单,使用方便
- 功能强大:支持灵活的自定义函数和 hook 机制,参数变量、数据驱动、结果断言等机制一应俱全,轻松适应各种复杂场景
- 设计理念:测试用例组织支持分层设计,格式统一,易于实现测试用例的维护和复用
更多内容详见 HttpRunner 首轮用户调研报告(2022.02)
一键部署
HttpRunner 二进制命令行工具已上传至阿里云 OSS,在系统终端中执行如下命令可完成安装部署。
$ bash -c "$(curl -ksSL https://httprunner.com/script/install.sh)" # backup $ bash -c "$(curl -ksSL https://httprunner.oss-cn-beijing.aliyuncs.com/install.sh)"
安装成功后,你将获得一个 hrp 命令行工具,执行 hrp -h 即可查看到参数帮助说明。
$ hrp -h
██╗ ██╗████████╗████████╗██████╗ ██████╗ ██╗ ██╗███╗ ██╗███╗ ██╗███████╗██████╗
██║ ██║╚══██╔══╝╚══██╔══╝██╔══██╗██╔══██╗██║ ██║████╗ ██║████╗ ██║██╔════╝██╔══██╗
███████║ ██║ ██║ ██████╔╝██████╔╝██║ ██║██╔██╗ ██║██╔██╗ ██║█████╗ ██████╔╝
██╔══██║ ██║ ██║ ██╔═══╝ ██╔══██╗██║ ██║██║╚██╗██║██║╚██╗██║██╔══╝ ██╔══██╗
██║ ██║ ██║ ██║ ██║ ██║ ██║╚██████╔╝██║ ╚████║██║ ╚████║███████╗██║ ██║
╚═╝ ╚═╝ ╚═╝ ╚═╝ ╚═╝ ╚═╝ ╚═╝ ╚═════╝ ╚═╝ ╚═══╝╚═╝ ╚═══╝╚══════╝╚═╝ ╚═╝
HttpRunner is an open source API testing tool that supports HTTP(S)/HTTP2/WebSocket/RPC
network protocols, covering API testing, performance testing and digital experience
monitoring (DEM) test types. Enjoy! ✨ 🚀 ✨
License: Apache-2.0
Website: https://httprunner.com
Github: https://github.com/httprunner/httprunner
Copyright 2021 debugtalk
Usage:
hrp [command]
Available Commands:
boom run load test with boomer
completion generate the autocompletion script for the specified shell
har2case convert HAR to json/yaml testcase files
help Help about any command
pytest run API test with pytest
run run API test with go engine
startproject create a scaffold project
Flags:
-h, --help help for hrp
--log-json set log to json format
-l, --log-level string set log level (default "INFO")
-v, --version version for hrp
Use "hrp [command] --help" for more information about a command.
赞助商
金牌赞助商
霍格沃兹测试开发学社是业界领先的测试开发技术高端教育品牌,隶属于测吧(北京)科技有限公司 。学院课程由一线大厂测试经理与资深测试开发专家参与研发,实战驱动。课程涵盖 web/app 自动化测试、接口测试、性能测试、安全测试、持续集成/持续交付/DevOps,测试左移&右移、精准测试、测试平台开发、测试管理等内容,帮助测试工程师实现测试开发技术转型。通过优秀的学社制度(奖学金、内推返学费、行业竞赛等多种方式)来实现学员、学社及用人企业的三方共赢。
开源服务赞助商
HttpRunner is in Sentry Sponsored plan.
Subscribe
关注 HttpRunner 的微信公众号,第一时间获得最新资讯。
如果你期望加入 HttpRunner 核心用户群,请填写用户调研问卷并留下你的联系方式,作者将拉你进群。


