A Logging System for Python

Table of Contents

Abstract
Motivation
Influences
A Simple Example
Control Flow
Levels
Loggers
Handlers
Formatters
Filters
Configuration
The GUI Configurator
Case Scenarios
Thread Safety
On-The-Fly Reconfiguration
Module-Level Convenience Functions
Performance
Implementation Status
Acknowledgements
Still To Do
Download and Installation
Change History
Copyright and License

Abstract

There was a need for a standard logging system in Python, as comprehensively documented in PEP 282 and enthusiastically endorsed by the BDFL in the Parade of the PEPs. By a happy coincidence, the package described here was already in development and fairly close in intent and design to the description in the aforementioned PEP, borrowing as it did heavily from JSR-47 (now JDK 1.4's java.util.logging package) and log4j. This page describes it in more detail. As I have tweaked the package to meet comments on PEP 282, I have structured this page in the same way as the original PEP. This package is now part of Python 2.3, but if you have an earlier version of Python, you can download the package from here and use it with Python versions between 1.5.2 and 2.2.x.

Motivation

The Python community has been incredibly helpful to me, a relative newcomer to the language. Python and its community has certainly saved me much time and effort, and it seems appropriate to give something back to the community by offering up this package for people to try. Any feedback will be gratefully accepted.

Influences

This package owes its greatest debt to Apache log4j. Due notice was also taken of log4j's comprehensive critique (no longer online) of JSR47. This package bears a close resemblance to log4j, but is not a close translation. I have attempted to be more minimalist (and hopefully more Pythonic) in my approach. You be the judge!

A Simple Example

Using the package doesn't get much simpler. It is packaged as a standard Python package called (unsurprisingly) logging. You just need to import logging and you're ready to go. Minimal example:

# --- app.py --------------------------------------------------------------------
import logging

logging.warn("Hello")
logging.error("Still here...")
logging.warn("Goodbye")

When you run app.py, the results are:

WARNING:root:Hello
ERROR:root:Still here...
WARNING:root:Goodbye

Don't worry about the format of the output - it's all configurable. Here's a slightly more involved example; if you've just looked at PEP 282 you will probably get a feeling of dej� vu. (This is intentional.)

# --- mymodule.py --------------------------------------------------------------------
import logging
log = logging.getLogger("MyModule")

def doIt():
    log.debug("doin' stuff")
    
    raise TypeError, "bogus type error for testing"

# --- myapp.py -----------------------------------------------------------------------
import logging, mymodule

logging.basicConfig()

log = logging.getLogger("MyApp")
log.setLevel(logging.DEBUG) 
log.info("Starting my app")
try:
    mymodule.doIt()
except Exception, e:
    log.exception("There was a problem.")
log.info("Ending my app")

When you run myapp.py, the results are:

INFO:MyApp:Starting my app
ERROR:MyApp:There was a problem.
Traceback (most recent call last):
  File "myapp.py", line 9, in ?
    mymodule.doIt()
  File "mymodule.py", line 7, in doIt
    raise TypeError, "Bogus type error for testing"
TypeError: Bogus type error for testing
INFO:MyApp:Ending my app

But don't worry - the above output is not hardcoded into the package. It's just an example of what you can do with very little work. As you can see, exceptions are handled as one would expect.

Control Flow

The package pretty much matches the PEP regarding control flow. The user of the package makes logging calls on instances of Logger, which are organized into a hierarchy based on a "dotted name" namespace. This hierarchy is embodied in an encapsulated singleton Manager instance (which can be ignored by users of the package, for most purposes). Based on the type of logging call and the logging configuration (see below), the call may be passed through a set of Filter instances to decide whether it should be dropped. If not, then the logger consults a set of Handler instances which are associated with it, and asks each handler instance to "handle" the logging event. By default, the system moves up the namespace hierarchy and invokes handlers on all loggers at or above the level of the logger on which the logging call was made. (You can override this by setting a logger's "propagate" attribute to 0 - no traversal up the hierarchy is made from such a logger. But I'm getting ahead of myself...)

Handlers are passed LogRecord instances which (should) contain all the information we're interested in logging. Handlers, too, can invoke filters to determine whether a record should be dropped. If not, then the handler takes a handler-specific action to actually log the record to a file, the console or whatever.

Levels

The following levels are implemented by default:

DEBUG
INFO
WARNING
ERROR
CRITICAL

The CRITICAL level replaces the earlier FATAL level. You can use either (for now), but CRITICAL is preferred since FATAL implies that the application is about to terminate. This is not true for many systems which use logging - for example, a Web server application which encounters a CRITICAL condition (e.g. running out of resources) will still try to keep going as best it can.

FATAL (and the corresponding fatal() methods) may be removed in future versions of the package. Currently, CRITICAL is synonymous with FATAL and critical() methods are synonymous with fatal().

Exceptions logged via exception() use the ERROR level for logging. If it is desired to log exception information with arbitrary logging levels, this can be done by passing a keyword argument exc_info with a true value to the logging methods (see the API documentation for more details).

The levels are not deeply hardcoded into the package - the number of levels, their numeric values and their textual representation are all configurable. The above levels represent the experience of the log4j community and so are provided as the default levels for users who do not have very specific requirements in this area.

The example script log_test4.py shows the use of bespoke logging levels (as well as filtering by level at logger and handler, as well as use of filter classes).

Loggers

The package implements loggers pretty much as mentioned in the PEP, except that the manager class is called Manager rather than LogManager.

Each Logger instance represents "an area" of the application. This somewhat nebulous definition is needed because it's entirely up to each application developer to define an application's "areas".

For example, an application which reads and processes spreadsheet-type data in different formats might have an overall area "input", concerned with reading input files; and areas "input.csv", "input.xls" and "input.gnu", related to processing comma-separated-value, Excel and Gnumeric input files. Logging messages relating to the overall input function (e.g. deciding which files to process) might be logged used the logger named "input"; logging messages relating to reading individual files might be sent to any of "input.csv", "input.xls" or "input.gnu" depending on the type of file being read.

The advantage of the hierarchical structure is that logging verbosity may be controlled either at the high level or the low level. The levels are loosely coupled and new levels can easily be added at a later date, e.g."input.wks" for reading Lotus-123 format files. It's also possible to do things like routing messages relating to Excel file input to whoever is working on Excel imports, messages related to Gnumeric file processing to a different developer, and so on. Even if the same person works on both, they can at different times focus logging verbosity on particular areas of interest - for example, when debugging Excel imports, they can set the "input.xls" logger's verbosity to DEBUG and others to CRITICAL, and when moving to debug Gnumeric imports, they can reduce the "input.xls" verbosity by setting the level to CRITICAL, while increasing "input.gnu"'s verbosity by setting the level to DEBUG.

Handlers

The following handlers are implemented. I guess they could use more testing ;-)

All of these except the first two are defined in a sub-module, handlers.py. (To use these handlers, you'll need to import logging.handlers. In addition to the above list, there are example implementations of XMLHandler (see log_test9.py), BufferingSMTPHandler (see log_test11.py) and DBHandler (see log_test14.py) in the test harnesses, on which you can base more specific classes. There is also a class called SLHandler (see log_test1.py) which implements an alternative SysLogHandler - one which uses the syslog module in the standard library (and which is therefore only available on Unix).

SOAPHandler, which sends events to a SOAP server, has moved (as of release 0.4.4) from the core to an example script (log_test13.py). The SOAP message is packaged as a function call to a single log() function on the remote server, which takes each relevant member of the LogRecord as a positional parameter. This is perhaps not ideal - but then this SOAPHandler is just a proof-of-concept example to get you started ;-)

Note that the handlers are specifically intended not to raise exceptions when errors occur at runtime. This is to avoid error messages from the logging infrastructure polluting logging messages from the application being logged. If, for example, a SocketHandler sees a connection reset by the remote endpoint, it will silently drop all records passed to it (but it will try to connect each time). It may be that due to bugs there are some exceptions incorrectly raised by the logging system, I will try to rectify this kind of problem as soon as it is found and reported!

Third-party Handlers
Below is a list of third-party handlers which I have been informed about. This list does not imply any endorsement of any of the handlers in it.

Formatters

A basic Formatter has been implemented, which should cater for most immediate requirements. You basically initialize the Formatter with a format string which knows how the attribute dictionary of a LogRecord looks. For example, the output in the example above was produced with a format string of "%(asctime)s %(name)-19s %(levelname)-5s - %(message)s". Note that the "message" attribute of the LogRecord is derived from "msg % args" where msg and args are passed by the the user in a logging call.

Filters

Filters are used to refine logging output at either logger or handler level with a finer control than is available by just using logging levels. The basic Filter class takes an optional name argument and passes all logging records from loggers which are at or below the specified name.

For example, a Filter initialized with "A.B" will allow events logged by loggers "A.B", "A.B.C", "A.B.C.D", "A.B.D" but not "A.BB", "B.A.B". If no name is specified, all events are passed by the filter.

Configuration

A basic configuration is provided via a module-level function, basicConfig(). If you want to use very simple logging, you can just call the module-level convenience functions and they will call basicConfig() for you if necessary. It (basically) adds a StreamHandler (which writes to sys.stderr)to the root Logger.

There are numerous examples of configuration in the test/example scripts included in the distribution. For example, log_test8.py has an example of using a file-based logger.

An alternative using ConfigParser-based configuration files is also available (the older, dict-based function is no more). To use this functionality, you'll need to import logging.config. Here is an example of such a config file - it's a bit long, but a full working example so bear with me. I've annotated it as best I can.

In the listing below, some values are used by both the logging configuration API and the GUI configurator, while others are used only by the GUI configurator. To make it clearer which values you absolutely need to have in the .ini file for it to be useful even if you hand-code it, the values used by the configuration API are shown like this. (The other ones are used by the GUI configurator, but ignored by the configuration API.)

# --- logconf.ini -----------------------------------------------------------
#The "loggers" section contains the key names for all the loggers in this
#configuration. These are not the actual channel names, but values used to
#identify where the parameters for each logger are found in this file.
#The section for an individual logger is named "logger_xxx" where the "key"
#for a logger is "xxx". So ... "logger_root", "logger_log02", etc. further
#down the file, indicate how the root logger is set up, logger "log_02" is set
#up, and so on.
#Logger key names can be any identifier, except "root" which is reserved for
#the root logger. (The names "lognn" are generated by the GUI configurator.)

[loggers]
keys=root,log02,log03,log04,log05,log06,log07

#The "handlers" section contains the key names for all the handlers in this
#configuration. Just as for loggers above, the key names are values used to
#identify where the parameters for each handler are found in this file.
#The section for an individual handler is named "handler_xxx" where the "key"
#for a handler is "xxx". So sections "handler_hand01", "handler_hand02", etc.
#further down the file, indicate how the handlers "hand01", "hand02" etc.
#are set up.
#Handler key names can be any identifier. (The names "handnn" are generated
#by the GUI configurator.)

[handlers]
keys=hand01,hand02,hand03,hand04,hand05,hand06,hand07,hand08,hand09

#The "formatters" section contains the key names for all the formatters in
#this configuration. Just as for loggers and handlers above, the key names
#are values used to identify where the parameters for each formatter are found
#in this file.
#The section for an individual formatter is named "formatter_xxx" where the
#"key" for a formatter is "xxx". So sections "formatter_form01",
#"formatter_form02", etc. further down the file indicate how the formatters
#"form01", "form02" etc. are set up.
#Formatter key names can be any identifier. (The names "formnn" are generated
#by the GUI configurator.)

[formatters]
keys=form01,form02,form03,form04,form05,form06,form07,form08,form09

#The section below indicates the information relating to the root logger.
#
#The level value needs to be one of DEBUG, INFO, WARN, ERROR, CRITICAL or NOTSET.
#In the root logger, NOTSET indicates that all messages will be logged.
#Level values are eval()'d in the context of the logging package's namespace.
#
#The propagate value indicates whether or not parents of this loggers will
#be traversed when looking for handlers. It doesn't really make sense in the
#root logger - it's just there because a root logger is almost like any other
#logger.
#
#The channel value indicates the lowest portion of the channel name of the
#logger. For a logger called "a.b.c", this value would be "c".
#
#The parent value indicates the key name of the parent logger, except that
#root is shown as "(root)" rather than "root".
#
#The qualname value is the fully qualified channel name of the logger. For a
#logger called "a.b.c", this value would be "a.b.c".
#
#The handlers value is a comma-separated list of the key names of the handlers
#attached to this logger.
#
[logger_root]
level=NOTSET
handlers=hand01
qualname=(root) 
propagate=1 
channel=
parent=

#
#The explanation for the values in this section is analogous to the above. The
#logger is named "log02" and coincidentally has a key name of "log02". It has
#a level of DEBUG and handler with key name "hand02". (See section
#"handler_hand02" for handler details.) If the level value were NOTSET, this tells
#the logging package to consult the parent (as long as propagate is 1) for the
#effective level of this logger. If propagate is 0, this level is treated as for
#the root logger - a value of NOTSET means "pass everything", and other values are
#interpreted at face value.
#
[logger_log02]
level=DEBUG
propagate=1
qualname=log02
handlers=hand02
channel=log02
parent=(root)

#
#The explanation for the values in this section is analogous to the above. The
#logger is named "log02.log03" and has a key name of "log03".
#It has a level of INFO and handler with key name "hand03".
#
[logger_log03]
level=INFO
propagate=1
qualname=log02.log03
handlers=hand03
channel=log03
parent=log02

#
#The explanations for the values in this section and subsequent logger sections
#are analogous to the above.
#
[logger_log04]
level=WARN
propagate=0
qualname=log02.log03.log04
handlers=hand04
channel=log04
parent=log03

[logger_log05]
level=ERROR
propagate=1
qualname=log02.log03.log04.log05
handlers=hand05
channel=log05
parent=log04

[logger_log06]
level=CRITICAL
propagate=1
qualname=log02.log03.log04.log05.log06
handlers=hand06
channel=log06
parent=log05

[logger_log07]
level=WARN
propagate=1
qualname=log02.log03.log04.log05.log06.log07
handlers=hand07
channel=log07
parent=log06

#The section below indicates the information relating to handler "hand01".
#The first three keys (class, level and formatter) are common to all handlers.
#Any other values are handler-specific, except that "args", when eval()'ed,
#is the list of arguments to the constructor for the handler class.
#
#The class value indicates the handler's class (as determined by eval() in
#the logging package's namespace).
#
#The level value needs to be one of DEBUG, INFO, WARN, ERROR, CRITICAL or NOTSET.
#NOTSET means "use the parent's level".
#
#The formatter value indicates the key name of the formatter for this handler.
#If blank, a default formatter (logging._defaultFormatter) is used.
#
#The stream value indicates the stream for this StreamHandler. It is computed
#by doing eval() on the string value in the context of the logging package's
#namespace.
#
#The args value is a tuple of arguments which is passed to the constructor for
#this handler's class in addition to the "self" argument.
#
[handler_hand01]
class=StreamHandler
level=NOTSET
formatter=form01
args=(sys.stdout,)
stream=sys.stdout

#The section below indicates the information relating to handler "hand02".
#The first three keys are common to all handlers.
#Any other values are handler-specific, except that "args", when eval()'ed,
#is the list of arguments to the constructor for the handler class.
#
#The filename value is the name of the file to write logging information to.
#The mode value is the mode used to open() the file. The maxsize and backcount
#values control rollover as described in the package's API documentation.
#
[handler_hand02]
class=FileHandler
level=DEBUG
formatter=form02
args=('python.log', 'w')
filename=python.log
mode=w

#The section below indicates the information relating to handler "hand03".
#The first three keys are common to all handlers.
#Any other values are handler-specific, except that "args", when eval()'ed,
#is the list of arguments to the constructor for the handler class.
#
#The host value is the name of the host to send logging information to.
#The port value is the port number to use for the socket connection.
#
[handler_hand03]
class=handlers.SocketHandler
level=INFO
formatter=form03
args=('localhost', handlers.DEFAULT_TCP_LOGGING_PORT)
host=localhost
port=DEFAULT_TCP_LOGGING_PORT

#The section below indicates the information relating to handler "hand04".
#The first three keys are common to all handlers.
#Any other values are handler-specific, except that "args", when eval()'ed,
#is the list of arguments to the constructor for the handler class.
#
#The host value is the name of the host to send logging information to.
#The port value is the port number to use for the socket connection.
#
[handler_hand04]
class=handlers.DatagramHandler
level=WARN
formatter=form04
args=('localhost', handlers.DEFAULT_UDP_LOGGING_PORT)
host=localhost
port=DEFAULT_UDP_LOGGING_PORT

#The section below indicates the information relating to handler "hand05".
#The first three keys are common to all handlers.
#Any other values are handler-specific, except that "args", when eval()'ed,
#is the list of arguments to the constructor for the handler class.
#
#The host value is the name of the host to send logging information to.
#The port value is the port number to use for the socket connection.
#The facility is the syslog facility to use for logging.
#
[handler_hand05]
class=handlers.SysLogHandler
level=ERROR
formatter=form05
args=(('localhost', handlers.SYSLOG_UDP_PORT), handlers.SysLogHandler.LOG_USER)
host=localhost
port=SYSLOG_UDP_PORT
facility=LOG_USER

#The section below indicates the information relating to handler "hand06".
#The first three keys are common to all handlers.
#Any other values are handler-specific, except that "args", when eval()'ed,
#is the list of arguments to the constructor for the handler class.
#
#The appname value is the name of the application which appears in the
#NT event log.
#The dllname value is the pathname of a DLL to use for message definitions.
#The logtype is the type of NT event log to write to - Application, Security
#or System.
#
[handler_hand06]
class=NTEventLogHandler
level=CRITICAL
formatter=form06
args=('Python Application', '', 'Application')
appname=Python Application
dllname=
logtype=Application

#The section below indicates the information relating to handler "hand07".
#The first three keys are common to all handlers.
#Any other values are handler-specific, except that "args", when eval()'ed,
#is the list of arguments to the constructor for the handler class.
#
#The host value is the name of the SMTP server to connect to.
#The port value is the port number to use for the SMTP connection.
#The from value is the "From" value in emails.
#The to value is a comma-separated list of email addresses.
#The subject value is the subject of the email.
#
[handler_hand07]
class=SMTPHandler
level=WARN
formatter=form07
args=('localhost', 'from@abc', ['user1@abc', 'user2@xyz'], 'Logger Subject')
host=localhost
port=25
from=from@abc
to=user1@abc,user2@xyz
subject=Logger Subject

#The section below indicates the information relating to handler "hand08".
#The first three keys are common to all handlers.
#Any other values are handler-specific, except that "args", when eval()'ed,
#is the list of arguments to the constructor for the handler class.
#
#The capacity value is the size of this handler's buffer.
#The flushlevel value is the logging level at which the buffer is flushed.
#The from value is the "From" value in emails.
#The target value is the key name of the handler which messages are flushed
#to (i.e. sent to when flushing).
#
[handler_hand08]
class=MemoryHandler
level=NOTSET
formatter=form08
target=
args=(10, ERROR)
capacity=10
flushlevel=ERROR

#The section below indicates the information relating to handler "hand09".
#The first three keys are common to all handlers.
#Any other values are handler-specific, except that "args", when eval()'ed,
#is the list of arguments to the constructor for the handler class.
#
#The host value is the name of the HTTP server to connect to.
#The port value is the port number to use for the HTTP connection.
#The url value is the url to request from the server.
#The method value is the HTTP request type (GET or POST).
#
[handler_hand09]
class=HTTPHandler
level=NOTSET
formatter=form09
args=('localhost:9022', '/log', 'GET')
host=localhost
port=9022
url=/log
method=GET

#The sections below indicate the information relating to the various
#formatters. The format value is the overall format string, and the
#datefmt value is the strftime-compatible date/time format string. If
#empty, the logging package substitutes ISO8601 format date/times where
#needed. See the package API documentation for more details
#of the format string structure.
#
[formatter_form01]
format=F1 %(asctime)s %(levelname)s %(message)s
datefmt=

[formatter_form02]
format=F2 %(asctime)s %(pathname)s(%(lineno)d): %(levelname)s %(message)s
datefmt=

[formatter_form03]
format=F3 %(asctime)s %(levelname)s %(message)s
datefmt=

[formatter_form04]
format=%(asctime)s %(levelname)s %(message)s
datefmt=

[formatter_form05]
format=F5 %(asctime)s %(levelname)s %(message)s
datefmt=

[formatter_form06]
format=F6 %(asctime)s %(levelname)s %(message)s
datefmt=

[formatter_form07]
format=F7 %(asctime)s %(levelname)s %(message)s
datefmt=

[formatter_form08]
format=F8 %(asctime)s %(levelname)s %(message)s
datefmt=

[formatter_form09]
format=F9 %(asctime)s %(levelname)s %(message)s
datefmt=

# --- end of logconf.ini ----------------------------------------------------

To use a file like this, you would call logging.config.fileConfig("logconf.ini") whereupon the file is read in and processed. Note that evaluation happens in the context of the logging package (hence the unqualified class names).

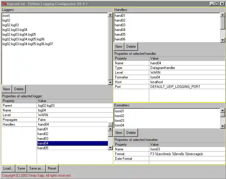
The GUI Configurator

To create a file like the above, you can use the GUI configurator, logconf.py, which is invoked either with no arguments or with a single argument giving the name of a configuration file to read. (Or, if you're a masochist/don't have Tk, you can do it by hand. The configurator is a quick hack, which I hope is reasonably intuitive - have a play with it and see what you think. I've used it with 1.5.2 and 2.1.2 on Windows and 1.5.2 on Linux/x86. There's no validation, rudimentary error checking and the usability could be better, but it's something to build on, hey?)

Please note that the configurator is optional - you don't need to use either the GUI configurator or even file-based configuration. All configuration can be done by calling logging API methods in your code which create loggers, handlers, and formatters, and associate them with each other.

Here's a screenshot of the configurator:

Logging Configurator GUI

Here's a quick guide on how to use it:

Case Scenarios

With reference to the PEP, here are my comments on the current state of play.

  1. A short simple script. See the example app.py above.
  2. Medium sized app with C extension module. I have not specifically considered C extension modules but I assume they can just use the standard Python C API to make logging calls.
  3. Distutils. I would welcome more specific comments on what kind of configuration people think would be useful. To a certain extent, controlling verbosity levels through setup.py options is, I think, the domain of the app developer rather than the logging package.
  4. Large applications. If users can restart a system after changing the logging settings (via some user-friendly or support-desk-friendly interface) then present functionality should cater for this. In the case where the logging behaviour of a (long-)running system needs to be changed, then the functionality (new in 0.4.3) described below can be used.

Thread Safety

The package is intended to be threadsafe. Although it makes no use of threads to provide its functionality (except for on-the-fly reconfiguration), shared data in the package is protected by a thread lock which is acquired before, and released after, modifications to shared data. In addition, the Handler class creates a per-handler instance I/O lock which is acquired before, and released after, calling emit(). If you define your own handlers, in most situations you should not need to take any special precautions, as long as your I/O is called only from emit(). The thread locks impose a slight performance penalty, but it's no worse than for any other use of thread locks in Python applications.

On-The-Fly Reconfiguration

The package also allows a program to permit changing of the logging configuration on the fly, i.e. while the program is still running. This should be a help for developers of long-running programs such as servers (e.g. Zope, Webware). At this stage, the on-the-fly configurability is fairly basic - to use it, two new module-level functions are provided (in the logging.config module).

Currently, you can't just change part of the logging configuration - the sent configuration completely replaces the existing configuration, and if previously existing loggers are not in the new configurations, they will be disabled after the new configuration takes effect. The script log_test17.py in the distribution illustrates the on-the-fly configuration feature.

Module-Level Convenience Functions

For the casual user, there are module-level convenience functions which operate on the root logger. See the API documentation for details.

Performance

The implementation has not been optimized for performance. This is planned to be done in a later phase, following feature stabilization and benchmarking.

Implementation Status

The implementation is now part of Python 2.3. This independent distribution is intended for use by people with older versions of Python. It also contains test scripts and examples of additional handlers and filters.

Acknowledgements

The biggest thank you goes to the log4j developers, whom I am attempting to flatter sincerely by imitation ;-) Thanks also to Trent Mick for PEP 282, which prompted me to offer this implementation.

I'd also like to thank all of the people who have given me feedback, patches and encouragement. In particular (but in no particular order):

Still To Do

No rest for the wicked...

If you can help with any of this, please email me.

Download and Installation

The current version is 0.4.9.6. Here is the latest tarball (also in zip format or Windows executable - the latter includes the logging package only). The distribution contains the following files:


Filename       Contents
README.txt Brief description and change history.
__init__.py The core logging package itself, including StreamHandler and FileHandler.
handlers.py The other handlers provided as part of the package.
config.py The code for configuring the package.
setup.py The distutils setup script.
logrecv.py A test server used for testing SocketHandler, DatagramHandler, HTTPHandler and SOAPHandler. Run it with an argument of one of "TCP", "UDP", "HTTP" or "SOAP" before running a test harness which logs to one of these handlers. Note that to use the SOAP handler, you need to have installed PyXML-0.6.6 and the Zolera Soap Infrastructure (ZSI). This is needed for logrecv.py only, and not for the logging module itself. (Note that ZSI requires Python 2.x)
app.py The minimal example described above.
mymodule.py Another example described above.
myapp.py From the second example described above.
log_test.py A test script intended to work as a regression test harness. Runs a number of the other scripts and generates output to stdout.log and stderr.log.
log_test0.py A simple test script using basicConfig() only.
log_test1.py An example showing slightly more involved configuration and exception handling, as well as a Unix syslog handler which uses the standard library's syslog module.
log_test2.py A version of log_test0.py which only logs to a SocketHandler.
log_test3.py An example showing use of fileConfig() and logging to various loggers.
log_test4.py An example showing use of bespoke levels, filtering by level at logger and handler, and use of filter classes (descendants of Filter).
log_test5.py An example showing use of SMTPHandler. Before running this script, be sure to change the bogus addresses it contains to real ones which you have access to.
log_test6.py An example showing use of NTEventLogHandler. This script needs to be run on an NT system.
log_test7.py An example showing use of MemoryHandler.
log_test8.py An example showing use of FileHandler with rollover across multiple files.
log_test9.py An example showing use of BufferingHandler and BufferingFormatter through implementing simple XMLFormatter and XMLHandler classes.
log_test10.py An example showing how to get the logging module to create loggers of your own class (though it needs to be a subclass of Logger).
log_test11.py An example SMTP handler, called BufferingSMTPHandler, which buffers events and sends them via email in batches.
log_test12.py An example showing the use of HTTPHandler, for use with logrecv.py.
log_test13.py An example showing the use of SOAPHandler, for use with logrecv.py.
log_test14.py An example showing an implementation of DBHandler, showing how to log requests to RDBMS tables using the Python Database API 2.0.
log_test15.py An example showing the use of the Filter class with a string initializer.
log_test16.py An example showing the use of logging in a multi-threaded program.
log_test17.py An example showing the use of logging in a multi-threaded program, together with reconfiguring logging on the fly through the use of listen() and stopListening(). This script serves as both server and client, depending on the arguments it's called with.
log_test18.py An example showing the use of an example filter, MatchFilter, which offers flexible match-based filtering of LogRecords.
log_test19.py A basic test of logger parents.
log_test20.py Demonstrates the use of custom class instances for messages and filtering based on classes.
log_test21.py Demonstrates the use of a wildcard name-space filter with and without custom message classes.
log_test22.py Demonstrates the use of either localtime or gmtime to do date/time formatting.
log_test23.py Demonstrates the use of basicConfig() with various variants.
log_test24.py Demonstrates the use of TimedRotatingFileHandler.
debug.ini An example configuration for use with log_test17.py.
warn.ini An example configuration for use with log_test17.py.
error.ini An example configuration for use with log_test17.py.
critical.ini An example configuration for use with log_test17.py.
log_test3.ini An example configuration for use with log_test3.py.
stdout.exp The expected results of stdout.log after running log_test.py.
stderr.exp The expected results of stderr.log after running log_test.py.
logconf.py A Tkinter-based GUI configurator.
logconf.ini Example configuration file, in ConfigParser format, for use with logconf.py and log_test3.py.
logging.dtd A simple example DTD for use with log_test9.py.
logging.xml An example XML file for use with log_test9.py. It references events.xml as external data.
events.xml An example XML file for use with log_test9.py. It holds the actual events in XML format.
python_logging.html The page you're reading now.
default.css Stylesheet for use with the HTML pages.

To install, unpack the archive into any directory, and in that directory invoke the script "setup.py install" to install the module in the default location used by distutils.

To use, just put logging.py in your Python path, "import logging" and go. (The installation procedure described above will normally put the logging module in your Python path. If you want to use file-based configuration API, you'll also need to import logging.config. To use the more esoteric handlers, you'll also need to import logging.handlers.)

Change History

The change history is as follows.

Version   Date        Description
=============================================================================
0.4.9.6   02 Mar 2005 Improved error recovery for SysLogHandler
                      (thanks to Erik Forsberg for the patch).
                      Added optional encoding for file handlers, which
                      defaults to None. If specified, codecs.open() is used
                      for opening files.
-----------------------------------------------------------------------------
0.4.9.5   02 Oct 2004 Removed 1.5.2 incompatibility involving *=, +=
-----------------------------------------------------------------------------
0.4.9.4   22 Sep 2004 Added getLoggerClass() (thanks to Dave Wilson).
                      Added exception handling in shutdown().
                      Sort globbed files in doRollover() in
                      TimedRotatingFileHandler.
                      Date formatting for SMTPHandler now uses email package
                      where available.
                      fileConfig() exception handling added for handler
                      instantiation.
                      Minor documentation corrections.
-----------------------------------------------------------------------------
0.4.9.3   24 Aug 2004 Changed basicConfig() to add keyword arguments. Changes
                      are backward-compatible.
                      Refactored RotatingFileHandler to create a base class
                      for rotating handlers. Added TimedRotatingFileHandler
                      (thanks to Mark Davidson - minor changes have been made
                      to the patch he supplied).
                      Added error checking to log() to check that level is
                      an integer, and raise a TypeError if not (as long as
                      raiseExceptions is set).
                      Fixed a bug in DatagramHandler.send() (thanks to Mario
                      Aleppo and Enrico Sirola for pointing it out).
                      Minor documentation corrections.
-----------------------------------------------------------------------------
0.4.9.2   28 Feb 2004 Traceback text is now cached.
                      Tracebacks can be propagated across sockets as text.
                      Added makeLogRecord() to allow a LogRecord to be
                      created from a dictionary.
                      Closing a handler now removes it from the internal list
                      used by shutdown().
                      Made close() call flush() for handlers where this makes
                      sense (thanks to Jim Jewett).
                      The exc_info keyword parameter can be used to pass an
                      exception tuple as well as a flag indicating that the
                      current exception should be logged.
                      A shutdown hook is registered to call shutdown() on
                      application (Python) exit (Thanks to Jim Jewett).
                      Removed redundant error check in setLoggerClass().
                      Added RESET_ERROR to logging.config.
                      SocketHandler now uses an exponential backoff strategy
                      (thanks to Robert Olson).
                      Minor documentation corrections.
-----------------------------------------------------------------------------
0.4.8     22 Apr 2003 Made _listener global in stopListening().
                      Made listen() correctly pass the specified port.
                      Removed some redundant imports in __init__.py.
                      Added the record being processed as a parameter to
                      handleError (thanks to Gordon den Otter for the idea).
                      Handler.handle returns the result of applying the
                      filter to the record (thanks to Gordon den Otter for
                      the idea).
                      Added a seek(0, 2) in RotatingFileHandler before the
                      tell() call. This is because under Windows, tell()
                      returns 0 until the first actual write (thanks to
                      Gordon den Otter for the patch).
                      Altered findCaller to not use inspect (thanks to
                      Jeremy Hylton for the patch).
                      Renamed warn and WARN to warning and WARNING. This may
                      break existing code, but the standard Python module
                      will use warning/WARNING rather than warn/WARN. The
                      fatal and FATAL synonyms for critical and CRITICAL
                      have also been removed.
                      Added defaultEncoding and some support for encoding
                      Unicode messages (thanks to St�phane Bidoul for the
                      suggestion).
                      Added process ID to the list of LogRecord attributes.
                      Modified Logger.removeHandler so that it does not
                      close the handler on removal.
                      Modified SMTPHandler to treat a single "to address"
                      correctly (thanks to Anthony Baxter).
                      Modified SMTPHandler to add a date header to the SMTP
                      message (thanks to David Driver for the suggestion).
                      Modified HTTPHandler to factor out the mapping of
                      a LogRecord to a dictionary (thanks to Franz Glasner
                      for the patch).
-----------------------------------------------------------------------------
0.4.7     15 Nov 2002 Made into a package with three modules: __init__ (the
                      core code), handlers (all handlers other than
                      FileHandler and its bases) and config (all the config
                      stuff). Before doing this:
                      Updated docstrings to include a short line, then a
                      blank line, then more descriptive text.
                      Renamed 'lvl' to 'level' in various functions.
                      Changed FileHandler to use "a" and "w" instead of "a+"
                      and "w+".
                      Moved log file rotation functionality from FileHandler
                      to a new class RotatingFileHandler.
                      Improved docstring describing rollover.
                      Updated makePickle to use 4-byte length and struct
                      module, likewise logrecv.py. Also updated on-the-fly
                      config reader to use 4-byte length/struct module.
                      Altered ConfigParser test to look at 'readline' rather
                      than 'read'.
                      Added optional "defaults" argument to fileConfig, to
                      be passed to ConfigParser.
                      Renamed ALL to NOTSET to avoid confusion.
                      Commented out getRootLogger(), as obsolete.
                      To do regression testing, run log_test.py and compare
                      the created files stdout.log and stderr.log against
                      the files stdout.exp and stderr.exp. They should match
                      except fir a couple of exception messages which give
                      absolute file paths.
                      Updated python_logging.html to remove links to
                      logging_pydoc.html, which has been removed from the
                      distribution.
                      Changed default for raiseExceptions to 1.
-----------------------------------------------------------------------------
0.4.6     08 Jul 2002 Added raiseExceptions to allow conditional propagation
                      of exceptions which occur during handling.
                      Added converter to Formatter to allow use of any
                      function to convert time from seconds to a tuple. It
                      still defaults to time.localtime but now you can also
                      use time.gmtime.
                      Added log_test22.py to test the conversion feature.
                      Changed rootlogger default level to WARN - was DEBUG.
                      Updated some docstrings.
                      Moved import of threading to where thread is imported.
                      If either is unavailable, threading support is off.
                      Updated minor defects in python_logging.html.
                      Check to see if ConfigParser has readfp method; if it
                      does and an object with a 'read' method is passed in,
                      assumes a file-like object and uses readfp to read it
                      in.
-----------------------------------------------------------------------------
0.4.5     04 Jun 2002 Fixed bug which caused problem if no args to message
                      (suggested by Hye-Shik Chang).
                      Fixed bug in _fixupParents (thanks to Nicholas Veeser)
                      and added log_test19.py as a test case for this bug.
                      Added getMessage to LogRecord (code was moved here from
                      Formatter.format)
                      Applied str() to record.msg to allow arbitrary classes
                      to determine the formatting (as msg can now be a class
                      instance).
                      Table of Contents added to python_logging.html, the
                      section on Loggers updated, and the logconf.ini file
                      section annotated.
                      Added log_test20.py which demonstrates how to use
                      class instances to provide alternatives to numeric
                      severities as mechanisms for control of logging.
                      Added log_test21.py which builds on log_test20.py to
                      show how you can use a regular expression-based Filter
                      for flexible matching similar to e.g. Protomatter
                      Syslog, where you can filter on e.g. "a.*" or "*.b" or
                      "a.*.c".
                      _levelNames changed to contain reverse mappings as well
                      as forward mappings (leveltext->level as well as level
                      -> leveltext). The reverse mappings are used by
                      fileConfig().
                      fileConfig() now more forgiving of missing options in
                      .ini file - sensible defaults now used when some
                      options are absent. Also, eval() is used less when
                      interpreting .ini file contents - int() and dict lookup
                      are used in more places. Altered log_test3.py and added
                      log_test3.ini to show a hand-coded configuration file.
-----------------------------------------------------------------------------
0.4.4     02 May 2002 getEffectiveLevel() returns ALL instead of None when
                      nothing found. Modified references to level=0 to
                      level=ALL in a couple of places.
                      SocketHandler now inherits from Handler (it used to
                      inherit from StreamHandler, for no good reason).
                      getLock() renamed to createLock().
                      Docstring tidy-ups, and some tidying up of
                      DatagramHandler.
                      Factored out unpickling in logrecv.py.
                      Added log_test18.py to illustrate MatchFilter, which is
                      a general matching filter.
                      Improved FileHandler.doRollover() so that the base
                      file name is always the most recent, then .1, then .2
                      etc. up to the maximum backup count. Renamed formal
                      args and attributes used in rollover.
                      Changed LogRecord attributes lvl -> levelno, level ->
                      levelname (less ambiguity)
                      Formatter.format searches for "%(asctime)" rather than
                      "(asctime)"
                      Renamed _start_time to _startTime
                      Formatter.formatTime now returns the time
                      Altered logrecv.py to support stopping servers
                      programmatically
                      Added log_test.py as overall test harness
                      basicConfig() can now be safely called more than once
                      Modified test scripts to make it easier to call them
                      from log_test.py
                      Moved SOAPHandler from core to log_test13.py. It's not
                      general enough to be in the core; most production use
                      will have differing RPC signatures.
-----------------------------------------------------------------------------
0.4.3     14 Apr 2002 Bug fix one-off error message to go to sys.stderr
                      rather than sys.stdout.
                      logrecv.py fix TCP for busy network.
                      Thread safety - added locking to Handler and for shared
                      data in module, and log_test16.py to test it.
                      Added socket listener to allow on-the-fly configuration
                      and added log_test17.py to test it.
-----------------------------------------------------------------------------
0.4.2     11 Apr 2002 Bug fix fileConfig() - setup of MemoryHandler target
                      and errors when loggers have no handlers set or
                      handlers have no formatters set
                      logconf.py - seems to hang if window closed when combo
                      dropdown is showing - added code to close popup on exit
                      Some tweaks to _srcfile computation (normpath added)
                      findCaller() optimized, now a lot faster!
                      Logger.removeHandler now closes the handler before
                      removing it
                      fileConfig() removes existing handlers before adding
                      the new set, to avoid memory leakage when repeated
                      calls are made
                      Fixed logrecv.py bug which hogged CPU time when TCP
                      connection was closed from the client
                      Added log_test14.py to demonstrate/test a DBHandler
                      which writes logging records into an RDBMS using the
                      Python Database API 2.0 (to run, you need something
                      which supports this already installed - I tested with
                      mxODBC)
                      Made getLogger name argument optional - returns root
                      logger if omitted
                      Altered Filter to take a string initializer, filtering
                      a sub-hierarchy rooted at a particular point (idea from
                      Denis S. Otkidach).
                      Added log_test15.py to test Filter initializer
-----------------------------------------------------------------------------
0.4.1     03 Apr 2002 Bug fix SMTPHandler - extra \r\n needed (Oleg Orlov)
                      Added BufferingHandler, BufferingFormatter
                      Renamed getChainedPriority to getEffectiveLevel
                      Removed Logger.getRoot as it is redundant
                      Added log_test9.py to test Buffering classes and
                      to show an XMLFormatter example.
                      Added setLoggerClass.
                      Added log_test10.py to test setLoggerClass, using an
                      example Logger-derived class which outputs exception
                      info even for DEBUG level logging calls
                      Added log_test11.py to test a buffering implementation
                      of SMTPHandler
                      Changed logging call implementation to allow keyword
                      arguments (Kevin Butler and others)
                      Changed default SysLogHandler implementation.
                      Renamed "additive" to "propagate" as it better
                      describes the attribute.
                      Added HTTPHandler.
                      Modified logrecv.py to remove "both" option and to add
                      "HTTP" and "SOAP" options (SOAP option needs you to
                      have PyXML-0.6.6 and ZSI installed - for logrecv.py
                      only, and not for the core logging module itself).
                      Added log_test12.py to test HTTPHandler.
                      Added log_test13.py to test SOAPHandler.
                      Formatted to Python source guidelines (spaces, indent
                      of 4, within 80 columns).
                      More method renamings (result of feedback) - _handle()
                      renamed to emit(), _logRecord() renamed to handle().
                      Renamed FATAL to CRITICAL (David Goodger), but left
                      fatal() and FATAL in (until PEP is changed)
                      Changed configuration file format to ConfigParser
                      format.
                      Factored filter application functionality out to a new
                      Filterer class. The isLoggable() method is renamed to
                      filter() in both Filter and Filterer classes.
                      Altered SMTPHandler __init__ to accept (host, port)
                      for the mail internet address.
                      Added GUI configurator which uses Tkinter and the new
                      configuration file format. (See logconf.py and an
                      example configuration file in logconf.ini)
                      Altered log_test3.py to test with the new file format.
-----------------------------------------------------------------------------
0.4       21 Mar 2002 Incorporated comments/patches from Ollie Rutherfurd:
                      -Added level filtering for handlers.
                      -Return root logger if no name specified in getLogger.
                      Incorporated comments from Greg Ward:
                      -Added distutils setup.py script.
                      Added formatter initialization in Handler.__init__.
                      Tidied up docstrings.
                      Added removeHandler to Logger.
                      Added removeFilter to Logger and Handler.
                      logrecv.py modified to keep connection alive until
                      client closes it.
                      SocketHandler modified to not reset connection after
                      each logging event.
                      Added shutdown function which closes open sockets
                      Renamed DEFAULT_LOGGING_PORT->DEFAULT_TCP_LOGGING_PORT
                      Added DEFAULT_UDP_LOGGING_PORT
                      Added log_test4.py (example of arbitrary levels)
                      Added addLevelName, changed behaviour of getLevelName
                      Fixed bugs in DatagramHandler
                      Added SMTPHandler implementation
                      Added log_test5.py to test SMTPHandler
                      Added SysLogHandler (contribution from Nicolas Untz
                      based on Sam Rushing's syslog.py)
                      Modified log_test1.py to add a SysLogHandler
                      Added rollover functionality to FileHandler
                      Added NTEventLogHandler (based on Win32 extensions)
                      Added MemoryHandler implementation
                      Added log_test7.py to test MemoryHandler
                      Added log_test8.py to test FileHandler rollover
                      Added logException method to Logger
                      Added formatException method to Formatter
                      Added log_test6.py to test NTEventHandler and
                      logException
                      Numerous internal method renamings (sorry - but better
                      to do this now, rather than when we enter beta status).
-----------------------------------------------------------------------------
0.3       14 Mar 2002 First public release, for early feedback
-----------------------------------------------------------------------------
0.2                   Consolidated into single file (for internal use only)
-----------------------------------------------------------------------------
0.1                   Initial implementation (for internal use only)
-----------------------------------------------------------------------------

Copyright and License

The copyright statement follows.

Copyright 2001-2010 by Vinay Sajip. All Rights Reserved.

Permission to use, copy, modify, and distribute this software and its
documentation for any purpose and without fee is hereby granted,
provided that the above copyright notice appear in all copies and that
both that copyright notice and this permission notice appear in
supporting documentation, and that the name of Vinay Sajip
not be used in advertising or publicity pertaining to distribution
of the software without specific, written prior permission.
VINAY SAJIP DISCLAIMS ALL WARRANTIES WITH REGARD TO THIS SOFTWARE, INCLUDING
ALL IMPLIED WARRANTIES OF MERCHANTABILITY AND FITNESS. IN NO EVENT SHALL
VINAY SAJIP BE LIABLE FOR ANY SPECIAL, INDIRECT OR CONSEQUENTIAL DAMAGES OR
ANY DAMAGES WHATSOEVER RESULTING FROM LOSS OF USE, DATA OR PROFITS, WHETHER IN
AN ACTION OF CONTRACT, NEGLIGENCE OR OTHER TORTIOUS ACTION, ARISING OUT OF OR
IN CONNECTION WITH THE USE OR PERFORMANCE OF THIS SOFTWARE.



























Valid HTML 4.0! Valid CSS!